uCosminexus Application Server Overview

[Contents][Index][Back][Next]

9.2 Functionality for invoking service components

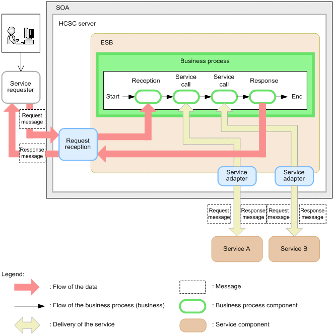
The service platform implements the linkage between the service user, business process, and services through an enterprise service bus (ESB).

In the systems built with SOA, a user-side system for sending requests is called as service requester and a provider-side system for providing the functionality is called as service component. Also, the SOA environment used for building ESBs, business processes, and adapters is called as HCSC server.

If users request for the execution of service components, SOA invokes and executes the appropriate service components from business processes or adapters that are deployed on the HCSC server.

The following figure shows the procedure for invoking service components:

Figure 9-1 Procedure for invoking service components

[Figure]

For details about business processes, see 9.3 Functionality for executing business processes, and for details about the types of adapters, see 9.6 Types of Service Adapters.