uCosminexus Application Server Overview

[Contents][Index][Back][Next]

7.2.3 Step-wise Reformation of a System

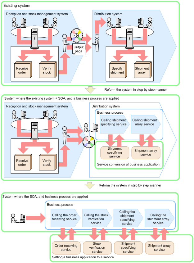
You start the optimization of a business system by introducing services and BPM from the parts with relatively higher priority, and reform the system gradually. To optimize the overall system, carry out a cross section examination of the businesses and aim at a planned reformation by setting an overall optimum system configuration, which is the final goal. While using the existing system, by adding the missing functions and systems, and re-creating the old parts, you can gradually migrate to a new system. Figure 1-3 shows the introduction of services and business process management.

Figure 7-3 Introduction of services and business process management

[Figure]