uCosminexus Stream Data Platform - Application Framework Messages

[Contents][Back][Next]

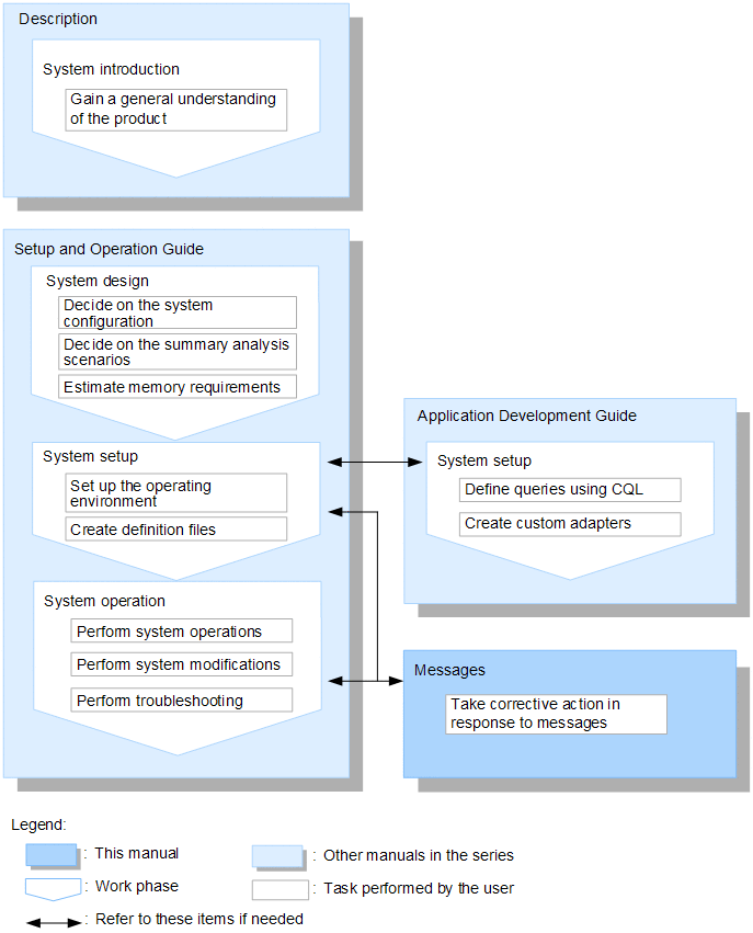
1.1 General workflow from introduction to operation and timing of message output

The following figure shows the general workflow from the introduction of Stream Data Platform - AF to full-scale operation, and the relationship of this manual to related publications. In the figure, the uCosminexus Stream Data Platform - Application Framework portion of the manual titles is omitted.

Figure 1-1 General workflow from introduction to full-scale operation, and the relationship of this manual to related publications

[Figure]

This manual explains the corrective actions to take in response to messages that are output during system design, setup, and operation. If necessary, you can also refer to the uCosminexus Stream Data Platform - Application Framework Setup and Operation Guide or the uCosminexus Stream Data Platform - Application Framework Application Development Guide, for assistance in taking action.