uCosminexus Stream Data Platform - Application Framework Application Development Guide

[Contents][Index][Back][Next]

1.1 Flow from introduction to operation

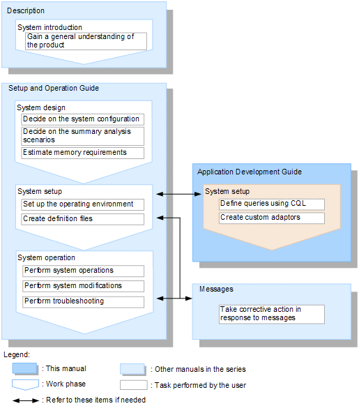
Figure 1-1 shows the process flow from the introduction of Stream Data Platform - AF to its operation and the relationship of each phase to the related manuals. Note that the manual titles shown omit uCosminexus Stream Data Platform - Application Framework to make it easier to read.

Figure 1-1 Processing flow from introduction to operation and relationship to related manuals

[Figure]

This manual explains the use of CQL for defining queries and for creating custom adaptors, which are part of the system setup phase.

Before reading this manual, read the manual uCosminexus Stream Data Platform - Application Framework Description to gain an overview of the Stream Data Platform - AF product.

If necessary, also refer to the related manuals for the various work phases.