Job Management Partner 1/Software Distribution Automatic Installation Tool Description and Reference

[Contents][Glossary][Index][Back][Next]

2.6.3 Checking and modifying an automatically generated AIT file

After an AIT file has been generated automatically by the Recorder, you need to check and modify the generated codes in light of the following concerns:

Organization of this subsection
(1) Repeat recording under changed installation conditions
(2) Correctly identify the end of installation operations
(3) Do not use variable text to identify a window
(4) Delete codes for unrelated windows

(1) Repeat recording under changed installation conditions

The windows output by the installer vary with the hard disk's free space and OS installation conditions. All windows and events cannot be recorded by one recording cycle. To simulate operations for all windows, you have to repeat recording under changed installation conditions to generate multiple AIT files. The following gives possible installation conditions.

Installation conditions Description
OS The windows output by the installer may vary with the installed OS.
PC environment The windows output by the installer may depend on the hard disk's free space, whether the prerequisite programs have been installed, whether the software is installed for the first time or for upgrading the version, and other target PC environment factors.
User operations The windows output by the installer may vary depending on the user's operation such as changing the installation directory and canceling installation.

After multiple AIT files are generated according to different installation conditions, extract necessary codes from the AIT files, and combine the codes into one AIT file. Here, the necessary codes mean the codes for simulating operations on different windows output according to installation conditions.

The following figure shows an example of combining multiple AIT files.

Figure 2-25 Example of combining multiple AIT files

[Figure]

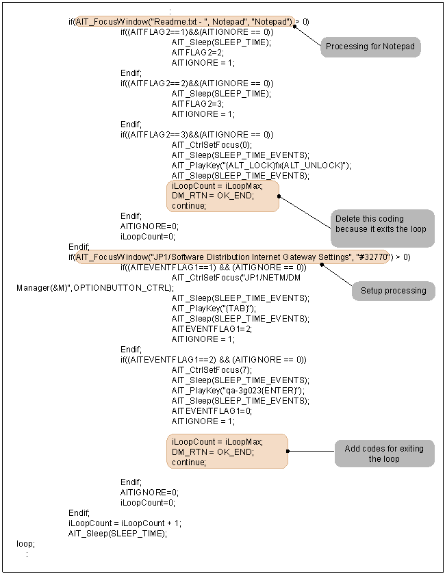
(2) Correctly identify the end of installation operations

The Recorder automatically generates the code of normally terminating installation for the window you operated last during recording. However, the window you operated last is not always the one output at the end of installation.

Suppose that the installer opens a Readme file with Notepad after the installation. In this case, you may close the Readme file at the end of the recording. If you do this, the processing for terminating installation is generated for the operation for closing Notepad. During installation by using an AIT file generated in this way, if you close Notepad before the installation ends, the ongoing installation is terminated.

To avoid this, do not record any operations on windows that appear after the end of the installation. Alternatively, manually modify the AIT file so that Notepad is not closed until the end of the installation. The following gives an example of modifying an AIT file.

Figure 2-26 Example of modifying an AIT file

[Figure]

If a dialog box that appears during installation and the dialog box that appears at the end of installation have the same caption, the Automatic Installation Tool cannot identify the end of installation correctly. In this case, additionally specify a label or button to distinguish the dialog boxes.

(3) Do not use variable text to identify a window

For identification of a window, you can use not only window text, but also the text of controls on the window as conditions for identifying. However, do not use variable text as conditions for identifying a window.

For example, suppose that a control displays the PC's free disk space in the Available disk space: 2252195 K format. As each PC has a different amount of free disk space, you cannot use the string 2252195 K to identify the window.

In an automatically generated AIT file, if text that varies depending on the PC environment or OS is used to identify a window, delete the text. Alternatively, you should only use constant text (such as Available disk space:) for window identification.

(4) Delete codes for unrelated windows

If applications other than the installer are activated during recording, the Recorder may have recorded codes for windows that are not related to the installer. If such codes have been recorded, delete them.