Job Management Partner 1/Software Distribution Administrator's Guide Volume 2
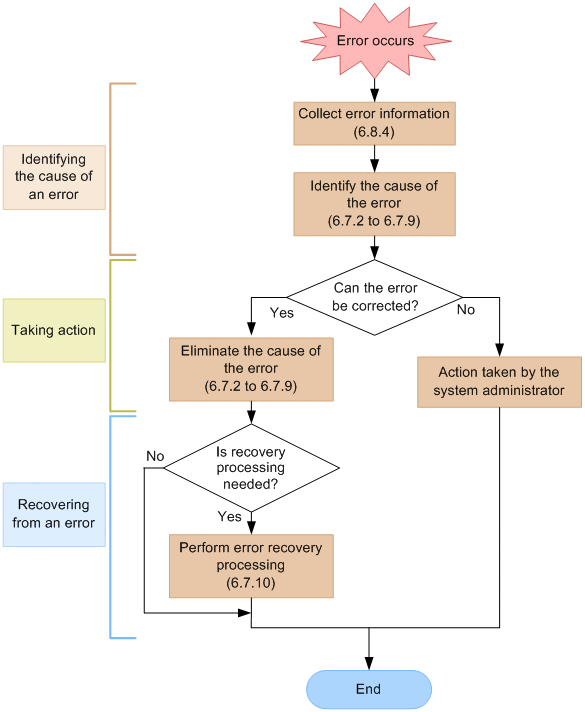
This subsection describes the flow of troubleshooting for Asset Information Manager Subset. Subsections 6.7.2 through 6.7.9 describe the principal causes of errors and the action to be taken for each error.
Figure 6-14 Flow of troubleshooting (Asset Information Manager Subset)
Before starting troubleshooting, check that no other processing is executing. For details about Asset Information Manager Subset transaction processing, see 6.6.3 Asset Information Manager Subset transaction processing.
All Rights Reserved. Copyright (C) 2009, 2013, Hitachi, Ltd.
Copyright, patent, trademark, and other intellectual property rights related to the "TMEng.dll" file are owned exclusively by Trend Micro Incorporated.