Job Management Partner 1/Software Distribution Administrator's Guide Volume 2

[Contents][Glossary][Index][Back][Next]

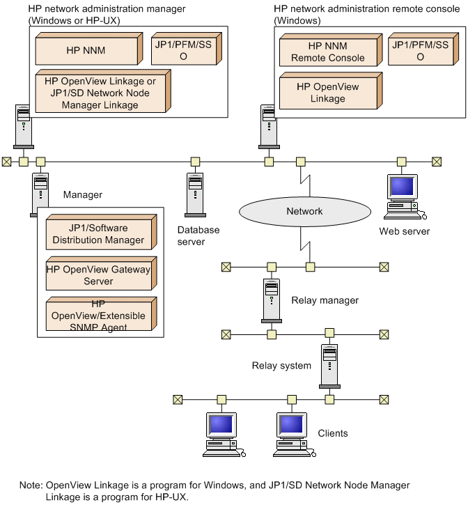
3.1 System configuration when linking with HP NNM

The following figure shows the system and software configuration when linking with HP NNM version 7.5 or earlier.

Figure 3-1 System configuration when linking with HP NNM

[Figure]

Organization of this section
3.1.1 System configuration
3.1.2 Software configuration
3.1.3 Notes about using hp OpenView Linkage