Job Management Partner 1/Asset Information Manager Planning and Setup Guide

[Contents][Glossary][Index][Back][Next]

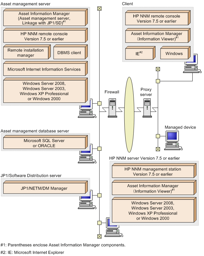
4.2.2 System configuration linked to HP NNM Version 7.5 or earlier

The figure below shows a system configuration example of an asset management system linked to HP NNM Version 7.5 or earlier. In this system configuration, the asset management server acquires the node information of the management-target device by connecting to HP NNM server version 7.5 or earlier.

Figure 4-5 System configuration example linked to HP NNM Version 7.5 or earlier

[Figure]

The following considerations should be kept in mind with this system configuration.

Asset management server
  • To use the Submap Window and Network Presenter of HP NNM Version 7.5 or earlier to view Asset Information Manager information, you need Asset Information Manager 07-50 or later.
  • If the Asset Information Manager server and the HP NNM server Version 7.5 or earlier are on different machines, install HP NNM Remote Consoles Version 7.5 or earlier (management console) on the asset management server.

HP NNM server Version 7.5 or earlier
Information Viewer (an Asset Information Manager component) must be installed in order to reference Asset Information Manager information from the HP NNM submap window or from Network Presenter.
Hint
If you install HP NNM Version 7.5 or earlier before installing Information Viewer, you can omit the setup process.
If you install HP NNM Version 7.5 or earlier after installing Information Viewer, it will be necessary to copy files to their required locations after you install HP NNM Version 7.5 or earlier. For details about the settings required to link to HP NNM Version 7.5 or earlier, see 6.1 Settings for linking to HP NNM Version 7.5 or earlier.

Client
To reference Asset Information Manager information from the Submap Window, Information Viewer (an Asset Information Manager component) and the HP NNM Remote Consoles Version 7.5 or earlier must be installed.
Note
If Information Viewer is installed on the same machine as the HP NNM Remote Consoles Version 7.5 or earlier, install it in the same folder on the same drive as Information Viewer on the management station machine.