Job Management Partner 1/Client Security Control Description, User's Guide and Operator's Guide

[Contents][Glossary][Index][Back][Next]


6.3 Editing a security update judgment policy

In the Edit Judgment Policy (Judgments for security updates) window, set information about the patches and service packs that must be applied to clients, as well as the client security level when the patches and service packs are not applied.

Note that judgments for security updates require the client to have JP1/Software Distribution Client 07-50 or later installed.

To display the Edit Judgment Policy (Judgments for security updates) window, select Security updates from the judgment items tree view in the Edit Judgment Policy window.

The following figure shows the Edit Judgment Policy (Judgments for security updates) window.

Figure 6-9 Edit Judgment Policy (Judgments for security updates) window

[Figure]

The items to be set in the Edit Judgment Policy (Judgments for security updates) window are as follows:

Make this a judgment target
Select the check box to make the security update a judgment policy target. If the check box is selected, the window items are activated. This is cleared by default.

Judgment condition
Select the judgment condition from the pull-down menu. The items that can be selected are as follows:
  • Latest security updates
    Select this condition to determine whether the latest security updates from Microsoft have been applied to the client, using MBSA or WUA.
    Security level
    Select a security level from the pull-down menu. The items that can be selected are as follows:
    Danger
    Warning
    Caution
    Exclude specified security update
    Select this check box to exclude specific security updates from judgment. This is cleared by default. Click the Definition button to display the Definition of Excluded Security Updates dialog box, and set the security update to be excluded.
  • Specify security updates
    Select this to judge whether security updates specified by the administrator are applied to the client.
    Definition of mandatory security updates
    Click the Definition button to display the Definition of Mandatory Security Updates box and set the security updates that must be applied to clients.

Reference note
When you select Latest security updates as the judgment condition, MBSA or WUA looks for security updates that have not been applied to the client. If any security updates are found to be missing, the specified security level is judged for the client. If not all security updates need to be applied, certain security updates can be excluded.

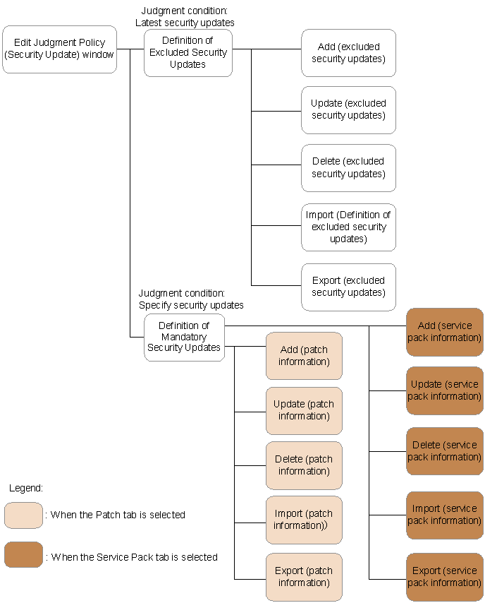
The following figure shows the window transitions for the Edit Judgment Policy (Judgments for security updates) window.

Figure 6-10 Window transitions for the Edit Judgment Policy (Judgments for security updates) window

[Figure]

The following explains procedures for when Judgment condition is set to Latest security updates, and for when it is set to Specify security updates.

Organization of this section
6.3.1 Performing judgment by the latest security updates
6.3.2 Performing judgment by a specified security update
6.3.3 Automatically updating judgment policies for security updates

[Contents][Back][Next]


[Trademarks]

All Rights Reserved. Copyright (C) 2009, 2011, Hitachi, Ltd.
Copyright, patent, trademark, and other intellectual property rights related to the "TMEng.dll" file are owned exclusively by Trend Micro Incorporated