Job Management Partner 1/Client Security Control Description, User's Guide and Operator's Guide
A client security control system can work in combination with multiple JP1 products and related products.
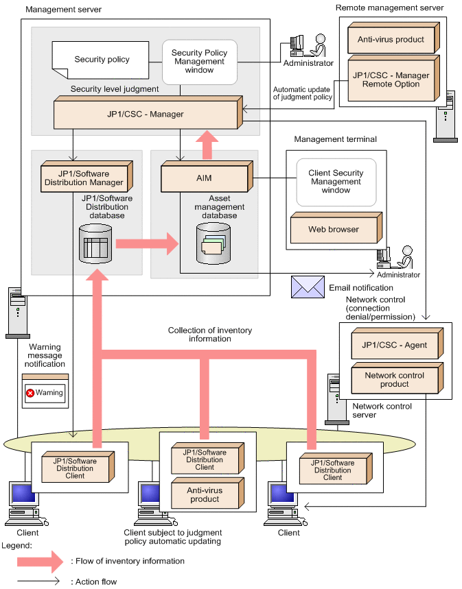
The following figure shows the overall configuration of a client security control system.
Figure 2-1 Overall configuration of a client security control system
- Note:
- In this manual, Asset Information Manager and Asset Information Manager Subset Component of JP1/Software Distribution Manager are abbreviated to AIM.
A client security control system provides the following primary functionality:
- Inventory information management
JP1/Software Distribution collects inventory information from clients and centrally manages the information in the asset management database of AIM.
- Security policy management
An administrator can edit security policies in the Security Policy Management window of JP1/CSC - Manager and assign the policies to clients.
- Security level judgment
Based on a client's inventory information and security policy, JP1/CSC - Manager judges the client's security level.
- Action implementation
Based on the action policy and the result of the security level judgment, JP1/CSC - Manager issues instructions which may include notifying the administrator by email, sending a message to the client, and controlling network access by the client.
- Client security level management
Using the Client Security Management window of AIM, an administrator can monitor clients and evaluate whether security measures are adequate based on a points rating.
All Rights Reserved. Copyright (C) 2009, 2011, Hitachi, Ltd.
Copyright, patent, trademark, and other intellectual property rights related to the "TMEng.dll" file are owned exclusively by Trend Micro Incorporated