Job Management Partner 1/Automatic Job Management System 3 Operator's Guide

[Contents][Glossary][Index][Back][Next]


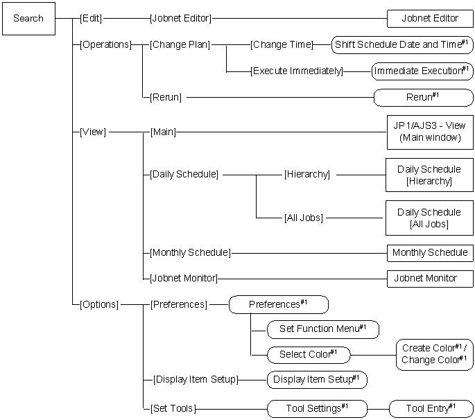
15.10.3 Transitions of the Search window

The following figure shows the transitions of the Search window.

Figure 15-194 Transitions of the Search window

[Figure]

[Figure]

[Contents][Back][Next]


[Trademarks]

Copyright (C) 2009, 2010, Hitachi, Ltd.
Copyright (C) 2009, 2010, Hitachi Solutions, Ltd.