Job Management Partner 1/Automatic Job Management System 3 Operator's Guide

[Contents][Glossary][Index][Back][Next]


15.3.3 Windows and dialog boxes displayed from the JP1/AJS3 - View window

This subsection describes the transitions of the JP1/AJS3 - View window (Main window) and the JP1/AJS3 - View window (Summary Monitor window).

Organization of this subsection
(1) Transitions of the main window
(2) Transitions of the Summary Monitor window

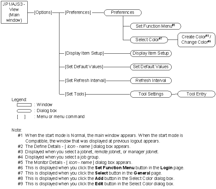
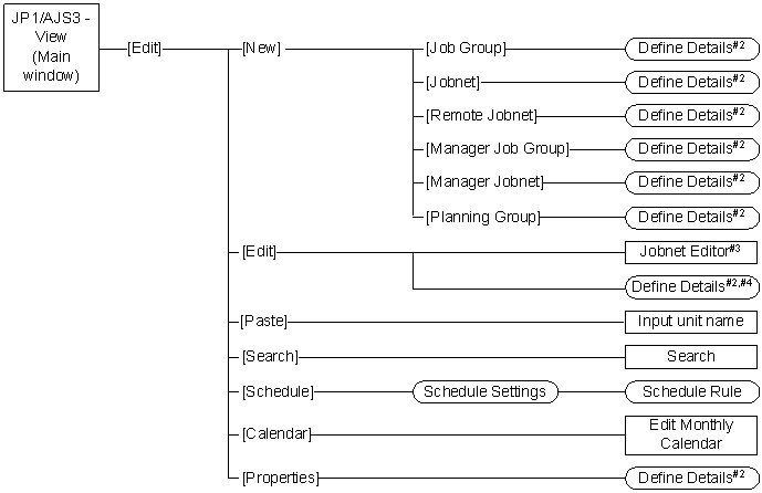
(1) Transitions of the main window

The following figure shows the transitions of the JP1/AJS3 - View window (Main window).

Figure 15-7 Transitions of the JP1/AJS3 - View window (Main window)

[Figure]

[Figure]

[Figure]

[Figure]

[Figure]

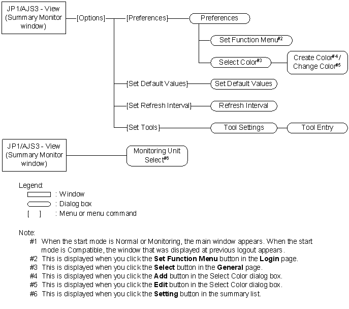
(2) Transitions of the Summary Monitor window

The following figure shows the transitions of the JP1/AJS3 - View window (Summary Monitor window)

Figure 15-8 Transitions of the JP1/AJS3 - View window (Summary Monitor window)

[Figure]

[Figure]

[Figure]

[Figure]

[Figure]

[Contents][Back][Next]


[Trademarks]

Copyright (C) 2009, 2010, Hitachi, Ltd.
Copyright (C) 2009, 2010, Hitachi Solutions, Ltd.