Job Management Partner 1/Automatic Job Management System 3 Operator's Guide

[Contents][Glossary][Index][Back][Next]


12.1 Applications to be monitored in the example

In this example, you will use JP1/AJS3 Console to monitor the execution status of jobnets (applications) on multiple hosts and to solve problems. This section assumes that JP1/AJS3 Console Manager and JP1/AJS3 Console View have been installed on Windows hosts.

The following figure shows the system configuration and operations of the hypothetical company A, the subject of this example.

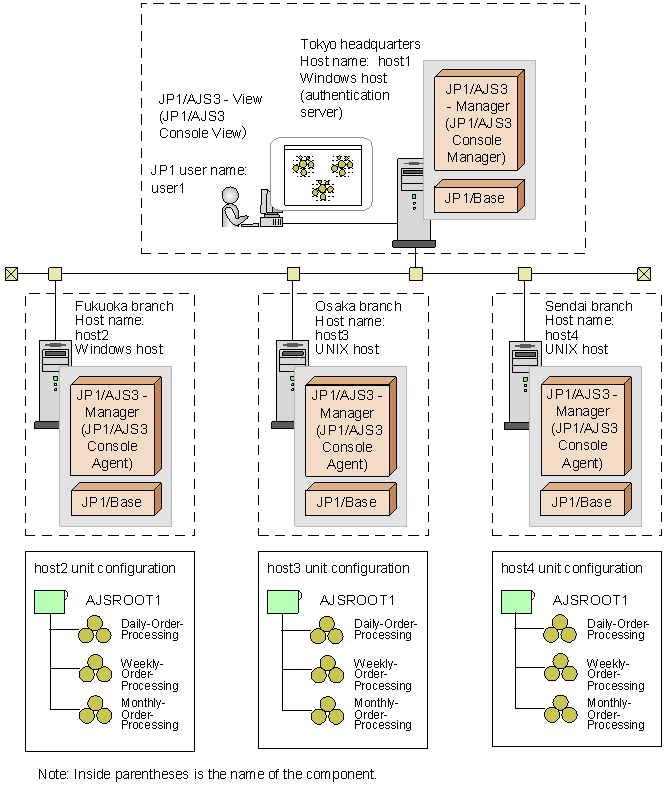
Figure 12-1 Example of system configuration and operations

[Figure]

This example assumes a system having four hosts. The hosts are located in the company's branches, and process received orders by the day, week, and month. A JP1 user name user1 can be used to log into JP1/AJS3 Console Manager in the Tokyo headquarters through JP1/AJS3 Console View to centrally monitor jobs in the branches. In addition, it is expected that received orders need to be checked by branch, thus the business scope is used to group them. To group received orders using business scopes, first define the business scopes, and then define AJS3 unit monitored objects to be grouped in them. If you do not intend to group received orders by branch, you do not have to define business scopes.

[Contents][Back][Next]


[Trademarks]

Copyright (C) 2009, 2010, Hitachi, Ltd.
Copyright (C) 2009, 2010, Hitachi Solutions, Ltd.