Job Management Partner 1/Integrated Management - Manager Overview and System Design Guide

[Contents][Glossary][Index][Back][Next]


2.3 List of functions

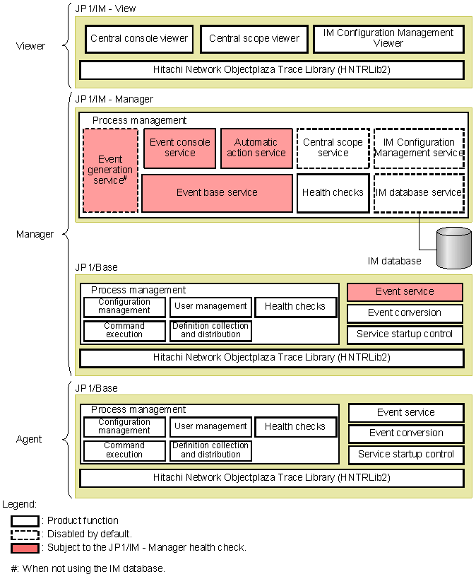
The following figure shows the functions of component programs used for system operation monitoring by JP1/IM - Manager.

Figure 2-8 Functions provided by the component products

[Figure]

JP1/IM - Manager is linked with the prerequisite product JP1/Base, and operates using the core functionality provided by JP1/Base. JP1/Base also runs on the agents in the JP1/IM - Manager system. JP1/IM - Manager thus has an inseparable relationship with JP1/Base.

The functions in the figure above are summarized below.

Table 2-3 Summary of product functions

Function Description Service name
Central Console Centralized monitoring using JP1 events
  • Monitors JP1 events.

  • Central console viewer
JP1 event management
  • Controls the display of JP1 events in the central console viewer.

  • Event console service

  • Manages the integrated monitoring database.

  • IM database service

  • Acquires JP1 event information from the JP1/Base event service.
  • Distributes acquired JP1 event information to the JP1/IM - Manager controls (event console service, automatic action service, and central scope service).

  • Event base service

  • Controls JP1 events.
  • Manages the event database.

  • JP1/Base
JP1 event filtering
  • Filters JP1 events to select those required.

  • Central console viewer
  • Event console service
  • Event base service
  • Event issue service
  • JP1/Base
Automated actions
  • Executes a command automatically, conditional on a specific event being detected by the event base service.

  • Automatic action service
Issue of correlation events
  • Correlates JP1 events acquired from the JP1/Base event service and registers them as correlation events with JP1/Base.

  • Event issue service (when not using the integrated monitoring database, or when using JP1/IM - Manager version 8 or earlier)
  • Event base service (when using the integrated monitoring database)
Event conversion
  • Extracts information from log files and converts it into JP1 events (log file trapping)
  • Extracts information from the Windows event log and converts it into JP1 events (event log trap conversion)
  • Extracts information from SNMP traps managed by HP NNM version 7.5 or earlier and converts it into JP1 events (SNMP trap conversion).

  • JP1/Base
Display of user-defined event attributes
  • Issues JP1 events from a user application by calling a JP1/Base function.
Event guide function
  • Displays information about pre-registered response methods and procedures.

  • Central console viewer
CSV output of information displayed in JP1/IM - View
  • Outputs JP1 event information displayed in JP1/IM - View in CSV form.
System operation
  • Launches a linked application.
  • Launches an associated application from the Tool Launcher.
  • Executes a command from JP1/IM - View.
Central Scope Tree monitoring
  • Centrally monitors objects in a tree view.
  • Automatically creates a monitoring window.

  • Central scope viewer
  • Central scope service
Visual monitoring
  • Centrally monitors objects in a map view.
Guide function
  • Displays information about pre-registered response methods and procedures.
IM Configuration Management#1 Host management
  • Centrally manages the hosts in the JP1/IM system from the manager.

  • IM Configuration Management - View
  • IM configuration management service
  • IM database service
System hierarchy management
  • Centrally manages the hierarchical structure of the system from the manager.
Profile management
  • Centrally manages the JP1/Base profiles on each host from the manager.
Management of service activity information
  • Checks whether JP1/IM - Manager and JP1/Base services are active on each host.
Import/export of IM Configuration Management information
  • Exports and imports IM Configuration Management information.
Management of virtualization configuration information
  • Manages the hierarchical structure of the system, including virtual hosts.
Core functionality Process management
  • Manages JP1/IM - Manager and its functions.

  • Process management
Health check
  • Monitors the status of JP1/IM - Manager processes (other than the central scope service and IM configuration management service on the local host).
  • Monitors the status of JP1/Base processes.

  • Health check
  • JP1/Base
Hitachi Network Objectplaza Trace Library (HNTRLib2)
  • Stores trace information from JP1/Base, JP1/IM - Manager, JP1/IM - View, and other component products.

  • HNTRLib2
User management
  • Manages JP1 users.
  • Manages command execution permissions.

  • JP1/Base
Configuration management#2
  • Manages the configuration of the JP1/IM - Manager system.
Service startup control#3
  • Controls the service start/stop sequencing of products (including JP1/Base) registered with the Windows service.
Command execution#2
  • Control command execution.
  • Manages command execution log files (manager only).
Definition collection and distribution#2
  • Collects and distributes definition information related to the JP1/IM - Manager event service.
  • Collects definition information for creating monitoring trees in JP1/IM - Manager.

#1: Available when the IM Configuration Management database has been set up.

#2: JP1/Base function.

#3: Windows-only function.


[Contents][Back][Next]


[Trademarks]

All Rights Reserved. Copyright (C) 2009, Hitachi, Ltd.