Job Management Partner 1/Performance Management User's Guide
Performance Management enables you to monitor operations by linking with the integrated management product JP1/IM.
You can set up Performance Management so that a JP1 event is issued when a monitored program exceeds a threshold and an alarm event occurs, when the status of Performance Management services changes, or when the status of an agent changes. Therefore, you can monitor errors that occur in Performance Management by using JP1 events from JP1/IM. Linkage with JP1/IM also enables you to monitor Performance Management and other JP1 programs on the same display and to view operation reports on Performance Management if any problems occur. Moreover, you can log on to Performance Management as a JP1 user.
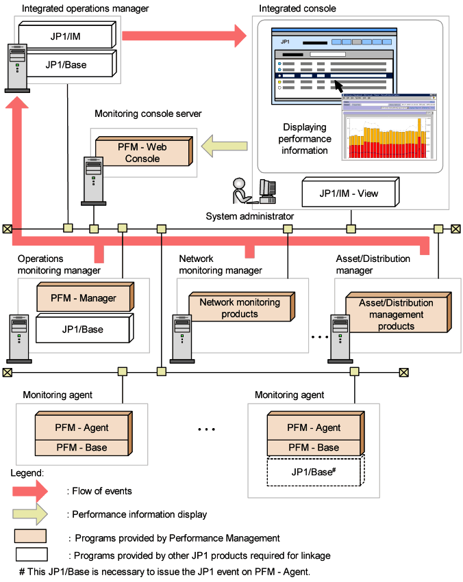
The following figure shows an example of operation monitoring by using Performance Management linked with JP1/IM.
Figure 10-1 Example of operation monitoring by Performance Management linked with JP1/IM
- Reference note: What is JP1/IM?
- JP1/IM is a product that provides integrated operations management of the JP1 series. It provides the functionality to perform integrated management of entire enterprise information systems. With JP1/IM, monitoring is possible with the integrated console function and with the integrated scope function that allows the entire system to be visualized from a business standpoint. The integrated scope includes a visual monitoring window that allows the entire enterprise system to be visualized from a business standpoint, thereby allowing for the intuitive monitoring of large-scale, complex systems.
JP1/IM provides two methods for monitoring Performance Management. You can select the method that best matches the item being monitored and your goals. Their respective features are as follows:
- Monitoring by using the integrated console
A console window is used for monitoring JP1 events occurring in the system subject to monitoring (monitoring agent). This method enables JP1 event filtering, and event searches.
- Monitoring by using the integrated scope
A visual-display window is used for monitoring JP1 events occurring in the monitoring agent. For example, you can effectively visualize the entire system by grouping events by operation or organization, or by grouping by business units across the country or data center layout.
- Organization of this section
- 10.1.1 Monitoring by using integrated console
- 10.1.2 Monitoring by using integrated scope
- 10.1.3 Linkage of Performance Management and JP1/IM
All Rights Reserved. Copyright (C) 2009, Hitachi, Ltd.