Job Management Partner 1/Performance Management User's Guide
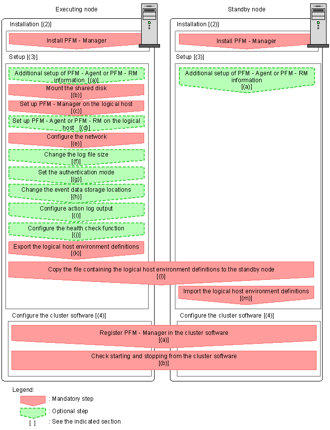
This subsection describes the methods for installing and setting up PFM - Manager in a cluster system.
- Organization of this subsection
- (1) Process flow for installation and setup
- (2) Installation procedure
- (3) Setup procedure
- (4) Cluster software setting procedure
(1) Process flow for installation and setup
The following figure shows the process flow for installation and setup of PFM - Manager used on a logical host.
Figure 9-20 Process flow for installation and setup of PFM - Manager used on a logical host (in UNIX)
- Notes:
- When PFM - Manager in a logical host environment is set up, PFM - Manager for the physical host environment can no longer be executed. However, the Action Handler service can still be executed, because it uses PFM - Agent or PFM - RM in the physical host environment.
When unsetup is performed on PFM - Manager in a logical host environment, PFM - Manager in the physical host environment can once again be executed.
- When PFM - Manager in a logical host environment is set up, the definitions for PFM - Manager in the physical host environment are inherited by the logical host environment. However, the content of the Store database is not inherited. If unsetup is performed on PFM - Manager in the logical host environment, the definitions for the logical host environment and the Store database are deleted, and therefore switching to the physical host environment is not possible.
- Do not manually set JPC_HOSTNAME as an environment variable because it is used for Performance Management as an environment variable. If you specify this setting, Performance Management will not run correctly.
- For PFM - Manager of the version 09-00 or later, when you set up a new instance of PFM - Manager in a logical host environment, the settings of the health check function in the physical host environment are inherited by the logical host environment. You must modify the settings of the health check function, if necessary.
- In a logical host environment, the function for setting monitoring-host names cannot be used. The jpccomm.ini file on a logical host is ignored and the host name for the logical host is used.
The installation and setup procedures for PFM - Manager and the setting procedures for the cluster software are explained below.
In the procedure explanation, the image
indicates items to be performed on the executing node, and the image
indicates items to be performed on the standby node. In addition, the image
indicates setup items that are either required depending on the environment or can be performed if you want to set a value other than the default settings.
(2) Installation procedure
Perform a new installation of PFM - Manager on the executing node and the standby node. The installation procedure is the same as for a non-cluster system. For details, see the chapter describing installation and setup (in UNIX) in the Job Management Partner 1/Performance Management Planning and Configuration Guide.
- Note:
- The installation destination is the local disk. Do not install PFM - Manager on the shared disk.
(3) Setup procedure
Perform PFM - Manager setup on the executing node first. Next, export the logical host environment definitions for the executing node to a file. Finally, import the file containing the environment definitions to the standby node to apply the setup content from the executing node to the standby node.
Figure 9-21 Method for applying the content set up on the executing node to the standby node
Each setup procedure is explained below.
(a) Performing an additional setup for PFM - Agent or PFM - RM information
![]()
![]()
To perform integrated management of PFM - Agent or PFM - RM in a cluster system, register the agent information of PFM - Agent or PFM - RM in PFM - Manager for the executing node and the standby node.
PFM - Manager version 09-00 or later automatically registers PFM - Agent or PFM - RM, so no additional setup is required for the PFM - Agent or PFM - RM information. However, if the release date of PFM - Agent or PFM - RM is later than that of PFM - Manager, PFM - Agent, or PFM - RM must be registered manually. For details on the release dates for PFM - Manager, PFM - Agent, and PFM - RM, see the Release Notes for each program.
The setup procedure is the same as for a non-cluster system. For details, see the chapter describing installation and setup (in UNIX) in the Job Management Partner 1/Performance Management Planning and Configuration Guide.
- Note:
- If you add another PFM - Agent or PFM - RM to the same host as PFM - Manager, an additional setup is not required.
(b) Making sure the shared disk is mounted
Make sure that the shared disk is mounted. If the shared disk is not mounted, execute the mount command to mount the file system.
- Note:
- If setup is performed without mounting the shared disk, files might be created on the local disk.
(c) Setting up a logical host for PFM - Manager
Set up the logical host environment for PFM - Manager on the executing node. Before performing setup, stop all the Performance Management programs and services throughout the entire system.
To set up a logical host for PFM - Manager:
- Create a logical host environment.
Execute the jpcconf ha setup command to create a logical host environment for PFM - Manager.
Use -lhost to specify the logical host name. For DNS operation, specify a logical host name that does not include a domain name. Specify the -d environment directory name for the directory name of the shared disk.
For example, execute the following command to set up a logical host with jp1-ha1 as the logical host name and /usr/jp1 as the environment directory.
When this command is executed, the jp1pc directory is created under /usr/jp1, and the files required in the logical host environment are copied to the environment directory. The following figure shows an example.
jpcconf ha setup -key Manager -lhost jp1-ha1 -d /usr/jp1
Figure 9-22 Execution example of the jpcconf ha setup command
When the command is executed, the required data is copied from the local disk of the executing node to the shared disk, and the settings required for use on the logical host are performed.
For details on the jpcconf ha setup command, see the chapters that describes commands in the manual Job Management Partner 1/Performance Management Reference.
- Check the settings for the logical host environment.
Execute the jpcconf ha list command to check the settings for the logical host, and make sure that the logical host environment that has been created is correct.
An example of executing this command is as follows:
jpcconf ha list -key all
For details on the jpcconf ha list command, see the chapters that describe commands in the manual Job Management Partner 1/Performance Management Reference.
(d) Performing a setup for a logical host of PFM - Agent or PFM - RM
![]()
This procedure is required only when there is a PFM - Agent or PFM - RM to set up in the same logical host in addition to PFM - Manager.
For details on the setup procedure, see the chapters that describe operations on cluster systems in the appropriate PFM - Agent or PFM - RM manual.
(e) Specifying network settings
To use the logical host names for communications between PFM - Manager and PFM - Web Console, add the following line to the environment-directory/jp1pc/mgr/viewsvr/jpcvsvr.ini file.
java.rmi.server.hostname=logical-host-nameFor details on host names used for communications between PFM - Manager and PFM - Web Console, see the sections that describe port numbers in an appendix of the manual Job Management Partner 1/Performance Management Reference.
In addition, use the following procedure when changing IP addresses and port numbers according to the network configuration.
- Setting the IP address
To set the IP addresses, directly edit the content of the jpchosts file. If you have edited the jpchosts file, copy the file from the executing node to the standby node.
For details on setting IP addresses, see the chapter describing installation and setup (in UNIX) in the Job Management Partner 1/Performance Management Planning and Configuration Guide.
- Setting port numbers
This procedure is necessary only when running Performance Management in a network environment with a firewall.
For Performance Management communications via a firewall, use the jpcconf port define port command to set a port number.
For example, execute the following command to set all port numbers for services that exist on the host with the logical host name jp1-ha1 specified in the fixed values.
When this command is executed, definitions of the port number and service name (TCP service name beginning with jp1pc by default) for Performance Management are added to the services file.
jpcconf port define -key all -lhost jp1-ha1
For details on setting port numbers, see the chapter describing installation and setup (in UNIX) in the Job Management Partner 1/Performance Management Planning and Configuration Guide.
For details on the jpcconf port define command, see the chapters that describe commands in the manual Job Management Partner 1/Performance Management Reference.
(f) Changing the log file size
The operating status of Performance Management is output to a dedicated log file called the common message log. By default, the common message log uses two 2,048-KB files. This setting is required only when if you want change this file size.
For details, see the chapter describing installation and setup (in UNIX) in the Job Management Partner 1/Performance Management Planning and Configuration Guide.
(g) Specifying settings for the authentication mode
This setting is required only if you want to change the authentication mode of Performance Management from PFM authentication mode to JP1 authentication mode.
For details, see 2. Managing User Accounts.
(h) Changing the storage locations of event data
The settings below are required if you want to change the storage destination, backup destination, or export destination of the event data managed by PFM - Manager.
By default, event data is stored in the following locations:
- Data storage folder: environment-directory/jp1pc/mgr/store/
- Backup folder: environment-directory/jp1pc/mgr/store/backup/
- Export folder: environment-directory/jp1pc/mgr/store/dump/
For details on how to changea destination, see the chapter describing installation and setup (in UNIX) in the Job Management Partner 1/Performance Management Planning and Configuration Guide.
(i) Specifying settings for action log output
This setting is required if you want to output an action log when an alarm is issued. An action log is log information output in conjunction with the alarm function, when an aspect of the system (such as the system load) exceeds a threshold. For details on how to set this option, see the section describing action log output in an appendix of the Job Management Partner 1/Performance Management Planning and Configuration Guide.
(j) Configuring the health check function
![]()
To configure the health check function:
- Check the settings of the health check function.
Execute the following command on the PFM - Manager host on the executing node to display the setting of the health check function.
When the command is executed, the setting for the health check function appears as follows:
jpcconf hc display
For details on the jpcconf hc display command, see the chapters that describe commands in the manual Job Management Partner 1/Performance Management Reference.
- If the health check function is enabled: available
- If the health check function is disabled: unavailable
- Change the setting of the health check function.
Execute the following command on the PFM - Manager host on the executing node to set up the health check function, if necessary.
For details on the jpcconf hc enable and jpcconf hc disable commands, see the chapter explaining the commands in the manual Job Management Partner 1/Performance Management Reference.
- To enable the health check function: jpcconf hc enable
- To disable the health check function: jpcconf hc disable
(k) Exporting the logical host environment definitions
When a logical host environment for PFM - Manager is created on the executing node, apply the settings information for the executing node to the standby node. First, export the logical host environment definitions for the executing node to a file. To set up a different instance of Performance Management on the same logical host, perform an export after all setup procedures are completed.
To export the environment definitions:
- Execute the jpcconf ha export command.
Export the logical host environment definitions to the desired file.
For example, execute the following command to export the logical host environment definitions to the lhostexp.conf file.
If the health check function is enabled for the PFM - Manager in the logical host environment you are exporting, the health check agent will be set up on the logical host. In this case, information relating to the health check agent will be exported.
jpcconf ha export -f lhostexp.conf
For details on the jpcconf ha export command, see the chapters that describe commands in the manual Job Management Partner 1/Performance Management Reference.
(l) Copying the file containing the logical host environment definitions to the standby node
![]()
Copy the file that has been exported in step (f) from the executing node to the standby node, so that it will be applied on the standby node.
Next, unmount the file system to complete the work. If this shared disk will continue to be used, it is not necessary to unmount the file system.
- Note:
- Even if the shared disk is unmounted, if there is a jp1pc directory and associated files in the specified environment directory, setup is performed without mounting the shared disk. If that is the case, use the following procedure:
- Use the tar command to archive the jp1pc directories in the environment directory specified on the local disk.
- Mount the shared disk.
- If the specified environment directory does not exist on the shared disk, create an environment directory.
- Expand the tar file in the environment directory on the shared disk.
- Unmount the shared disk.
- Delete the jp1pc directory and associated files in the environment directory specified on the local disk.
(m) Importing the file containing the logical host environment definitions
Import the export file copied from the executing node into the standby node.
To import the exported file containing the logical host environment definitions:
- Execute the jpcconf ha import command.
Import the logical host environment definitions into the standby node.
For example, execute the following command if the export file name is lhostexp.conf.
When the jpcconf ha import command is executed, the environment settings for the standby node are changed to the same environment as for the executing node. Therefore, settings are made to use PFM - Manager on a logical host.
jpcconf ha import -f lhostexp.conf
If the health check function is enabled for the PFM - Manager in the logical host environment you are importing, the health check agent will be set up on the logical host. In this case, information relating to the health check agent will be imported.
For details on the jpcconf ha import command, see the chapters that describe commands in the manual Job Management Partner 1/Performance Management Reference.
- Check the settings for the logical host environment.
Execute the jpcconf ha list command in the same manner as for the executing node to check the settings of the logical host.
Execute the command as follows:
For details on the jpcconf ha listt command, see the chapters that describe commands in the manual Job Management Partner 1/Performance Management Reference.
jpcconf ha list -key all
(4) Cluster software setting procedure
Cluster software settings are required for both the executing node and the standby node.
The procedure is as follows:
(a) Registering PFM - Manager in the cluster software
![]()
To use PFM - Manager on a logical host, register it in the cluster software, and set the cluster software to control the starting and stopping of PFM - Manager.
For details on how to register PFM - Agents or PFM - RM in the cluster software, see the chapters that describe operations on cluster systems in the appropriate PFM - Agent or PFM - RM manual.
Generally, the following four command items are required when registering an application in the UNIX cluster software: Start, Stop, Monitor operations, and Forced stop.
The following table lists and describes the settings in PFM - Manager.
Table 9-7 Control commands for PFM - Manager registered in the cluster software
Command Description Start Execute the following commands in order, and then start PFM - Manager:
/opt/jp1pc/tools/jpcspm start -key Manager -lhost logical-host-name /opt/jp1pc/tools/jpcspm start -key AH -lhost logical-host-namePerform this action after a condition has been reached in which the shared disk and logical IP address can be used.Stop Execute the following commands in order, and then stop PFM - Manager:
/opt/jp1pc/tools/jpcspm stop -key AH -lhost logical-host-name /opt/jp1pc/tools/jpcspm stop -key Manager -lhost logical-host-namePerform this action before a condition is reached in which the shared disk and logical IP address cannot be used.
When a service is stopped due to a problem, the return value for the jpcspm stop command is 3. If this is the case, it can be considered a normal termination since the services have been stopped. For the cluster software that determines execution results by return values, the recovery value can be set to 0.Monitor operations Use the ps command to check if the following process is running.
ps -ef | grep "process-name logical-host-name" | grep -v "grep process monitored"
For details on process names, see 9.6.1(3) Service names. Hitachi recommends that you prepare a command for suppressing operation monitoring (for example, a command to stop monitoring when there is a file that is under maintenance) in anticipation of a temporary stop in Performance Management due to maintenance during the operation.Forced stop Execute the following command when a forced stop is required:
/opt/jp1pc/tools/jpcspm stop -key all -lhost logical-host-name -kill immediate
Only all can be set to the service key for the first argument.
Set this item to perform a forced stop only when the system cannot be stopped by executing a normal stop command.
- Note:
- If this command is executed, SIGKILL is sent to perform a forced stop of all Performance Management processes in the specified logical host environment. At this time, the forced stop is performed on Performance Management not for each service, but for each logical host.
- Notes:
- Do not make automatic startup settings for OS startups, since the starting and stopping of the Performance Management registered in the cluster are controlled by the cluster.
- If the cluster software uses command return values to determine execution results, specify settings so that the command return values for Performance Management are converted to the values that can be correctly interpreted by the cluster software. For details on the command return values for Performance Management, check the reference documentation for each command.
- Before using the ps command for monitoring operations, execute the ps command to confirm that a character string that is a combination of the logical host name and the instance name is correctly displayed. If part of the character string is not displayed, shorten the instance name.
(b) Checking starting and stopping from the cluster software
![]()
Check whether the cluster software is operating correctly by using it to issue start and stop requests to PFM - Manager or PFM - Web Console on each node.
All Rights Reserved. Copyright (C) 2009, Hitachi, Ltd.