Job Management Partner 1/Performance Management User's Guide

[Contents][Glossary][Index][Back][Next]


9.2.5 Unsetup and uninstallation of PFM - Manager

This subsection describes the methods for performing unsetup and uninstallation of PFM - Manager in a cluster system.

Organization of this subsection
(1) Before unsetup and uninstallation
(2) Process flow for unsetup and uninstallation
(3) Unsetup procedure
(4) Cluster software setting procedure
(5) Uninstallation procedure

(1) Before unsetup and uninstallation

The following describes notes on performing unsetup and uninstallation of PFM - Manager:

Notes regarding the order of unsetup:
PFM - Manager is required to execute PFM - Agent or PFM - RM. Therefore, when performing unsetup on PFM - Manager, it is necessary to consider its relationship with PFM - Agent or PFM - RM in the system and determine the work order for unsetup. The work order when unsetup is required is the same as the order for a non-cluster system. For details, see the chapter describing installation and setup (in Windows) in the Job Management Partner 1/Performance Management Planning and Configuration Guide.

Notes on stopping of services:
Stop all Performance Management programs and services running on the executing nodes and standby nodes on which unsetup is to be performed. Also, stop all PFM - Agent services across the Performance Management system connected to the PFM - Manager for which unsetup will be performed. For details on how to stop services, see 1. Starting and Stopping Performance Management.

(2) Process flow for unsetup and uninstallation

The process flow for unsetup and uninstallation for PFM - Manager used on a logical host is explained below.

The following figure shows the process flow for uninstallation and unsetup.

Figure 9-14 Process flow for unsetup and uninstallation of PFM - Manager used on a logical host (in Windows)

[Figure]

Next, the unsetup procedures, procedures for clearing cluster software settings, and uninstallation procedures for PFM - Manager and the setting procedures for cluster software are explained below.

In the procedure explanation, the image [Figure] indicates the items to be performed on the executing node, and the image [Figure] indicates the items to be performed on the standby node. In addition, the image [Figure] indicates the setup items required depending on the environment, and the optional setup items for when changing the default settings.

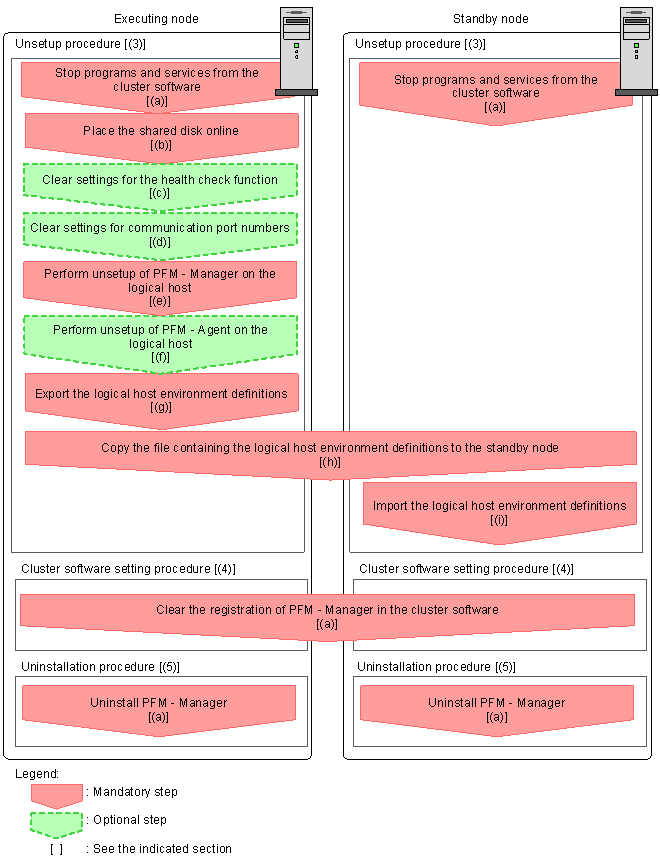
(3) Unsetup procedure

First, perform unsetup on the executing node. Next, export the logical host environment definitions for the executing node to a file. Finally, import the file containing the environment definitions to the standby node to apply the unsetup content from the executing node to the standby node.

The procedure is as follows:

(a) Stopping from the cluster software [Figure] [Figure]

Use operations from the cluster software to stop Performance Management programs and services running on the executing node and the standby node. For details on how to stop programs and services, see the cluster software documentation.

(b) Making sure the shared disk is online [Figure]

Make sure that the shared disk is online on the executing node. If the shared disk is not online, place it online through the operation of cluster software and the volume manager.

(c) Clearing settings for the health check function [Figure]

Execute the following command on the PFM - Manager host on the executing node to clear the settings for the health check function.

 
jpcconf hc disable
 

For details on the jpcconf hc disable command, see the chapters that describe commands in the manual Job Management Partner 1/Performance Management Reference.

(d) Clearing settings for communication port numbers [Figure] [Figure]

This procedure is required only when port numbers have been set using the jpcconf port define command during the setup in an environment with a firewall.

To clear settings for communication port numbers:

  1. Clear the settings for communication port numbers.
    Execute the jpcconf port define command to clear the settings for communication port numbers.
    For example, execute the following command to clear all the settings for port numbers for services that exist on the host with the logical host name jp1-ha1.
     
    jpcconf port define -key all -lhost jp1-ha1
     
    The jpcconf port define command is used to set the port numbers that are used for communications by PFM - Manager on the logical host or by other Performance Management programs. When entering a port number, a value of 0 will clear the setting. In addition, when this command is executed, the port numbers and service names (service names starting with jp1pc by default) for Performance Management defined in the services file are deleted.
    For details on the jpcconf port define command, see the chapters that describe commands in the manual Job Management Partner 1/Performance Management Reference.

(e) Performing unsetup of a logical host for PFM - Manager [Figure]

To perform unsetup of a logical host for PFM - Manager:

  1. Check the logical host settings.
    Check the current settings before performing unsetup on the logical host environment. Check the logical host name and shared disk path.
    Execute the command as follows:
     
    jpcconf ha list -key all
     
    An example of executing this command is as follows:

    [Figure]

    For details on the jpcconf ha list command, see the chapters that describe commands in the manual Job Management Partner 1/Performance Management Reference.
  2. Delete the logical host environment for PFM - Manager.
    When the jpcconf ha unsetup command is executed, the settings for starting PFM - Manager on the logical host are deleted. In addition, the files for the logical host on the shared disk are also deleted. Execute the command as follows:
     
    jpcconf ha unsetup -key Manager -lhost jp1-ha1
     
    For details on the jpcconf ha unsetup command, see the chapters that describe commands in the manual Job Management Partner 1/Performance Management Reference.

    Note:
    If the shared disk is offline, only the logical host settings will be deleted. The directories and files on the shared disk will not be deleted.
  3. Check the logical host settings.
    Execute the command as follows:
     
    jpcconf ha list -key all
     
    Make sure that PFM - Manager has been deleted from the logical host environment.
    For details on the jpcconf ha list command, see the chapters that describe commands in the manual Job Management Partner 1/Performance Management Reference.

(f) Performing unsetup for a logical host of PFM - Agent or PFM - RM[Figure] [Figure]

This procedure is required only when there is PFM - Agent or PFM - RM on the same logical host from which unsetup will also be performed for PFM - Manager.

Perform unsetup of PFM - Agent or PFM - RM. For details on the unsetup procedure, see the chapters that describe operations on cluster systems in the appropriate PFM - Agent or PFM - RM manual.

(g) Exporting the logical host environment definitions [Figure]

When a logical host environment to perform unsetup of PFM - Manager is created on the executing node, apply the settings information for the executing node to the standby node. First, export the logical host environment definitions for the executing node to a file.

Note:
To perform unsetup of a different instance of Performance Management from the same logical host, perform the export after all unsetup procedures are completed.

To export the environment definitions:

  1. Export the logical host environment definitions.
    For example, execute the following command to export the logical host environment definitions to the lhostexp.conf file. The export file allows an arbitrary file name.
     
    jpcconf ha export -f lhostexp.conf
     
    For details on the jpcconf ha export command, see the chapters that describe commands in the manual Job Management Partner 1/Performance Management Reference.

(h) Copying the file containing the logical host environment definitions to the standby node [Figure] [Figure]

Copy the file that has been exported in step (f) from the executing node to the standby node, so that it will be applied on the standby node.

Next, use operations of the cluster software or volume manager software to place the shared disk online, and finish the operations on the executing node. If this shared disk will continue to be used, it is not necessary to take it offline.

(i) Importing the file containing the logical host environment definitions [Figure]

Import the export file copied from the executing node to the standby node, so that it will be applied to the standby node.

Use the jpcconf ha import command to apply the Performance Management settings for the logical host created on the executing node to the standby node. If multiple instances of Performance Management have been set up on a single logical host, import all of the instances as one group.

To import the export file containing the logical host environment definitions:

  1. Import the logical host environment definitions.
    Use the jpcconf ha import command to import the exported file of logical host environment definitions copied from the executing node to the standby node.
    For example, execute the following command when the exported file name is lhostexp.conf.
     
    jpcconf ha import -f lhostexp.conf
     
    When the command is executed, the environment settings for the standby node are changed to the same environment settings specified for the executing node that has been exported. Therefore, the settings for running PFM - Manager on a logical host are deleted. If you perform unsetup of Performance Management on another logical host, the relevant settings are also deleted.
    For details on the jpcconf ha import command, see the chapters that describe commands in the manual Job Management Partner 1/Performance Management Reference.
  2. Check the settings for the logical host environment.
    Execute the jpcconf ha list command in the same manner as for the executing node, to check the settings of the logical host.
    Execute the command as follows:
     
    jpcconf ha list -key all
     
    For details on the jpcconf ha list command, see the chapters that describe commands in the manual Job Management Partner 1/Performance Management Reference.

(4) Cluster software setting procedure

(a) Clearing the registration of PFM - Manager in the cluster software [Figure] [Figure]

Delete the settings related to PFM - Manager on the logical host from the cluster software. For details on how to delete settings, see the cluster software documentation.

(5) Uninstallation procedure [Figure] [Figure]

(a) Performing uninstallation of PFM - Manager

Uninstallation is performed separately for the executing node and the standby node. The uninstallation procedure is the same as for a non-cluster system.

For details, see the chapter describing installation and setup (in Windows) in the Job Management Partner 1/Performance Management Planning and Configuration Guide.

Notes:
  • When performing uninstallation of PFM - Manager, stop all Performance Management programs and services on the node where uninstallation is to be performed.
  • If uninstallation is performed on Performance Management without deleting the logical host environment, the environment directory might remain. When this happens, delete the environment directory.

[Contents][Back][Next]


[Trademarks]

All Rights Reserved. Copyright (C) 2009, Hitachi, Ltd.