Job Management Partner 1/Performance Management User's Guide

[Contents][Glossary][Index][Back][Next]


9.2.3 Installing and setting up PFM - Web Console

This subsection describes the methods for installing and setting up PFM - Web Console in a cluster system.

Organization of this subsection
(1) Process flow for installation and setup
(2) Installation procedure
(3) Setup procedure
(4) Cluster software setting procedure

(1) Process flow for installation and setup

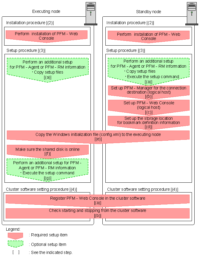
The following figure shows the process flow for installation and setup of PFM - Web Console used on a logical host.

Figure 9-13 Process flow for installation and setup of PFM - Web Console used on a logical host

[Figure]

The procedures for installation, setup, and cluster software setting are explained below.

In the procedure explanation, the image [Figure] indicates the items to be performed on the executing node, and the image [Figure] indicates the items to be performed on the standby node. In addition, the image [Figure] indicates the setup items required depending on the environment, and the optional setup items for when changing the default settings.

(2) Installation procedure [Figure] [Figure]

Perform a new installation of PFM - Web Console on the executing node and the standby node. The installation procedure is the same as for a non-cluster system.

For details on the installation procedure, see the chapter describing installation and setup (in Windows) in the Job Management Partner 1/Performance Management Planning and Configuration Guide.

Notes:
  • The installation destination is the local disk. Do not perform installation on the shared disk.
  • Install each PFM - Web Console for both the executing node and the standby node in a location with the same path.

(3) Setup procedure

When using PFM - Web Console on a logical host, the environment configurations on the executing node and the standby node have to be the same.

Each of the setup types for PFM - Web Console is explained below.

(a) Performing an additional setup for PFM - Agent or PFM - RM information[Figure] [Figure] [Figure]

To perform integrated management of PFM - Agent or PFM - RM in a cluster system, register the agent information of PFM - Agent or PFM - RM in PFM - Web Console for the executing node and the standby node.

PFM - Manager version 09-00 or later automatically registers PFM - Agent or PFM - RM, so no additional setup is required for the PFM - Agent or PFM - RM information. However, if the release date of PFM - Agent or PFM - RM is later than that of PFM - Manager, PFM - Agent, or PFM - RM must be registered manually. For details on the release dates for PFM - Manager, PFM - Agent, and PFM - RM, see the Release Notes for each program.

Notes:
  • You do not need to register PFM - Agent or PFM - RM if you add the same version of PFM - Agent or PFM - RM with the same product ID to a Performance Management system in which the PFM - Agent or PFM - RM information has already been registered.
  • Set up the latest version of PFM - Agent or PFM - RM if you install a different version of PFM - Agent or PFM - RM with the same product ID on a different host.

To perform an additional setup for the agent information in PFM - Web Console, see the process flow shown in Figure 9-13.

To register the agent information in PFM - Web Console:

  1. Copy the setup file. [Figure] [Figure]
    Copy the PFM - Agent or PFM - RM setup files to the following locations on the PFM - Web Console executing and standby nodes.
    pfm - web console-installation-folder\setup
    The setup file to be copied and the relevant procedure are the same as for when an additional setup is performed for PFM - Manager. For details, see the chapter describing installation and setup (in Windows) in the Job Management Partner 1/Performance Management Planning and Configuration Guide.
  2. Execute the setup command on the standby node. [Figure]
    Execute the jpcwagtsetup command on the standby node, and register the agent information.
    Execute the command as follows:
     
    jpcwagtsetup
     
    For details on the jpcwagtsetup command, see the chapters that describe commands in the manual Job Management Partner 1/Performance Management Reference.

Supplemental information:
When you register the agent information of PFM - Agent or PFM - RM in PFM - Web Console, you must restart PFM - Web Console. However, the restart after step 2 is not required because PFM - Web Console restarts when a failover occurs.

(b) Setting up PFM - Manager for the connection destination (logical host) [Figure]

On the standby node, set the IP address and host name for PFM - Manager to which PFM - Web Console connects in the Windows initialization file (config.xml). If the PFM - Manager to connect is running on the cluster system, set the logical IP address or the logical host name.

To set up PFM - Manager for the connection destination:

  1. Open the Windows initialization file (config.xml).
    Use a text editor or XML editor to open the installation-folder\conf\config.xml file.
  2. Set the IP address or host name for the PFM - Manager host to be connected.
    Enter the following tag immediately after the <vserver-connection> tag within the <vsa> tag:
     
    <param name="host" value="IP-address-or-host-name"/>
     
    For example, if the IP address of the PFM - Manager host to be connected is 10.210.24.56, make the following settings:
     
        <vsa>
            <vserver-connection>
                <param name="host" value="10.210.24.56"/>
                <!-- The host computer name to which PFM View Server uses.
                     Specifiable values: 1024 to 65535
                     Default           : 22286
                 -->
                <param name="port" value="22286"/>
            </vserver-connection>
     
  3. Save the Windows initialization file (config.xml) edited in step 2.

Note:
If areas other than those specified are changed in the Windows initialization file (config.xml), PFM - Web Console might not operate correctly.

(c) Setting up PFM - Web Console (logical host) [Figure]

Set the logical IP address or logical host name for PFM - Web Console in the Windows initialization file (config.xml) on the standby node.

To set a logical host for PFM - Web Console:

  1. Open the Windows initialization file (config.xml).
    Use a text editor or XML editor to open the installation-folder\conf\config.xml file.
  2. Set the logical IP address or logical host name for the PFM - Web Console host.
    Enter the following tag in the <vserver-connection> tag within the <vsa> tag:
     
    <param name="ownHost" value="logical-IP-address-or-logical-host-name"/>
     
    For example, if the logical IP address of the PFM - Web Console host is 10.210.26.18, make the following settings:
     
        <vsa>
            <vserver-connection>
                <param name="host" value="10.210.24.56"/>
                <!-- The host computer name to which PFM View Server uses.
                     Specifiable values: 1024 to 65535
                     Default           : 22286
                -->
                <param name="port" value="22286"/>
                <param name="ownHost" value="10.210.26.18"/>
     
           </vserver-connection>
     
  3. Save the Windows initialization file (config.xml) edited in step 2.

Note:
If areas other than those specified are changed in the Windows initialization file (config.xml), PFM - Web Console might not operate correctly.

(d) Setting up the storage location for bookmark definition information [Figure]

Set the folder to store the bookmark definition information in the Windows initialization file (config.xml) on the standby node. Specify an installation folder on the shared disk to ensure switching for the bookmark definition information when a failover occurs.

To set the storage location for bookmark definition information:

  1. Open the Windows initialization file (config.xml).
    Use a text editor or XML editor to open the installation-folder\conf\config.xml file.
  2. Set the folder for storing the bookmark definition information.
    Set the installation folder in the <bookmark> tag immediately after the <format> tag within the <vsa> tag in the Windows initialization file (config.xml).
    The installation folder that has been set will be automatically created when the PFM - Web Console service starts.
    For example, use the following setting to make environment-directory\jp1pcWebCon\common\bookmarks the installation folder.
     
    </format>
     
    <bookmark>
    <!-- The directory where bookmark repository is stored. Default : <install directory>\bookmarks -->
    <param name="bookmarkRepository" value="environment-directory\jp1pcWebCon\common\bookmarks"/>
    </bookmark>
     
    </vsa>
     
  3. Save the Windows initialization file (config.xml) edited in step 2.

Note:
If areas other than those specified are changed in the Windows initialization file (config.xml), PFM - Web Console might not operate correctly

(e) Copying the Windows initialization file (config.xml) to the executing node [Figure] [Figure]

Copy the Windows initialization file (config.xml) edited in (b), (c), and (d) to the executing node.

Copy the file to the following location on the executing node:

installation-folder\conf

(f) Make sure the shared disk is online [Figure]

Make sure that the shared disk is online on the execution node. If the shared disk is not online, place it online through the operation of the cluster software and the volume manager.

(g) Performing an additional setup for PFM - Agent or PFM - RM information[Figure] [Figure]

Use the setup files copied in (a) to perform an additional setup of the agent information for PFM - Agent or PFM - RM on the execution node.

To add the PFM - Agent information:

  1. Stop the PFM - Web Console services on the executing node.
    Use the jpcwstop command to stop the services if the PFM - Web Console services are not registered with the cluster software.
    When making changes to the Performance Management configuration such as adding PFM - Agent or PFM - RM after the services are registered with the cluster software, use the cluster software to stop the services. For details on changing the configuration of the cluster system, see 9.3 Changing the cluster system configuration (in Windows).
  2. Execute the setup command on the executing node.
    Execute the command as follows:
     
    jpcwagtsetup
     
    For details on the jpcwagtsetup command, see the chapters that describe commands in the manual Job Management Partner 1/Performance Management Reference.
  3. Start the PFM - Web Console service on the executing node.
    Start the PFM - Web Console services stopped in step 1.

(4) Cluster software setting procedure

Set PFM - Web Console in the cluster software. Perform this setting in both the executing node and the standby node.

The procedure is as follows:

(a) Registering PFM - Web Console in the cluster software [Figure] [Figure]

To use PFM - Web Console in a logical host environment, register it in the cluster software, and then set the cluster software to control the starting and stopping of PFM - Web Console.

The setting contents for registering PFM - Web Console in the cluster software are described below by using items for registration in Windows MSCS as examples. For PFM - Web Console, perform an additional registration of the services listed in the following table in the same cluster group as for PFM - Manager.

Table 9-3 PFM - Web Console services to be registered in the cluster software

No. Name Service name Dependencies Startup parameter
1 PFM - Web Console PFM-WebConsole IP address resources
Physical disk resources#
--ntservice
(Two hyphens are required.)
2 PFM - Web Service PFM-WebService #1-1 cluster resources (PFM - Web Console) --ntservice
(Two hyphens are required.)

#: The shared disk drive that hosts the logical host environment directory created according to (d) in (4) above.


For MSCS, these services are registered as MSCS resources. The settings for each resource are as follows. The setting items for MSCS are indicated by [ ].

(b) Checking starting and stopping from the cluster software [Figure] [Figure]

Perform operations to start and stop PFM - Web Console in each node from the cluster software, and make sure that the operations are normal.

[Contents][Back][Next]


[Trademarks]

All Rights Reserved. Copyright (C) 2009, Hitachi, Ltd.