Job Management Partner 1/Performance Management User's Guide
The section explains how to set up and operate alarms, and provides a flow chart for the process of creating and operating alarms.
In addition, you can use the Quick Guide to set simplified alarms. For details on the Quick Guide, see 6.5 Setting alarms by using the Quick Guide.
- Organization of this section
- (1) How to set up and operate alarms
- (2) Flow chart for setting up and operating alarms
(1) How to set up and operate alarms
Alarms are set up and operated by using the Alarms window in PFM - Web Console or by using a command.
The following figure is an example of the Alarms window in PFM - Web Console.
Figure 6-1 Example of the Alarms window
You can set up alarms in the following ways:
- Define a new alarm table or individual alarms.
Create a new alarm table for your system environment, and then define the alarms. You can add new alarms to that alarm table at a later time.
In addition, you can use the Quick Guide to set simplified alarms. Alarms set using the Quick Guide can be bound to an agent.
- Use an existing alarm table or alarms.
You can use the following methods:
- Use the monitoring template.
The monitoring template is a set of alarms, which necessary information has been preset, included with each PFM - Agent or PFM - RM. When you use the monitoring template, any active alarms in the monitoring template are enabled when PFM- Agent or PFM - RM is started.
- Customize the monitoring template.
You can copy the monitoring template and customize it to match your monitoring objectives.
- Use an existing alarm table or alarms.
You can make a copy of, and then customize one of the already user-defined alarm tables or alarms.
To use alarms, associate (or bind) the alarm table defined above with a monitoring agent.
- Reference note:
- By using the jpctool alarm command to create an alarm definition file, you can create up to 50 alarms at once. This is a useful technique when setting up multiple alarms at the same time to run on multiple servers in a large-scale system.
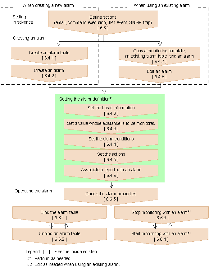
(2) Flow chart for setting up and operating alarms
The figure below is a flow chart for setting up and operating alarms. When you use the Quick Guide to set and operate alarms, perform the procedures in 6.3 Procedures before setting alarms and 6.5 Setting alarms by using the Quick Guide.
Figure 6-2 Flow chart for setting up and operating alarms
All Rights Reserved. Copyright (C) 2009, Hitachi, Ltd.