Job Management Partner 1/Performance Management Planning and Configuration Guide

[Contents][Glossary][Index][Back][Next]


6.1.2 Process flow for installation and setup

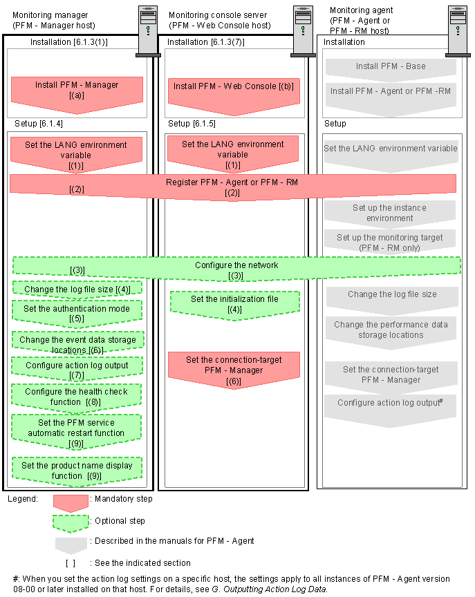
The following figure shows the process flow for Performance Management installation and setup.

Figure 6-2 Process flow for installation and setup

[Figure]

This subsection describes the procedures to install and set up PFM - Manager. For details of the procedures to install PFM - Web Console, see 6.1.3(8) Installing the PFM - Web Console program. For details of the procedures to set up PFM - Web Console, see 6.1.5 PFM - Web Console setup procedure. The procedures to install and set up PFM - Agent or PFM - RM differ depending on the product. For details, see the appropriate PFM - Agent or PFM - RM manual.

[Contents][Back][Next]


[Trademarks]

All Rights Reserved. Copyright (C) 2009, Hitachi, Ltd.