Hitachi

For Linux(R) (x86) Systems HA Monitor Cluster Software


A.7 Event issuance timing when a server failure has occurred

The following figure shows the event issuance timing when a server failure has occurred while switch is specified in the switchtype operand in the server environment definition.

Figure A‒12: Event issuance timing when a server failure has occurred (switchtype=switch)

[Figure]

[Figure]

The following figure shows the event issuance timing when a server failure has occurred while restart is specified in the switchtype operand in the server environment definition.

Figure A‒13: Event issuance timing when a server failure has occurred (switchtype=restart)

[Figure]

The following figure shows the event issuance timing when a server failure has occurred while manual is specified in the switchtype operand in the server environment definition.

Figure A‒14: Event issuance timing when a server failure has occurred (switchtype=manual)

[Figure]

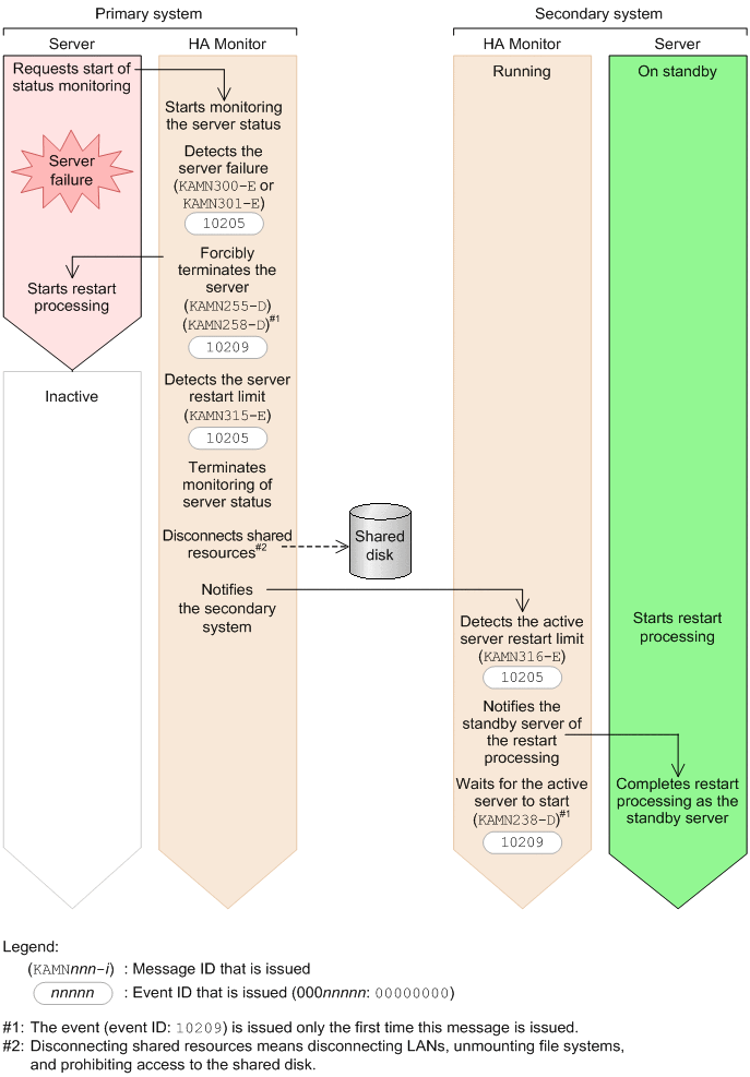
The following figure shows the event issuance timing when a server restart limit is reached while restart is specified in the switchtype operand in the server environment definition.

Figure A‒15: Event issuance timing when a server restart limit is reached (switchtype=restart)

[Figure]

[Figure]

The following figure shows the event issuance timing when a server restart limit is reached while manual is specified in the switchtype operand in the server environment definition.

Figure A‒16: Event issuance timing when a server restart limit is reached (switchtype=manual)

[Figure]

The following figure shows the event issuance timing when a standby server terminates abnormally.

Figure A‒17: Event issuance timing when a standby server terminates abnormally.

[Figure]

The following figure shows the event issuance timing when a failure is detected on a server in the monitor mode while server processes are being monitored by using the server monitoring command.

Figure A‒18: Event issuance timing when a failure is detected on a server in the monitor mode

[Figure]

[Figure]

The following figure shows the event issuance timing when a duplicate active server is started.

Figure A‒19: Event issuance timing when a duplicate active server is started

[Figure]

The following figure shows the event issuance timing when an automatic standby server start request has failed on a server in the monitor mode.

Figure A‒20: Event issuance timing when an automatic standby server start request has failed on a server in the monitor mode

[Figure]

The following figure shows the event issuance timing when a server group is placed in the grouped-system switchover wait state while no_exchange is specified in the group operand in the server environment definition.

Figure A‒21: Event issuance timing when a server failure has occurred (group=no_exchange)

[Figure]