Hitachi

For Linux(R) (x86) Systems HA Monitor Cluster Software


8.6.1 Examples of environment settings for a 1-to-1 switchover configuration

When a 1-to-1 switchover configuration is used, the settings to be specified in the definition files depend on the resources and functions that are used. This subsection explains typical examples of 1-to-1 switchover system configurations and the settings to be specified in the definition files for each system configuration.

Organization of this subsection

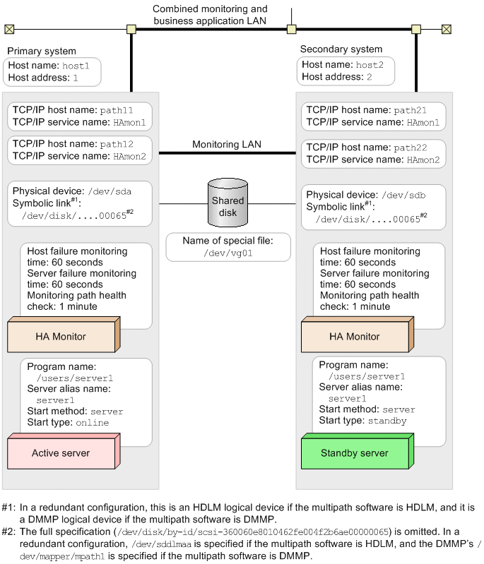
(1) Example of environment settings when using independent servers

The following figure shows a system configuration for an example of environment settings when independent servers are used.

Figure 8‒1: System configuration when using independent servers

[Figure]

The following shows an example of the environment settings for the primary system and the secondary system in this system configuration.

Environment settings for the primary system (when using independent servers)
HA Monitor environment settings (definition file: /opt/hitachi/HAmon/etc/sysdef)
/*  HA Monitor environment settings  */
environment  name             host1,
             address          1,
             patrol           60,
             lan              path11:path12,
             lanport          HAmon1:HAmon2;
function     pathpatrol       1,
             pathpatrol_retry 3:3;
Server environment definition (definition file: /opt/hitachi/HAmon/etc/servers)
/*  server environment definition  */
server  name     /users/server1,
        alias    server1,
        acttype  server,
        patrol   60,
        initial  online,
        disk     /dev/vg01;
Environment settings for the secondary system (when using independent servers)
HA Monitor environment settings (definition file: /opt/hitachi/HAmon/etc/sysdef)
/*  HA Monitor environment settings  */
environment  name             host2,
             address          2,
             patrol           60,
             lan              path21:path22,
             lanport          HAmon1:HAmon2;
function     pathpatrol       1,
             pathpatrol_retry 3:3;
Server environment definition (definition file: /opt/hitachi/HAmon/etc/servers)
/*  server environment definition  */
server  name     /users/server1,
        alias    server1,
        acttype  server,
        patrol   60,
        initial  standby,
        disk     /dev/vg01;

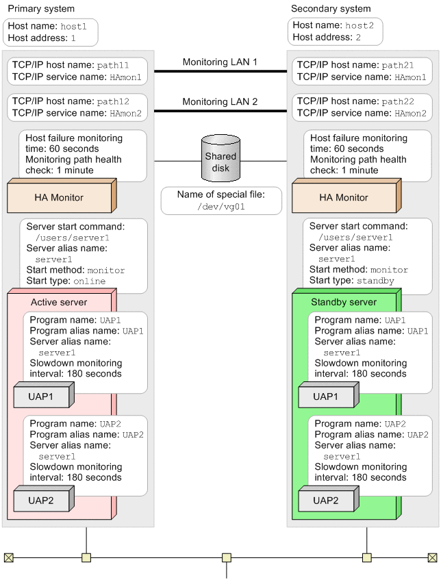
(2) Example of environment settings when grouping servers

The following figure shows a system configuration for an example of environment settings when servers are grouped.

Figure 8‒2: System configuration when grouping servers

[Figure]

The following shows an example of the environment settings for the primary system and the secondary system in this system configuration.

Environment settings for the primary system (when grouping servers)
HA Monitor environment settings (definition file: /opt/hitachi/HAmon/etc/sysdef)
/*  HA Monitor environment settings  */
environment  name             host1,
             address          1,
             patrol           60,
             lan              path11:path12,
             lanport          HAmon1:HAmon2;
function     pathpatrol       1,
             pathpatrol_retry 3:3;
Server environment definition (definition file: /opt/hitachi/HAmon/etc/servers)
/*  server environment definition (server 1)  */
server  name     /users/server1,
        alias    server1,
        acttype  server,
        patrol   60,
        initial  online,
        group    groupA:exchange,
        disk     /dev/vg01;
 
/*  server environment definition (server 2)  */
server  name     /users/server2,
        alias    server2,
        acttype  server,
        patrol   60,
        initial  online,
        group    groupA:no_exchange:cancel,
        disk     /dev/vg02;
Environment settings for the secondary system (when grouping servers)
HA Monitor environment settings (definition file: /opt/hitachi/HAmon/etc/sysdef)
/*  HA Monitor environment settings  */
environment  name             host2,
             address          2,
             patrol           60,
             lan              path21:path22,
             lanport          HAmon1:HAmon2;
function     pathpatrol       1,
             pathpatrol_retry 3:3;
Server environment definition (definition file: /opt/hitachi/HAmon/etc/servers)
/*  server environment definition (server 1)  */
server  name     /users/server1,
        alias    server1,
        acttype  server,
        patrol   60,
        initial  standby,
        group    groupA:exchange,
        disk     /dev/vg01;
 
/*  server environment definition (server 2)  */
server  name     /users/server2,
        alias    server2,
        acttype  server,
        patrol   60,
        initial  standby,
        group    groupA:no_exchange:cancel,
        disk     /dev/vg02;

(3) Example of environment settings when using a mutual hot-standby configuration

The following figure shows a system configuration for an example of environment settings when using a mutual hot-standby configuration.

Figure 8‒3: System configuration when using a mutual hot-standby configuration

[Figure]

The following shows an example of the environment settings for the primary system and the secondary system in this system configuration.

Environment settings for the primary system (when using a mutual hot-standby configuration)
HA Monitor environment settings (definition file: /opt/hitachi/HAmon/etc/sysdef)
/*  HA Monitor environment settings  */
environment  name             host1,
             address          1,
             patrol           60,
             lan              path11:path12,
             lanport          HAmon1:HAmon2;
function     pathpatrol       1,
             pathpatrol_retry 3:3;
Server environment definition (definition file: /opt/hitachi/HAmon/etc/servers)
/*  server environment definition (server 1)  */
server  name     /users/server1,
        alias    server1,
        acttype  server,
        patrol   60,
        initial  online,
        disk     /dev/vg01;
 
/*  server environment definition (server 2)  */
server  name     /users/server2,
        alias    server2,
        acttype  server,
        patrol   60,
        initial  standby,
        disk     /dev/vg02;
Environment settings for the secondary system (when using a mutual hot-standby configuration)
HA Monitor environment settings (definition file: /opt/hitachi/HAmon/etc/sysdef)
/*  HA Monitor environment settings  */
environment  name             host2,
             address          2,
             patrol           60,
             lan              path21:path22,
             lanport          HAmon1:HAmon2;
function     pathpatrol       1,
             pathpatrol_retry 3:3;
Server environment definition (definition file: /opt/hitachi/HAmon/etc/servers)
/*  server environment definition (server 1)  */
server  name     /users/server1,
        alias    server1,
        acttype  server,
        patrol   60,
        initial  standby,
        disk     /dev/vg01;
 
/*  server environment definition (server 2)  */
server  name     /users/server2,
        alias    server2,
        acttype  server,
        patrol   60,
        initial  online,
        disk     /dev/vg02;

(4) Example of environment settings when monitoring LANs

The following figure shows a system configuration for an example of environment settings when monitoring LANs.

Figure 8‒4: System configuration when monitoring LANs

[Figure]

The following shows an example of the environment settings for the primary system and the secondary system in this system configuration.

Environment settings for the primary system (when monitoring LANs)
HA Monitor environment settings (definition file: /opt/hitachi/HAmon/etc/sysdef)
/*  HA Monitor environment settings  */
environment  name             host1,
             address          1,
             patrol           60,
             lan              path11:path12,
             lanport          HAmon1:HAmon2;
function     pathpatrol       1,
             pathpatrol_retry 3:3,
             lanfailswitch    use,
             lancheck_patrol  20;
Server environment definition (definition file: /opt/hitachi/HAmon/etc/servers)
/*  server environment definition  */
server  name          /users/server1,
        alias         server1,
        acttype       server,
        patrol        60,
        initial       online,
        switchbyfail  hbond0;
LAN monitor definition file

LAN monitor definition file (definition file: /opt/hitachi/HAmon/etc/hbond0.conf)

192.168.0.110
192.168.0.101
192.168.0.102
192.168.0.103
nodeD
Environment settings for the secondary system (when monitoring LANs)
HA Monitor environment settings (definition file: /opt/hitachi/HAmon/etc/sysdef)
/*  HA Monitor environment settings  */
environment  name             host2,
             address          2,
             patrol           60,
             lan              path21:path22,
             lanport          HAmon1:HAmon2;
function     pathpatrol       1,
             pathpatrol_retry 3:3,
             lanfailswitch    use,
             lancheck_patrol  20;
Server environment definition (definition file: /opt/hitachi/HAmon/etc/servers)
/*  server environment definition  */
server  name          /users/server1,
        alias         server1,
        acttype       server,
        patrol        60,
        initial       standby,
        switchbyfail  hbond0;
LAN monitor definition file

LAN monitor definition file (definition file: /opt/hitachi/HAmon/etc/hbond0.conf)

192.168.0.100
192.168.0.101
192.168.0.102
192.168.0.103
nodeD

(5) Example of environment settings when using file systems

The following figure shows a system configuration for an example of environment settings when using file systems.

Figure 8‒5: System configuration when using file systems

[Figure]

The following shows an example of the environment settings for the primary system and the secondary system in this system configuration.

Environment settings for the primary system (when using file systems)
HA Monitor environment settings (definition file: /opt/hitachi/HAmon/etc/sysdef)
/*  HA Monitor environment settings  */
environment  name             host1,
             address          1,
             patrol           60,
             lan              path11:path12,
             lanport          HAmon1:HAmon2;
Server environment definition (definition file: /opt/hitachi/HAmon/etc/servers)
/*  server environment definition  */
server  name         /users/server1,
        alias        server1,
        acttype      monitor,
        initial      online,
        disk         /dev/vg01,
        fs_name      /dev/lvol1:/dev/lvol2,
        fs_mount_dir /mnt/fs1:/mnt/fs2;
Environment settings for the secondary system (when using file systems)
HA Monitor environment settings (definition file: /opt/hitachi/HAmon/etc/sysdef)
/*  HA Monitor environment settings  */
environment  name             host2,
             address          2,
             patrol           60,
             lan              path21:path22,
             lanport          HAmon1:HAmon2;
Server environment definition (definition file: /opt/hitachi/HAmon/etc/servers)
/*  server environment definition  */
server  name         /users/server1,
        alias        server1,
        acttype      monitor,
        initial      standby,
        disk         /dev/vg01,
        fs_name      /dev/lvol1:/dev/lvol2,
        fs_mount_dir /mnt/fs1:/mnt/fs2;

(6) Example of environment settings when controlling the server switchover order

The following figure shows a system configuration for an example of environment settings when controlling the server switchover order.

Figure 8‒6: System configuration when controlling the server switchover order

[Figure]

This example assumes the following configuration:

The following shows an example of the environment settings for the primary system and the secondary system in this system configuration.

Environment settings for the primary system (when controlling the server switchover order)
HA Monitor environment settings (definition file: /opt/hitachi/HAmon/etc/sysdef)
/*  HA Monitor environment settings  */
environment  name             host1,
             address          1,
             patrol           60,
             lan              path11:path12,
             lanport          HAmon1:HAmon2;
function     pathpatrol       1,
             pathpatrol_retry 3:3;
Server environment definition (definition file: /opt/hitachi/HAmon/etc/servers)
/*  server environment definition (server 1)  */
server  name         /users/server1,
        alias        server1,
        acttype      server,
        patrol       60,
        initial      online,
        group        groupA:exchange,
        disk         /dev/vg01,
        lan_updown   use;
 
/*  server environment definition (server 2)  */
server  name         /users/server2,
        alias        server2,
        acttype      monitor,
        initial      online,
        group        groupA,
        disk         /dev/vg02,
        lan_updown   use,
        parent       server1;
LAN status settings files

server-alias-name.up (definition file: /opt/hitachi/HAmon/etc/server1.up)

#!/bin/sh
set -x
/sbin/ifconfig eth1:1 inet 1.2.3.4 netmask 255.255.255.0
/sbin/arping -U -c 2 -I eth1 1.2.3.4
/bin/echo 0 > /proc/sys/net/ipv4/route/flush

server-alias-name.down (definition file: /opt/hitachi/HAmon/etc/server1.down)

#!/bin/sh
set -x
/sbin/ifconfig eth1:1 down
/bin/echo 0 > /proc/sys/net/ipv4/route/flush

server-alias-name.up (definition file: /opt/hitachi/HAmon/etc/server2.up)

#!/bin/sh
set -x
/sbin/ifconfig eth1:2 inet 1.2.3.5 netmask 255.255.255.0
/sbin/arping -U -c 2 -I eth1 1.2.3.5
/bin/echo 0 > /proc/sys/net/ipv4/route/flush

server-alias-name.down (definition file: /opt/hitachi/HAmon/etc/server2.down)

#!/bin/sh
set -x
/sbin/ifconfig eth1:2 down
/bin/echo 0 > /proc/sys/net/ipv4/route/flush
Environment settings for the secondary system (when controlling the server switchover order)
HA Monitor environment settings (definition file: /opt/hitachi/HAmon/etc/sysdef)
/*  HA Monitor environment settings  */
environment  name             host2,
             address          2,
             patrol           60,
             lan              path21:path22,
             lanport          HAmon1:HAmon2;
function     pathpatrol       1,
             pathpatrol_retry 3:3;
Server environment definition (definition file: /opt/hitachi/HAmon/etc/servers)
/*  server environment definition (server 1)  */
server  name         /users/server1,
        alias        server1,
        acttype      server,
        patrol       60,
        initial      standby,
        group        groupA:exchange,
        disk         /dev/vg01,
        lan_updown   use;
 
/*  server environment definition (server 2)  */
server  name         /users/server2,
        alias        server2,
        acttype      monitor,
        initial      standby,
        group        groupA,
        disk         /dev/vg02,
        lan_updown   use,
        parent       server1;
LAN status settings files

server-alias-name.up (definition file: /opt/hitachi/HAmon/etc/server1.up)

#!/bin/sh
set -x
/sbin/ifconfig eth1:1 inet 1.2.3.4 netmask 255.255.255.0
/sbin/arping -U -c 2 -I eth1 1.2.3.4
/bin/echo 0 > /proc/sys/net/ipv4/route/flush

server-alias-name.down (definition file: /opt/hitachi/HAmon/etc/server1.down)

#!/bin/sh
set -x
/sbin/ifconfig eth1:1 down
/bin/echo 0 > /proc/sys/net/ipv4/route/flush

server-alias-name.up (definition file: /opt/hitachi/HAmon/etc/server2.up)

#!/bin/sh
set -x
/sbin/ifconfig eth1:2 inet 1.2.3.5 netmask 255.255.255.0
/sbin/arping -U -c 2 -I eth1 1.2.3.5
/bin/echo 0 > /proc/sys/net/ipv4/route/flush

server-alias-name.down (definition file: /opt/hitachi/HAmon/etc/server2.down)

#!/bin/sh
set -x
/sbin/ifconfig eth1:2 down
/bin/echo 0 > /proc/sys/net/ipv4/route/flush

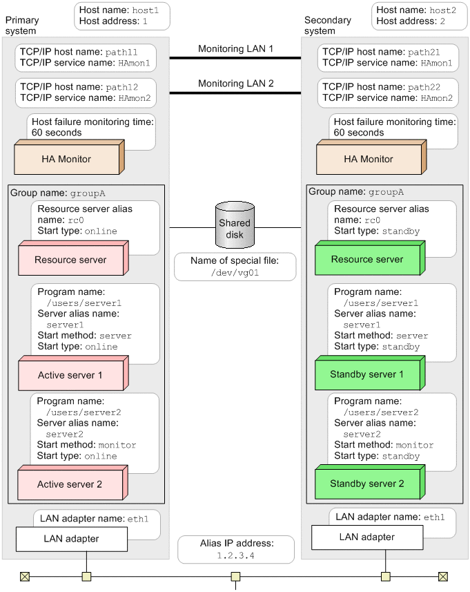
(7) Example of environment settings when sharing resources among multiple servers

The following figure shows a system configuration for an example of environment settings when sharing resources among multiple servers.

Figure 8‒7: System configuration when sharing resources among multiple servers

[Figure]

This example assumes the following configuration:

The following shows an example of the environment settings for the primary system and the secondary system in this system configuration.

Environment settings for the primary system (when sharing resources among multiple servers)
HA Monitor environment settings (definition file: /opt/hitachi/HAmon/etc/sysdef)
/*  HA Monitor environment settings  */
environment  name             host1,
             address          1,
             patrol           60,
             lan              path11:path12,
             lanport          HAmon1:HAmon2;
function     pathpatrol       1,
             pathpatrol_retry 3:3;
Server environment definition (definition file: /opt/hitachi/HAmon/etc/servers)
/*  server environment definition (server 1)  */
server  name         /users/server1,
        alias        server1,
        acttype      server,
        patrol       60,
        initial      online,
        group        groupA:exchange,
        parent       rc0;
 
/*  server environment definition (server 2)  */
server  name         /users/server2,
        alias        server2,
        acttype      monitor,
        initial      online,
        group        groupA,
        parent       rc0;
 
/*  resource server environment definition  */
resource  alias        rc0,
          initial      online,
          group        groupA,
          disk         /dev/vg01,
          lan_updown   use;
LAN status settings files

server-alias-name.up (definition file: /opt/hitachi/HAmon/etc/rc0.up)

#!/bin/sh
set -x
/sbin/ifconfig eth1:1 inet 1.2.3.4 netmask 255.255.255.0
/sbin/arping -U -c 2 -I eth1 1.2.3.4
/bin/echo 0 > /proc/sys/net/ipv4/route/flush

server-alias-name.down (definition file: /opt/hitachi/HAmon/etc/rc0.down)

#!/bin/sh
set -x
/sbin/ifconfig eth1:1 down
/bin/echo 0 > /proc/sys/net/ipv4/route/flush
Environment settings for the secondary system (when sharing resources among multiple servers)
HA Monitor environment settings (definition file: /opt/hitachi/HAmon/etc/sysdef)
/*  HA Monitor environment settings  */
environment  name             host2,
             address          2,
             patrol           60,
             lan              path21:path22,
             lanport          HAmon1:HAmon2;
function     pathpatrol       1,
             pathpatrol_retry 3:3;
Server environment definition (definition file: /opt/hitachi/HAmon/etc/servers)
/*  server environment definition (server 1)  */
server  name         /users/server1,
        alias        server1,
        acttype      server,
        patrol       60,
        initial      standby,
        group        groupA:exchange,
        parent       rc0;
 
/*  server environment definition (server 2)  */
server  name         /users/server2,
        alias        server2,
        acttype      monitor,
        initial      standby,
        group        groupA,
        parent       rc0;
 
/*  resource server environment definition  */
resource  alias        rc0,
          initial      standby,
          group        groupA,
          disk         /dev/vg01,
          lan_updown   use;
LAN status settings files

server-alias-name.up (definition file: /opt/hitachi/HAmon/etc/rc0.up)

#!/bin/sh
set -x
/sbin/ifconfig eth1:1 inet 1.2.3.4 netmask 255.255.255.0
/sbin/arping -U -c 2 -I eth1 1.2.3.4
/bin/echo 0 > /proc/sys/net/ipv4/route/flush

server-alias-name.down (definition file: /opt/hitachi/HAmon/etc/rc0.down)

#!/bin/sh
set -x
/sbin/ifconfig eth1:1 down
/bin/echo 0 > /proc/sys/net/ipv4/route/flush

(8) Example of environment settings when using the monitor-mode program management function

The following figure shows a system configuration for an example of environment settings when the monitor-mode program management function is used.

Figure 8‒8: System configuration when using the monitor-mode program management function

[Figure]

The following shows an example of the environment settings for the primary system and the secondary system in this system configuration.

Environment settings for the primary system (when using the monitor-mode program management function)
HA Monitor environment settings (definition file: /opt/hitachi/HAmon/etc/sysdef)
/*  HA Monitor environment settings  */
environment  name             host1,
             address          1,
             patrol           60,
             lan              path11:path12,
             lanport          HAmon1:HAmon2,
             pgmmax           10;
function     pathpatrol       1,
             pathpatrol_retry 3:3;
Server environment definition (definition file: /opt/hitachi/HAmon/etc/servers)
/*  server environment definition  */
server  name     /users/server1,
        alias    server1,
        acttype  monitor,
        initial  online,
        disk     /dev/vg01,
        program  use;
Monitor-mode program environment definition (definition file: /opt/hitachi/HAmon/etc/programs)
/*  monitor-mode program environment definition  */
program  name           UAP1,
         alias          UAP1,
         server_alias   server1,
         patrol         180;
program  name           UAP2,
         alias          UAP2,
         server_alias   server1,
         patrol         180;
Environment settings for the secondary system (when using the monitor-mode program management function)
HA Monitor environment settings (definition file: /opt/hitachi/HAmon/etc/sysdef)
/*  HA Monitor environment settings  */
environment  name             host2,
             address          2,
             patrol           60,
             lan              path21:path22,
             lanport          HAmon1:HAmon2,
             pgmmax           10;
function     pathpatrol       1,
             pathpatrol_retry 3:3;
Server environment definition (definition file: /opt/hitachi/HAmon/etc/servers)
/*  server environment definition  */
server  name     /users/server1,
        alias    server1,
        acttype  monitor,
        initial  standby,
        disk     /dev/vg01,
        program  use;
Monitor-mode program environment definition (definition file: /opt/hitachi/HAmon/etc/programs)
/*  monitor-mode program environment definition  */
program  name           UAP1,
         alias          UAP1,
         server_alias   server1,
         patrol         180;
program  name           UAP2,
         alias          UAP2,
         server_alias   server1,
         patrol         180;

(9) Example of environment settings when using SCSI reservation for shared disk (single-path configuration or a redundant configuration using multipath software)

The following figure shows a system configuration for an example of environment settings when using SCSI reservation for shared disk with a single-path configuration or a redundant configuration using multipath software.

Figure 8‒9: System configuration when using SCSI reservation for shared disk

[Figure]

The following shows an example of the environment settings for the primary system and the secondary system in this system configuration.

Environment settings for the primary system (when using SCSI reservation for shared disk)
HA Monitor environment settings (definition file: /opt/hitachi/HAmon/etc/sysdef)
/*  HA Monitor environment settings  */
environment  name             host1,
             address          1,
             patrol           60,
             lan              path11:path12,
             lanport          HAmon1:HAmon2;
function     pathpatrol       1,
             pathpatrol_retry 3:3,
             fence_reset      nouse#,
             fence_scsi       use;

#: To use hybrid fencing, specify use (rather than nouse) for the fence_reset operand.

Server environment definition (when using a single-path configuration or when specifying symbolic links in a redundant configuration) (definition file: /opt/hitachi/HAmon/etc/servers)
/*  server environment definition  */
server  name        /users/server1,
        alias       server1,
        acttype     server,
        patrol      60,
        initial     online,
        disk        /dev/vg01,
        scsi_device /dev/disk/by-id/scsi-360060e8010462fe004f2b6ae00000065;
Server environment definition (redundant configuration using multipath software (HDLM)) (definition file: /opt/hitachi/HAmon/etc/servers)
/*  server environment definition  */
server  name        /users/server1,
        alias       server1,
        acttype     server,
        patrol      60,
        initial     online,
        disk        /dev/vg01,
        scsi_device /dev/sddlmaa;
Server environment definition (redundant configuration using multipath software (DMMP)) (definition file: /opt/hitachi/HAmon/etc/servers)
/*  server environment definition  */
server  name        /users/server1,
        alias       server1,
        acttype     server,
        patrol      60,
        initial     online,
        disk        /dev/vg01,
        dmmp_device /dev/mapper/mpath1;
Environment settings for the secondary system (when using SCSI reservation for shared disk)
HA Monitor environment settings (definition file: /opt/hitachi/HAmon/etc/sysdef)
/*  HA Monitor environment settings  */
environment  name             host2,
             address          2,
             patrol           60,
             lan              path21:path22,
             lanport          HAmon1:HAmon2;
function     pathpatrol       1,
             pathpatrol_retry 3:3,
             fence_reset      nouse,
             fence_scsi       use;
Server environment definition (when using a single-path configuration or when specifying symbolic links in a redundant configuration) (definition file: /opt/hitachi/HAmon/etc/servers)
/*  server environment definition  */
server  name        /users/server1,
        alias       server1,
        acttype     server,
        patrol      60,
        initial     standby,
        disk        /dev/vg01,
        scsi_device /dev/disk/by-id/scsi-360060e8010462fe004f2b6ae00000065;
Server environment definition (redundant configuration using multipath software (HDLM)) (definition file: /opt/hitachi/HAmon/etc/servers)
/*  server environment definition  */
server  name        /users/server1,
        alias       server1,
        acttype     server,
        patrol      60,
        initial     standby,
        disk        /dev/vg01,
        scsi_device /dev/sddlmaa;
Server environment definition (redundant configuration using multipath software (DMMP)) (definition file: /opt/hitachi/HAmon/etc/servers)
/*  server environment definition  */
server  name        /users/server1,
        alias       server1,
        acttype     server,
        patrol      60,
        initial     standby,
        disk        /dev/vg01,
        dmmp_device /dev/mapper/mpath1;

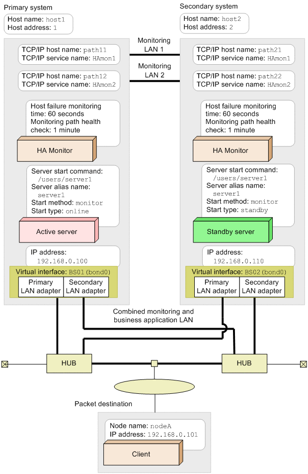
(10) Example of environment settings when using the function for controlling hot standby based on the availability of LAN communications

The following figure shows a system configuration for an example of the environment settings when using the function for controlling hot standby based on the availability of LAN communications.

Figure 8‒10: System configuration when the function for controlling hot standby based on the availability of LAN communications is used

[Figure]

The following shows an example of the environment settings for the primary system and the secondary system in this system configuration.

Environment settings for the primary system (when using the function for controlling hot standby based on the availability of LAN communications)
HA Monitor environment settings (definition file: /opt/hitachi/HAmon/etc/sysdef)
/*  HA Monitor environment settings  */
environment name             HAmon1
            address          1,
            patrol           60,
            lan              path11: path12,
            lanport          HAmon1:HAmon2:
function    pathpatrol       1,
            pathpatrol_retry 3:3,
            alive_interval   1,
            patrol_100ms     use,
            fence_reset      nouse,
            fence_scsi       nouse,
            fence_lan        use,
            lanfailswitch    use,
            lancheck_patrol  15,
            :
Server environment definition (definition file: /opt/hitachi/HAmon/etc/servers)
/*  server environment definition  */
server name         /users/server1,
       alias        server1,
       acttype      monitor,
       initial      online,
       switch_judge bond0,
       switchbyfail bond0,
       :
LAN monitor definition file

LAN monitor definition file (definition file: /opt/hitachi/HAmon/etc/bond0.conf)

192.168.0.110
192.168.0.101
Environment settings for the secondary system (when using the function for controlling hot standby based on the availability of LAN communications)
HA Monitor environment settings (definition file: /opt/hitachi/HAmon/etc/sysdef)
/*  HA Monitor environment settings  */
environment name             HAmon2
            address          2,
            patrol           60,
            lan              path21: path22,
            lanport          HAmon1:HAmon2:
function    pathpatrol       1,
            pathpatrol_retry 3:3,
            alive_interval   1,
            patrol_100ms     use,
            fence_reset      nouse,
            fence_scsi       nouse,
            fence_lan        use,
            lanfailswitch    use,
            lancheck_patrol  15,
            :
Server environment definition (definition file: /opt/hitachi/HAmon/etc/servers)
/*  server environment definition  */
server name         /users/server1,
       alias        server1,
       acttype      monitor,
       initial      standby,
       switch_judge bond0,
       switchbyfail bond0,
            :
LAN monitor definition file

LAN monitor definition file (definition file: /opt/hitachi/HAmon/etc/bond0.conf)

192.168.0.100
192.168.0.101

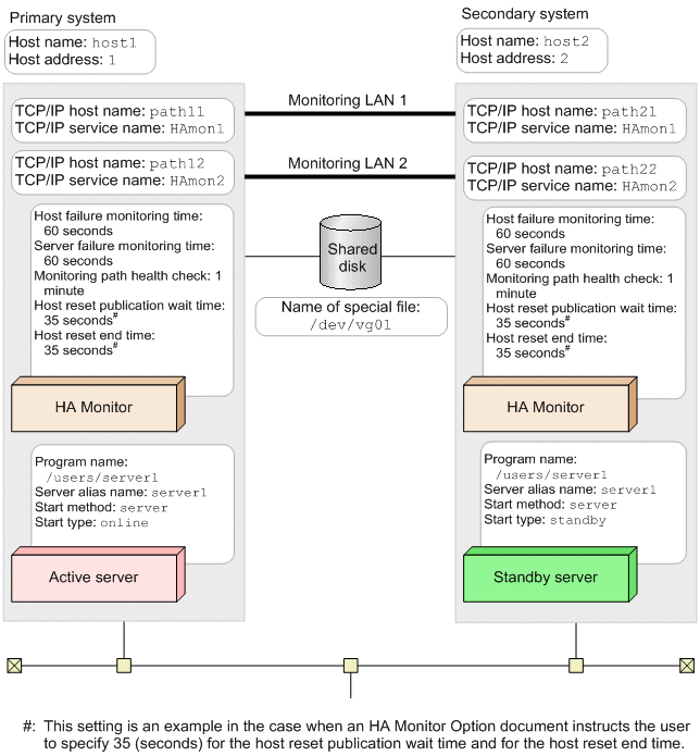
(11) Example of environment settings in the case where the server model is HA8000xN or later and a management server is not used as a failure management processor

The following figure shows a system configuration for an example of environment settings in the case where the server model is HA8000xN or later and a management server is not used as a failure management processor.

Figure 8‒11: System configuration in the case where the server model is HA8000xN or later and a management server is not used as a failure management processor

[Figure]

The following shows an example of the environment settings for the primary system and the secondary system in this system configuration.

Environment settings for the primary system (in the case where the server model is HA8000xN or later and a management server is not used as a failure management processor)
HA Monitor environment settings (definition file: /opt/hitachi/HAmon/etc/sysdef)
/*  HA Monitor environment settings  */
environment  name             host1,
             address          1,
             patrol           60,
             lan              path11:path12,
             lanport          HAmon1:HAmon2;
function     pathpatrol       1,
             pathpatrol_retry 3:3,
             clearwait        35;
options      clearcheck       35;
Server environment definition (definition file: /opt/hitachi/HAmon/etc/servers)
/*  server environment definition  */
server  name     /users/server1,
        alias    server1,
        acttype  server,
        patrol   60,
        initial  online,
        disk     /dev/vg01;
Environment settings for the secondary system (in the case where a management server is not used as a failure management processor with model HA8000xN or later)
HA Monitor environment settings (definition file: /opt/hitachi/HAmon/etc/sysdef)
/*  HA Monitor environment settings  */
environment  name             host2,
             address          2,
             patrol           60,
             lan              path21:path22,
             lanport          HAmon1:HAmon2;
function     pathpatrol       1,
             pathpatrol_retry 3:3,
             clearwait        35;
options      clearcheck       35;
Server environment definition (definition file: /opt/hitachi/HAmon/etc/servers)
/*  server environment definition  */
server  name     /users/server1,
        alias    server1,
        acttype  server,
        patrol   60,
        initial  standby,
        disk     /dev/vg01;

(12) Example of environment settings in the case where hot-standby switchover based on hybrid fencing is used

For an example of environment settings in the case where hot-standby switchover based on hybrid fencing is used, see (9) Example of environment settings when using SCSI reservation for shared disk (single-path configuration or a redundant configuration using multipath software). Note that for the fence_reset operand, you must specify use although nouse is specified in the example shown.