6.7.2 Examples of settings (model HA8000xM or earlier)
This subsection shows examples of reset path settings for model HA8000xM or earlier. In the tables in this subsection, Setting item corresponds to Information required for configuration in Table 6-3 Information required for configuring the reset path (model HA8000xM or earlier).
- Organization of this subsection
(1) When there is one pair of hot-standby configurations
This subsection presents an example of settings specified with the monsetup command for the following configuration (performing the hot standby operation between hosts 1 and 2).
|
|
|
Setting item |
Settings on host |
|
|---|---|---|
|
Host 1 |
Host 2 |
|
|
Partition name |
MS0001 |
MS0002 |
|
IP address of reset path |
x.x.x.a |
x.x.x.b |
|
Port number of reset path |
ppppp |
ppppp |
|
IP address of SVP |
x.x.x.c |
x.x.x.d |
|
Port number of SVP |
qqqqq |
qqqqq |
(2) When there are two pairs of hot-standby configurations
This subsection explains an example of reset path settings in a system that runs under the following conditions:
-
The system contains two pairs of 1-to-1 switchover configurations that do not monitor each other.
-
Two pairs of hot-standby configurations share the reset path.
-
Two pairs of hot-standby configurations do not share the SVP.
- Important
-
In the hot-standby configuration explained here, the specification of host address (address operand in the HA Monitor environment settings) requires special care. For details, see (2) Notes about sharing a reset path among hot-standby configurations.
The following shows an example of settings specified with the monsetup command for the configuration shown in the following figure (performing the hot standby operation between hosts 1 and 3 and between hosts 2 and 4) that satisfies all the above conditions.
|
|
|
Setting item |
Settings on host |
|||
|---|---|---|---|---|
|
Host 1 |
Host 2 |
Host 3 |
Host 4 |
|
|
Partition name |
MS0001 |
MS0002 |
MS0003 |
MS0004 |
|
IP address of reset path |
x.x.x.a |
x.x.x.c |
x.x.x.e |
x.x.x.g |
|
Port number of reset path |
ppppp |
rrrrr |
ppppp |
rrrrrr |
|
IP address of SVP |
x.x.x.b |
x.x.x.d |
x.x.x.f |
x.x.x.h |
|
Port number of SVP |
qqqqq |
sssss |
qqqqq |
sssss |
For this hot-standby configuration, the following shows an example of the address operand value in the HA Monitor environment settings:
|
Setting item |
Settings on host |
|||
|---|---|---|---|---|
|
Host 1 |
Host 2 |
Host 3 |
Host 4 |
|
|
Host addresses of the local hosts |
11 |
21 |
12 |
22 |
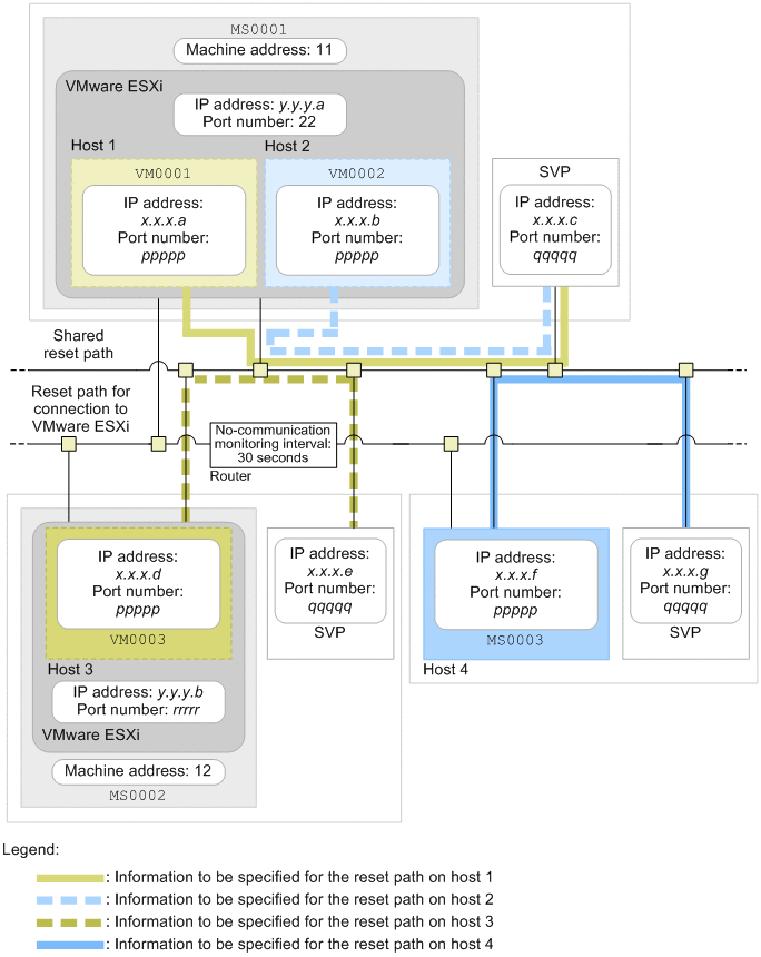
(3) VMware ESXi-based virtualization configuration
This subsection explains an example of reset path settings in a system that runs under the following conditions:
-
A VMware ESXi-based virtualization configuration is used.
-
The system contains two pairs of 1-to-1 switchover configurations that do not monitor each other.
-
Two pairs of hot-standby configurations share the reset path.
-
One pair of hot-standby configurations shares the SVP.
The following shows an example of settings specified with the monsetup command for the configuration shown in the following figure (performing the hot standby operation between hosts 1 and 3 and between hosts 2 and 4, and managing hosts 1, 2, and 3 by VMware ESXi) that satisfies all the above conditions.
|
|
|
Setting item |
Settings on host |
|||
|---|---|---|---|---|
|
Host 1 |
Host 2 |
Host 3 |
Host 4 |
|
|
Partition name |
MS0001 |
MS0001 |
MS0002 |
MS0003 |
|
IP address of reset path |
x.x.x.a |
x.x.x.b |
x.x.x.d |
x.x.x.f |
|
Port number of reset path |
ppppp |
ppppp |
ppppp |
ppppp |
|
IP address of SVP |
x.x.x.c |
x.x.x.c |
x.x.x.e |
x.x.x.g |
|
Port number of SVP |
qqqqq |
qqqqq |
qqqqq |
qqqqq |
|
Machine address |
11 |
11 |
12 |
-- |
|
IP address of VMware ESXi |
y.y.y.a |
y.y.y.a |
y.y.y.b |
-- |
|
Port number of VMware ESXi |
default# |
default# |
rrrrr |
-- |
|
Virtual machine name |
VM0001 |
VM0002 |
VM0003 |
-- |
Legend: --: Specification is not required.
#: If you use the port number for SSH connection (22), specify default.
In this configuration, specify use in the vmware_env operand in the HA Monitor environment settings (sysdef) on all hosts in the hot-standby configuration.