Hitachi

For Linux(R) (x86) Systems HA Monitor Cluster Software


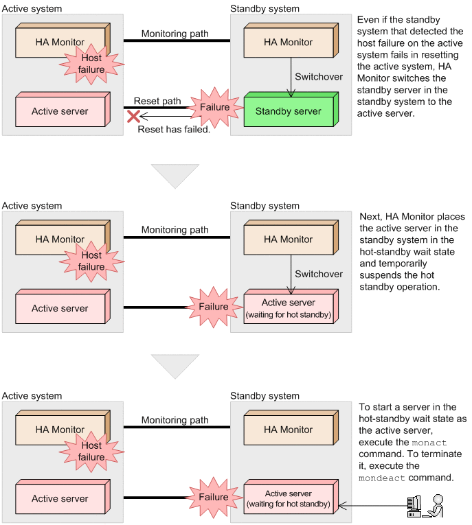
4.2.4 Processing in the event a host reset has failed

If a host reset has failed, HA Monitor starts the standby server in the standby system as the active server even if the active system has not been reset. In this case, instances of the same active server might be running in both the active system and the standby system. If you terminate the standby server in the standby system abnormally to prevent multiple active servers from starting, the hot standby operation can no longer be performed immediately in the event of a failure. Therefore, after switching the standby server in the standby system over to the active server, HA Monitor places the active server in the hot-standby wait state before actually starting it as the active server.

The following figure shows the processing in the event host reset has failed.

Figure 4‒16: Processing in the event host reset has failed

[Figure]

For details about how to start and terminate a server in the hot-standby wait state as the active server, see 7.4.1 Starting a server in the wait state and then restarting jobs.

Note

If a reset fails on a host in the LPAR mode or in a virtual machine, you can prevent the host from being placed in the hot-standby wait state by using the physical partition reset function. For details about the physical partition reset function, see (2) Operation when the physical partition reset function is used.