Hitachi

For Linux(R) (x86) Systems HA Monitor Cluster Software


3.2.6 Locking servers to prevent concentration of the processing load after the hot standby operation

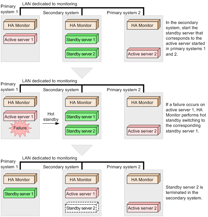
When one of the standby servers provided on a host becomes the active server, HA Monitor can terminate the other standby servers. Such a terminated server is called a locked server. While this function can be applied in a 1-to-1 switchover configuration, we recommend that you use it in an n-to-1 switchover configuration (n: 2 or more).

In a configuration that places multiple standby servers in a single secondary system, such as a 2-to-1 switchover configuration, multiple jobs are executed on a single host after the hot standby operation. If processing performance, such as memory usage and server performance, is important after the hot standby operation, the server lock function enables you to prevent multiple active servers from being run on the same host.

Organization of this subsection

(1) Overview of server lock

In order to use the server lock function, you must specify locked servers in the environment settings beforehand. When the active server is started on a host, HA Monitor terminates the other standby servers running on the same host. Note that HA Monitor does not terminate the standby servers that belong to the same group as the server that was started as the active server. Because these standby servers are specified in the same group, HA Monitor performs grouped-system switchover.

To start a locked server that has been terminated by the user, you must either terminate the active server running on the same host or perform hot standby switching to another host.

The figure below shows the hot standby operation when server lock is used. This example uses a 2-to-1 switchover configuration and defines standby server 2 as a locked server.

Figure 3‒9: Hot standby operation when server lock is used

[Figure]

(2) Required environment settings

To use the server lock function, you must specify environment settings for locked servers. For details about the environment settings for locked servers, see 8.4.2 Locked server environment settings (servers_opt).