Hitachi

For Linux(R) (x86) Systems HA Monitor Cluster Software


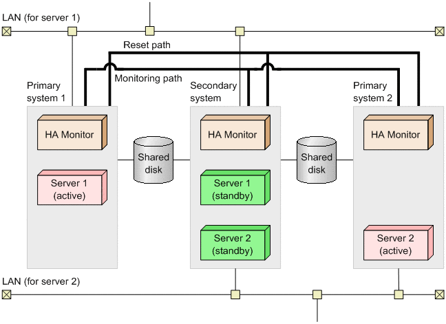
2.1.3 2-to-1 switchover configuration

In this configuration, one secondary system is provided for two primary systems. Two servers stand by in the secondary system. If one of the primary systems fails, it (the failed system) becomes a secondary system.

The following figure shows an example of a 2-to-1 switchover configuration.

Figure 2‒3: Example of a 2-to-1 switchover configuration

[Figure]

Note

There can be two or more primary systems.