Hitachi

For Linux(R) (x86) Systems HA Monitor Cluster Software


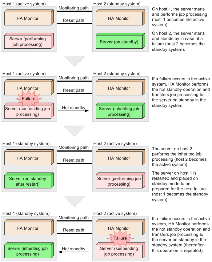
1.2.2 Flow of hot standby

This subsection explains the operation flow from performance of the hot standby operation to restarting the jobs after HA Monitor has detected a failure.

When hot standby occurs because of a failure, the standby system inherits job processing and becomes the active system. The active system where the failure occurred becomes the standby system that will be available in the event of a subsequent failure. Thereafter, each time a failure occurs, hot standby occurs to repeat job execution and standby so that job processing can always be performed on one of the hosts.

The following figure shows the hot standby operation.

Figure 1‒2: Hot standby operation

[Figure]