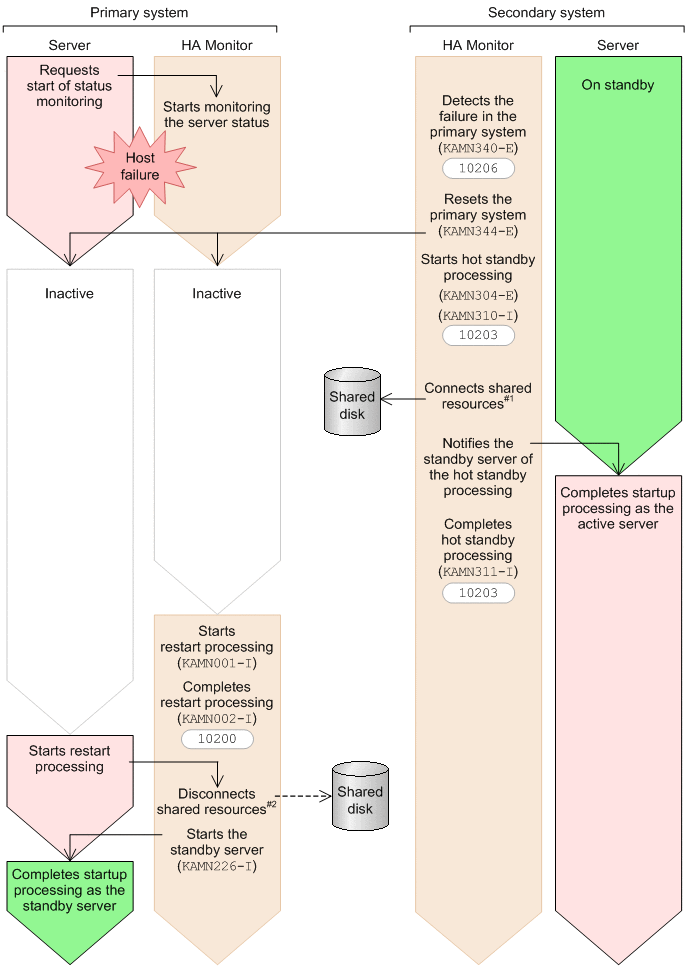
A.8 Event issuance timing when a failure is detected on the remote host
The following figure shows the event issuance timing when a host failure has occurred.
|
|
For Linux(R) (x86) Systems HA Monitor Cluster Software
A.8 Event issuance timing when a failure is detected on the remote host
The following figure shows the event issuance timing when a host failure has occurred.
|
|