Hitachi

For Linux(R) (x86) Systems HA Monitor Cluster Software


8.6.2 Examples of environment settings for a multi-host hot-standby configuration

When a multi-host hot-standby configuration is used, the settings to be specified in the definition files depend on the configuration used, such as a 2-to-1 switchover configuration or a cluster hot-standby configuration. This subsection explains typical examples of multi-host hot-standby configurations and the settings to be specified in the definition files for each system configuration.

When the system configuration consists of multiple hosts, such as 2-to-1 switchover configuration or a cluster hot-standby configuration, specify the HA Monitor environment settings for each host and a server environment definition for each server.

The HA Monitor environment settings must be the same on all hosts.

The server environment definitions must be consistent between paired servers (active server and standby server).

A shared disk that is shared between active and standby servers is connected to a volume group with the same special file name on the paired servers. Therefore, specify the same special file name on the paired active and standby servers.

If the same special file name is specified for an active server and a standby server that are not paired, hot standby processing might not be performed correctly. For shared resources, do not specify the same value for the active and standby servers unless these servers are paired.

Organization of this subsection

(1) Example of environment settings when using a 2-to-1 switchover configuration

The following figure shows a system configuration for an example of environment settings when using a 2-to-1 switchover configuration.

Figure 8‒12: System configuration when using a 2-to-1 switchover configuration

[Figure]

The following table shows the prerequisites for this example system configuration.

Table 8‒7: Prerequisites for environment settings (HA Monitors are in 2-to-1 switchover configuration)

Prerequisite

Primary system 1

Secondary system

Primary system 2

Host name

host1

host2

host3

Host address

1

2

3

Host failure monitoring time

60 seconds

60 seconds

60 seconds

Server failure monitoring time

60 seconds

60 seconds

60 seconds

Host that has reset priority

online

online

online

Monitoring path health check interval

120 minutes

120 minutes

120 minutes

Reset path health check interval

2 minutes

2 minutes

2 minutes

Table 8‒8: Prerequisites for environment settings (servers are in 2-to-1 switchover configuration)

Prerequisite

Server 1

Server 2

Primary system 1

Secondary system

Secondary system

Primary system 2

Program name

/users/server1

/users/server1

/users/server2

/users/server2

Server alias name

server1

server1

server2

server2

Server start method

server

server

server

server

Start type

online

standby

standby

online

An example of the environment settings for this system configuration is shown below. Bold type indicates a value that must be the same in all HA Monitors and paired servers on all hosts.

Environment settings for primary system 1
HA Monitor environment settings (definition file: /opt/hitachi/HAmon/etc/sysdef)
/*  HA Monitor environment settings  */
environment  name             host1,
             address          1,
             patrol           60,
             lan              path11:path12,
             lanport          HAmon1:HAmon2;
function     cpudown          online,
             pathpatrol       120,
             pathpatrol_retry 3:3;
Server environment definition (definition file: /opt/hitachi/HAmon/etc/servers)
/*  server environment definition (server 1)  */
server  name         /users/server1,
        alias        server1,
        acttype      server,
        patrol       60,
        initial      online,
        disk         /dev/vg01;
Environment settings for secondary system
HA Monitor environment settings (definition file: /opt/hitachi/HAmon/etc/sysdef)
/*  HA Monitor environment settings  */
environment  name             host2,
             address          2,
             patrol           60,
             lan              path21:path22,
             lanport          HAmon1:HAmon2;
function     cpudown          online,
             pathpatrol       120,
             pathpatrol_retry 3:3;
Server environment definition (definition file: /opt/hitachi/HAmon/etc/servers)
/*  server environment definition (server 1)  */
server  name         /users/server1,
        alias        server1,
        acttype      server,
        patrol       60,
        initial      standby,
        disk         /dev/vg01;
 
/*  server environment definition (server 2)  */
server  name         /users/server2,
        alias        server2,
        acttype      server,
        patrol       60,
        initial      standby,
        disk         /dev/vg02;
Environment settings for primary system 2
HA Monitor environment settings (definition file: /opt/hitachi/HAmon/etc/sysdef)
/*  HA Monitor environment settings  */
environment  name             host3,
             address          3,
             patrol           60,
             lan              path31:path32,
             lanport          HAmon1:HAmon2;
function     cpudown          online,
             pathpatrol       120,
             pathpatrol_retry 3:3;
Server environment definition (definition file: /opt/hitachi/HAmon/etc/servers)
/*  server environment definition (server 2)  */
server  name         /users/server2,
        alias        server2,
        acttype      server,
        patrol       60,
        initial      online,
        disk         /dev/vg02;

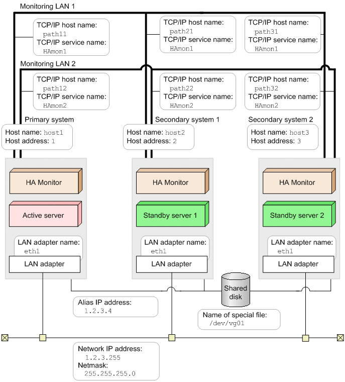
(2) Example of environment settings when using a multi-standby configuration (TP1/Server Base or HiRDB)

The following figure shows a system configuration for an example of environment settings using TP1/Server Base or HiRDB as server-mode servers to create a multi-standby configuration.

Figure 8‒13: System configuration when using a multi-standby configuration (TP1/Server Base or HiRDB)

[Figure]

The following table shows the prerequisites for this example system configuration.

Table 8‒9: Prerequisites for environment settings (HA Monitors in a multi-standby configuration using TP1/Server Base or HiRDB)

Prerequisite

Primary system

Secondary system 1

Secondary system 2

Host name

host1

host2

host3

Host address

1

2

3

Host failure monitoring time

60 seconds

60 seconds

60 seconds

Server failure monitoring time

60 seconds

60 seconds

60 seconds

Host that has reset priority

online

online

online

Monitoring path health check interval

1 minute

1 minute

1 minute

Monitoring path recheck interval

3 seconds

3 seconds

3 seconds

Monitoring path recheck count

3

3

3

Whether the multi-standby function is used

Used

Used

Used

Table 8‒10: Prerequisites for environment settings (servers in a multi-standby configuration using TP1/Server Base or HiRDB)

Prerequisite

Primary system

Secondary system 1

Secondary system 2

Program name

/users/server1

/users/server1

/users/server1

Server alias name

server1

server1

server1

Server start method

server

server

server

Start type

online

standby

standby

Whether LAN status settings files are used

Used

Used

Used

Standby server priority

Not specified.

1

2

An example of the environment settings for this system configuration is shown below. Bold type indicates a value that must be the same in all HA Monitors and paired servers on all hosts.

Environment settings for the primary system
HA Monitor environment settings (definition file: /opt/hitachi/HAmon/etc/sysdef)
/*  HA Monitor environment settings  */
environment  name             host1,
             address          1,
             patrol           60,
             lan              path11:path12,
             lanport          HAmon1:HAmon2;
function     pathpatrol       1,
             pathpatrol_retry 3:3,
             multistandby     use;
Server environment definition (definition file: /opt/hitachi/HAmon/etc/servers)
/*  server environment definition  */
server  name            /users/server1,
        alias           server1,
        acttype         server,
        patrol          60,
        initial         online,
        disk            /dev/vg01,
        lan_updown      use;
LAN status settings files

server-alias-name.up (definition file: /opt/hitachi/HAmon/etc/server1.up)

#!/bin/sh
set -x
/sbin/ifconfig eth1:1 inet 1.2.3.4 netmask 255.255.255.0 broadcast 1.2.3.255
/sbin/arping -U -c 2 -I eth1 1.2.3.4
/bin/echo 0 > /proc/sys/net/ipv4/route/flush

server-alias-name.down (definition file: /opt/hitachi/HAmon/etc/server1.down)

#!/bin/sh
set -x
/sbin/ifconfig eth1:1 down
/bin/echo 0 > /proc/sys/net/ipv4/route/flush
Environment settings for secondary system 1
HA Monitor environment settings (definition file: /opt/hitachi/HAmon/etc/sysdef)
/*  HA Monitor environment settings  */
environment  name             host2,
             address          2,
             patrol           60,
             lan              path21:path22,
             lanport          HAmon1:HAmon2;
function     pathpatrol       1,
             pathpatrol_retry 3:3,
             multistandby     use;
Server environment definition (definition file: /opt/hitachi/HAmon/etc/servers)
/*  server environment definition  */
server  name            /users/server1,
        alias           server1,
        acttype         server,
        patrol          60,
        initial         standby,
        disk            /dev/vg01,
        lan_updown      use,
        standbypri      1;
LAN status settings files

server-alias-name.up (definition file: /opt/hitachi/HAmon/etc/server1.up)

#!/bin/sh
set -x
/sbin/ifconfig eth1:1 inet 1.2.3.4 netmask 255.255.255.0 broadcast 1.2.3.255
/sbin/arping -U -c 2 -I eth1 1.2.3.4
/bin/echo 0 > /proc/sys/net/ipv4/route/flush

server-alias-name.down (definition file: /opt/hitachi/HAmon/etc/server1.down)

#!/bin/sh
set -x
/sbin/ifconfig eth1:1 down
/bin/echo 0 > /proc/sys/net/ipv4/route/flush
Environment settings for secondary system 2
HA Monitor environment settings (definition file: /opt/hitachi/HAmon/etc/sysdef)
/*  HA Monitor environment settings  */
environment  name             host3,
             address          3,
             patrol           60,
             lan              path31:path32,
             lanport          HAmon1:HAmon2;
function     pathpatrol       1,
             pathpatrol_retry 3:3,
             multistandby     use;
Server environment definition (definition file: /opt/hitachi/HAmon/etc/servers)
/*  server environment definition  */
server  name            /users/server1,
        alias           server1,
        acttype         server,
        patrol          60,
        initial         standby,
        disk            /dev/vg01,
        lan_updown      use,
        standbypri      2;
LAN status settings files

server-alias-name.up (definition file: /opt/hitachi/HAmon/etc/server1.up)

#!/bin/sh
set -x
/sbin/ifconfig eth1:1 inet 1.2.3.4 netmask 255.255.255.0 broadcast 1.2.3.255
/sbin/arping -U -c 2 -I eth1 1.2.3.4
/bin/echo 0 > /proc/sys/net/ipv4/route/flush

server-alias-name.down (definition file: /opt/hitachi/HAmon/etc/server1.down)

#!/bin/sh
set -x
/sbin/ifconfig eth1:1 down
/bin/echo 0 > /proc/sys/net/ipv4/route/flush

(3) Example of environment settings when using a cluster hot-standby configuration

The following figure shows a system configuration for an example of environment settings when using a cluster hot-standby configuration.

Figure 8‒14: System configuration when a cluster hot-standby configuration is used

[Figure]

The following table shows the prerequisites for this example system configuration.

Table 8‒11: Prerequisites for environment settings (HA Monitors in a cluster hot-standby configuration)

Prerequisite

Primary system 1

Secondary system 1

Primary system 2

(secondary system 3)

Primary system 3

(secondary system 2)

Host name

host1

host2

host3

host4

Host address

1

2

3

4

Host failure monitoring time

60 seconds

60 seconds

60 seconds

60 seconds

Server failure monitoring time

60 seconds

60 seconds

60 seconds

60 seconds

Host that has reset priority

online

online

online

online

Monitoring path health check interval

120 minutes

120 minutes

120 minutes

120 minutes

Reset path health check interval

2 minutes

2 minutes

2 minutes

2 minutes

Table 8‒12: Prerequisites for environment settings (servers in a cluster hot-standby configuration)

Prerequisite

Server 1

Server 2

Server 3

Primary system 1

Secondary system 1

Primary system 2

(secondary system 3)

Primary system 3

(secondary system 2)

Primary system 2

(secondary system 3)

Primary system 3

(secondary system 2)

Program name

/users/server1

/users/server1

/users/server2

/users/server2

/users/server3

/users/server3

Server alias name

server1

server1

server2

server2

server3

server3

Server start method

server

server

server

server

server

server

Start type

online

standby

online

standby

standby

online

An example of the environment settings for this system configuration is shown below. Bold type indicates a value that must be the same in all HA Monitors and paired servers on all hosts.

Environment settings for primary system 1
HA Monitor environment settings (definition file: /opt/hitachi/HAmon/etc/sysdef)
/*  HA Monitor environment settings  */
environment  name             host1,
             address          1,
             patrol           60,
             lan              path11:path12,
             lanport          HAmon1:HAmon2;
function     cpudown          online,
             pathpatrol       120;
Server environment definition (definition file: /opt/hitachi/HAmon/etc/servers)
/*  server environment definition (server 1)  */
server  name         /users/server1,
        alias        server1,
        acttype      server,
        patrol       60,
        initial      online,
        disk         /dev/vg01;
Environment settings for secondary system 1
HA Monitor environment settings (definition file: /opt/hitachi/HAmon/etc/sysdef)
/*  HA Monitor environment settings  */
environment  name             host2,
             address          2,
             patrol           60,
             lan              path21:path22,
             lanport          HAmon1:HAmon2;
function     cpudown          online,
             pathpatrol       120;
Server environment definition (definition file: /opt/hitachi/HAmon/etc/servers)
/*  server environment definition (server 1)  */
server  name         /users/server1,
        alias        server1,
        acttype      server,
        patrol       60,
        initial      standby,
        disk         /dev/vg01;
Environment settings for primary system 2 (secondary system 3)
HA Monitor environment settings (definition file: /opt/hitachi/HAmon/etc/sysdef)
/*  HA Monitor environment settings  */
environment  name             host3,
             address          3,
             patrol           60,
             lan              path31:path32,
             lanport          HAmon1:HAmon2;
function     cpudown          online,
             pathpatrol       120;
Server environment definition (definition file: /opt/hitachi/HAmon/etc/servers)
/*  server environment definition (server 2)  */
server  name         /users/server2,
        alias        server2,
        acttype      server,
        patrol       60,
        initial      online,
        disk         /dev/vg02;
 
/*  server environment definition (server 3)  */
server  name         /users/server3,
        alias        server3,
        acttype      server,
        patrol       60,
        initial      standby,
        disk         /dev/vg03;
Environment settings for primary system 3 (secondary system 2)
HA Monitor environment settings (definition file: /opt/hitachi/HAmon/etc/sysdef)
/*  HA Monitor environment settings  */
environment  name             host4,
             address          4,
             patrol           60,
             lan              path41:path42,
             lanport          HAmon1:HAmon2;
function     cpudown          online,
             pathpatrol       120;
Server environment definition (definition file: /opt/hitachi/HAmon/etc/servers)
/*  server environment definition (server 2)  */
server  name         /users/server2,
        alias        server2,
        acttype      server,
        patrol       60,
        initial      standby,
        disk         /dev/vg02;
 
/*  server environment definition (server 3)  */
server  name         /users/server3,
        alias        server3,
        acttype      server,
        patrol       60,
        initial      online,
        disk         /dev/vg03;