6.9.2 Creating an HA Monitor connection configuration file
There is one HA Monitor per host and multiple HA Monitors communicate with each other between hosts. When you configure a system, you must define an HA Monitor connection configuration in a definition file. This definition file is called the HA Monitor connection configuration file.
The HA Monitor connection configuration file is referenced when HA Monitors are started, and the HA Monitors are connected with each other according to the contents of the HA Monitor connection configuration file. The contents of HA Monitor connection configuration file are checked when HA Monitors are started and when the definition check command (moncheck command) is executed.
- Organization of this subsection
(1) How to create an HA Monitor connection configuration file
You can create an HA Monitor connection configuration file automatically or manually. Normally, we recommend that you create this file automatically. However, if either of the following is applicable, create the file manually:
-
Monitoring paths are to be configured in such a manner that the local host and a specific host are monitored mutually
In this case, you must create the HA Monitor connection configuration file manually because you must specify the pair option in this file.
-
Changing or deleting an HA Monitor connection configuration
However, if you are simply adding an HA Monitor, you can create the HA Monitor connection configuration file automatically.
This subsection explains how to create an HA Monitor connection configuration file manually. The automatic creation method is not explained here because you can create the HA Monitor connection configuration file when you check the system operation after completing the system configuration. For details about how to create an HA Monitor connection configuration file automatically, see (3) Checking termination of HA Monitors and checking the connection configuration file (that is created automatically).
(2) Manual creation procedure
You create an HA Monitor connection configuration file under the directory for HA Monitor environment settings using connection for the file name. We recommend that you create one connection file, and then copy it to all the hosts.
The following shows the format of the parameters that are specified in the HA Monitor connection configuration file:
Δ0host-nameΔ1LANΔ1IP-addressΔ1pair;↓
- Legend:
-
Δ0: Indicates 0 or more spaces or tabs.
Δ1: Indicates 1 or more spaces or tabs.
↓: Indicates an end-of-line code.
Make sure that each line ends with a semicolon (;). You specify the settings for one host per line. If there are four hosts, you must specify four lines.
Note that a hash mark (#) indicates that the text from the hash mark through the end-of-line code constitutes a comment.
- Important
-
-
If there is an error in a connection configuration file in which pair is specified, correct hot standby operation cannot be performed because the correct connection configuration between hosts cannot be recognized.
-
When you use a connection configuration file in which pair is specified, you cannot move a server to another host because the pair relationship between servers cannot be changed. If you will be moving a server to another host, you must re-create the connection configuration file, and then restart the HA Monitors.
-
The following explains the items that are specified in the connection configuration file.
# HA Monitor connection configuration settings
host-name LAN IP-address [pair];
:
- host-name
-
Specifies the host name of a host. All hosts, including the local host, in the hot-standby configuration must be specified. You can specify the host names in any order, but they must be host names specified in the name operand in the HA Monitor environment settings (not the host names specified in the /etc/hosts file).
- LAN IP-address
-
Specifies the reserved word LAN and the IP address of the TCP/IP LAN used as the monitoring path. You must specify the IP addresses of all LANs if you use multiple monitoring paths.
If you specify pair, specify all the monitoring paths that are actually used for monitoring.
- pair
-
When pair is specified, it works as follows:
-
The hot-standby configuration connects only to hosts for which pair is specified.
-
When the active server is starting, if you cannot check the status of a host for which pair is specified, it enters the active server start wait state so that the active server does not start on more than one host.
In the following case, pair must be specified because there is a possibility that the active server might start on both the primary and secondary systems:
-
You restart HA Monitor on the primary system in a state of planned hot standby to the secondary system, and the active server starts before the monitoring path connects, or no connection is possible due to monitoring path failure.
For example, this applies in cases where the server starts automatically when the OS and HA Monitor start.
Note that even if a host for which pair is specified is not yet running, it will be in the active server start wait state. To continue the startup of the active server, first confirm that the host for which pair is specified is not yet running, or that no active server exists, and then execute the monact command.
If you specify pair, you must specify it for all monitoring paths on all hosts in the hot-standby configuration. Note that the pair specification cannot be generated automatically. You must specify it manually.
When you specify pair, you can perform health checking on the monitoring paths and execute HA monitor commands only between hosts for which pair is specified. Therefore, less time is required to perform health checking and execute HA Monitor commands compared to when pair is omitted. The following HA Monitor commands are executed only between hosts for which pair is specified:
-
Server and host status display command (monshow command)
-
Reset path status display command (monrp command)
This command is used when the system being used is BladeSymphony or HA8000.
-
Monitoring path status display command (monpath command
-
HA Monitors manual connection command (monlink command)
-
(3) Examples
This subsection presents examples of creating HA Monitor connection configuration files.
(a) When all hosts monitor mutually
The following figure shows an example of creating an HA Monitor connection configuration file when all hosts monitor mutually.
|
|
(b) When some hosts do not monitor mutually
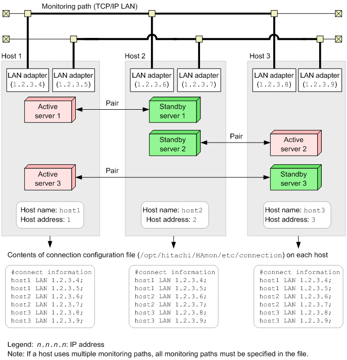
The figure below shows an example of creating an HA Monitor connection configuration file when there are hosts that do not perform mutual monitoring on a monitoring path. In this example, pair is specified for the hosts that perform mutual monitoring.
|
|
Because pair is specified for the hosts that perform mutual monitoring, less time is required for performing health checking and for executing HA Monitor commands.
In this example, hosts 1 and 3 do not monitor mutually.