Hitachi

For Linux(R) (x86) Systems HA Monitor Cluster Software


6.8.2 Examples of settings (model HA8000xN or later)

This subsection shows examples of reset path settings for model HA8000xN or later. In the tables in this subsection, Setting item corresponds to Information required for configuration in Table 6-4 Information required for configuring the reset path (model HA8000xN or later).

Organization of this subsection

(1) When there is one pair of hot-standby configurations

This subsection presents an example of settings specified with the monsetup command for the following configuration (performing the hot standby operation between hosts 1 and 2).

Figure 6‒27: Example 1 of configuring the reset path (model: HA8000xN or later) (management server used as the failure management processor)

[Figure]

Setting item

Settings on host

Host 1

Host 2

Partition name

MS0001

MS0002

IP address of reset path

x.x.x.a

x.x.x.b

Port number of reset path

ppppp

ppppp

IP address of the management server

x.x.x.c

x.x.x.c

Port number of the management server

qqqqq

qqqqq

Figure 6‒28: Example 2 of configuring the reset path (model: HA8000xN or later) (management server not used as the failure management processor)

[Figure]

Setting item

Settings on host

Host 1

Host 2

Partition name

MS0001

MS0002

IP address of reset path

x.x.x.a

x.x.x.b

Port number of reset path

ppppp

ppppp

IP address of the failure management processor

x.x.x.a

x.x.x.b

Port number of the failure management processor

qqqqq

qqqqq

(2) When there are two pairs of hot-standby configurations

This subsection explains an example of reset path settings in a system that runs under the following conditions:

Important

In the hot-standby switchover configuration explained here, the specification of host address (address operand in the HA Monitor environment settings) requires special care. For details, see (2) Notes about sharing a reset path among hot-standby configurations.

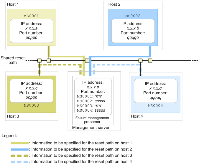
The following shows an example of settings specified with the monsetup command for the configuration shown in the following figure (performing the hot standby operation between hosts 1 and 3 and between hosts 2 and 4) that satisfies all the above conditions.

Figure 6‒29: Example 3 of configuring the reset path (model: HA8000xN or later) (management server used as the failure management processor)

[Figure]

Setting item

Settings on host

Host 1

Host 2

Host 3

Host 4

Partition name

MS0001

MS0002

MS0003

MS0004

IP address of reset path

x.x.x.a

x.x.x.b

x.x.x.c

x.x.x.d

Port number of the reset path

ppppp

qqqqq

ppppp

qqqqq

IP address of the management server

x.x.x.e

x.x.x.e

x.x.x.e

x.x.x.e

Port number of the management server

rrrrr

sssss

rrrrrr

sssss

For this hot-standby configuration, the following shows an example of the address operand values in the HA Monitor environment settings:

Setting item

Settings on host

Host 1

Host 2

Host 3

Host 4

Host addresses of the local hosts

11

21

12

22

Figure 6‒30: Example 4 of configuring the reset path (model: HA8000xN or later) (management server not used as the failure management processor)

[Figure]

Setting item

Settings on host

Host 1

Host 2

Host 3

Host 4

Partition name

MS0001

MS0002

MS0003

MS0004

IP address of reset path

x.x.x.a

x.x.x.b

x.x.x.c

x.x.x.d

Port number of the reset path

ppppp

qqqqq

ppppp

qqqqq

IP address of the failure management processor

x.x.x.a

x.x.x.b

x.x.x.c

x.x.x.d

Port number of the failure management processor

rrrrr

sssss

rrrrr

sssss

(3) VMware ESXi-based virtualization configuration

This subsection explains an example of reset path settings in a system that runs under the following conditions:

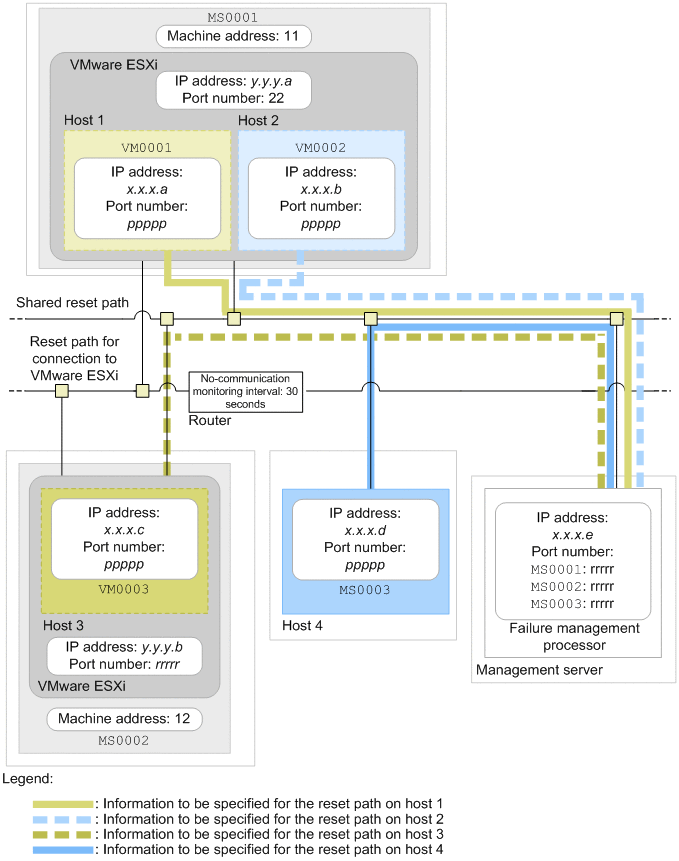
The following shows an example of values to be specified in the monsetup command under the preceding conditions in a configuration. In this example, hosts 1 and 3 make up one hot-standby switchover pair, hosts 2 and 4 make up another hot-standby switchover pair, and hosts 1, 2, and 3 are managed by VMware ESXi.

Figure 6‒31: Example 5 of configuring the reset path (model: HA8000xN or later) (management server used as the failure management processor)

[Figure]

Setting item

Settings on host

Host 1

Host 2

Host 3

Host 4

Partition name

MS0001

MS0001

MS0002

MS0003

IP address of reset path

x.x.x.a

x.x.x.b

x.x.x.c

x.x.x.d

Port number of the reset path

ppppp

ppppp

ppppp

ppppp

IP address of the management server

x.x.x.e

x.x.x.e

x.x.x.e

x.x.x.e

Port number of the management server

rrrrr

rrrrr

rrrrr

rrrrr

Machine address

11

11

12

--

IP address of VMware ESXi

y.y.y.a

y.y.y.a

y.y.y.b

--

Port number of VMware ESXi

default#

default#

rrrrr

--

Virtual machine name

VM0001

VM0002

VM0003

--

Legend: --: Specification is not required.

#: If you use the port number for SSH connection (22), specify default.

In this configuration, specify use for the vmware_env operand in the HA Monitor environment settings (sysdef) on all hosts in the hot-standby switchover configuration.