6.6.2 Examples of settings (BladeSymphony)
This subsection explains examples of reset path settings for BladeSymphony. In the tables in this subsection, Setting item corresponds to Information required for configuration in Table 6-2 Information required for configuring the reset path (BladeSymphony).
- Organization of this subsection
(1) Configuration consisting of two chassis and two hosts (Basic mode)
(2) Configuration consisting of one chassis and two hosts (LPAR mode)
(3) Configuration consisting of two chassis and four hosts (Basic mode)
(4) Configuration consisting of four chassis and four hosts (Basic mode)
(7) Mutual hot-standby configuration (when a host with reset priority is not specified)
(1) Configuration consisting of two chassis and two hosts (Basic mode)
This subsection presents an example of settings specified with the monsetup command for the following configuration (performing the hot standby operation between hosts 1 and 2).
|
|
|
Setting item |
Settings on host |
|
|---|---|---|
|
Host 1 |
Host 2 |
|
|
Partition name |
MS0001 |
MS0002 |
|
IP address of reset path |
x.x.x.a |
x.x.x.b |
|
Port number of reset path |
ppppp |
ppppp |
|
IP address of SVP |
x.x.x.c |
x.x.x.d |
|
Port number of SVP |
qqqqq |
qqqqq |
(2) Configuration consisting of one chassis and two hosts (LPAR mode)
This subsection presents an example of settings specified with the monsetup command for the configuration shown in the following figure (performing the hot standby operation between hosts 1 and 2).
|
|
|
Setting item |
Settings on host |
|
|---|---|---|
|
Host 1 |
Host 2 |
|
|
Partition name |
MS0001 |
MS0001 |
|
LPAR name |
LPAR1 |
LPAR2 |
|
IP address of reset path |
x.x.x.a |
x.x.x.b |
|
Port number of reset path |
ppppp |
ppppp |
|
IP address of SVP |
x.x.x.c |
x.x.x.c |
|
Port number of SVP |
qqqqq |
qqqqq |
(3) Configuration consisting of two chassis and four hosts (Basic mode)
This subsection explains an example of reset path settings in a system that runs under the following conditions:
-
The system contains two pairs of 1-to-1 switchover configurations that do not monitor each other.
-
Two pairs of hot-standby configurations share the reset path.
-
Two pairs of hot-standby configurations share the SVP.
- Important
-
In the hot-standby configuration explained here, the specification of host address (address operand in the HA Monitor environment settings) requires special care. For details, see (2) Notes about sharing a reset path among hot-standby configurations.
The following shows an example of settings specified with the monsetup command for the configuration shown in the following figure (performing the hot standby operation between hosts 1 and 3 and between hosts 2 and 4) that satisfies all the above conditions. Some models of BladeSymphony allow you to set a different port number for each hot-standby switchover configuration by using the HA Monitor linkage settings of SVPs. The following shows setting examples in the cases where different port numbers are set and the same port number is set for hot-standby switchover configurations.
(a) Case where different port numbers are set for two switchover configurations
|
|
|
Setting item |
Settings on host |
|||
|---|---|---|---|---|
|
Host 1 |
Host 2 |
Host 3 |
Host 4 |
|
|
Partition name |
MS0001 |
MS0002 |
MS0003 |
MS0004 |
|
IP address of reset path |
x.x.x.a |
x.x.x.b |
x.x.x.d |
x.x.x.e |
|
Port number of reset path |
ppppp |
rrrrr |
ppppp |
rrrrr |
|
IP address of SVP |
x.x.x.c |
x.x.x.c |
x.x.x.f |
x.x.x.f |
|
Port number of SVP |
qqqqq |
sssss |
qqqqq |
sssss |
For this hot-standby configuration, the following shows an example of the address operand values in the HA Monitor environment settings:
|
Setting item |
Settings on host |
|||
|---|---|---|---|---|
|
Host 1 |
Host 2 |
Host 3 |
Host 4 |
|
|
Host addresses of the local hosts |
11 |
21 |
12 |
22 |
(b) Case where the same port number is set for two switchover configurations
The following shows an example of values to be specified in the monsetup command under the conditions shown earlier. In this example, hosts 1 and 3 make up one hot-standby switchover pair, and hosts 2 and 4 make up another hot-standby switchover pair.
|
|
|
Setting item |
Settings on host |
|||
|---|---|---|---|---|
|
Host 1 |
Host 2 |
Host 3 |
Host 4 |
|
|
Partition name |
MS0001 |
MS0002 |
MS0003 |
MS0004 |
|
IP address of reset path |
x.x.x.a |
x.x.x.b |
x.x.x.d |
x.x.x.e |
|
Port number of reset path |
ppppp |
ppppp |
ppppp |
ppppp |
|
IP address of SVP |
x.x.x.c |
x.x.x.c |
x.x.x.f |
x.x.x.f |
|
Port number of SVP |
qqqqq |
qqqqq |
qqqqq |
qqqqq |
For this hot-standby configuration, the following shows an example of the address operand values in the HA Monitor environment settings:
|
Setting item |
Settings on host |
|||
|---|---|---|---|---|
|
Host 1 |
Host 2 |
Host 3 |
Host 4 |
|
|
Host addresses of the local hosts |
11 |
21 |
12 |
22 |
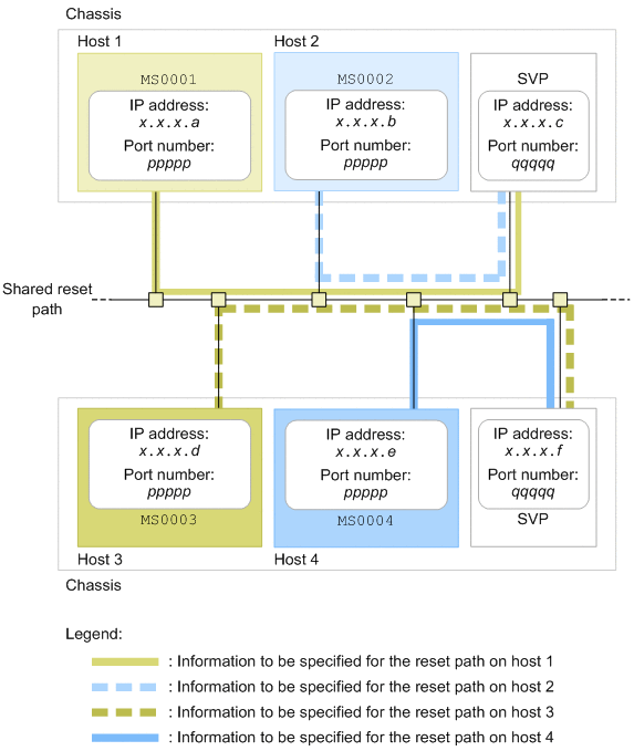
(4) Configuration consisting of four chassis and four hosts (Basic mode)
This subsection explains an example of reset path settings in a system that runs under the following conditions:
-
The system contains two pairs of 1-to-1 switchover configurations that do not monitor each other.
-
Two pairs of hot-standby configurations share the reset path.
-
Two pairs of hot-standby configurations do not share the SVP.
- Important
-
In the hot-standby configuration explained here, the specification of host address (address operand in the HA Monitor environment settings) requires special care. For details, see (2) Notes about sharing a reset path among hot-standby configurations.
The following shows an example of settings specified with the monsetup command for the configuration shown in the following figure (performing the hot standby operation between hosts 1 and 3 and between hosts 2 and 4) that satisfies all the above conditions.
|
|
|
Setting item |
Settings on host |
|||
|---|---|---|---|---|
|
Host 1 |
Host 2 |
Host 3 |
Host 4 |
|
|
Partition name |
MS0001 |
MS0002 |
MS0003 |
MS0004 |
|
IP address of reset path |
x.x.x.a |
x.x.x.c |
x.x.x.e |
x.x.x.g |
|
Port number of reset path |
ppppp |
rrrrr |
ppppp |
rrrrrr |
|
IP address of SVP |
x.x.x.b |
x.x.x.d |
x.x.x.f |
x.x.x.h |
|
Port number of SVP |
qqqqq |
sssss |
qqqqq |
sssss |
For this hot-standby configuration, the following shows an example of the address operand values in the HA Monitor environment settings:
|
Setting item |
Settings on host |
|||
|---|---|---|---|---|
|
Host 1 |
Host 2 |
Host 3 |
Host 4 |
|
|
Host addresses of the local hosts |
11 |
21 |
12 |
22 |
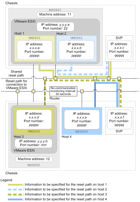
(5) VMware ESXi-based virtualization configuration
This subsection explains an example of reset path settings in a system that runs under the following conditions:
-
A VMware ESXi-based virtualization configuration is used.
-
The system contains two pairs of 1-to-1 switchover configurations that do not monitor each other.
-
Two pairs of hot-standby configurations share the reset path.
-
Two pairs of hot-standby configurations share the SVP.
The following shows an example of settings specified with the monsetup command for the configuration shown in the following figure (performing the hot standby operation between hosts 1 and 3 and between hosts 2 and 4, and managing hosts 1, 2, and 3 by VMware ESXi) that satisfies all the above conditions.
|
|
|
Setting item |
Settings on host |
|||
|---|---|---|---|---|
|
Host 1 |
Host 2 |
Host 3 |
Host 4 |
|
|
Partition name |
MS0001 |
MS0001 |
MS0002 |
MS0003 |
|
IP address of reset path |
x.x.x.a |
x.x.x.b |
x.x.x.d |
x.x.x.e |
|
Port number of reset path |
ppppp |
ppppp |
ppppp |
ppppp |
|
IP address of SVP |
x.x.x.c |
x.x.x.c |
x.x.x.f |
x.x.x.f |
|
Port number of SVP |
qqqqq |
qqqqq |
qqqqq |
qqqqq |
|
Machine address |
11 |
11 |
12 |
-- |
|
IP address of VMware ESXi |
y.y.y.a |
y.y.y.a |
y.y.y.b |
-- |
|
Port number of VMware ESXi |
default# |
default# |
rrrrr |
-- |
|
Virtual machine name |
VM0001 |
VM0002 |
VM0003 |
-- |
Legend: --: Specification is not required.
#: If you use the port number for SSH connection (22), specify default.
In this configuration, specify use in the vmware_env operand in the HA Monitor environment settings (sysdef) on all hosts in the hot-standby configuration.
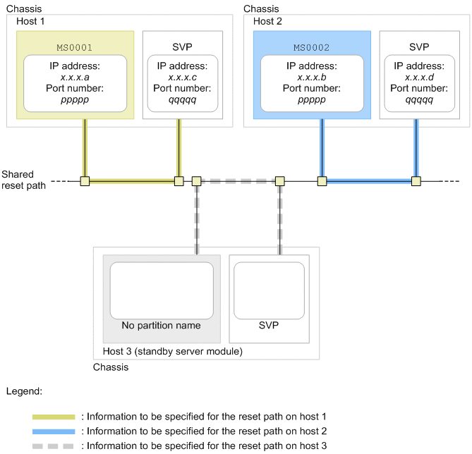
(6) N+M cold standby configuration
This subsection explains an example of reset path settings in a system that runs under the following conditions:
-
The system employs an N+M cold standby configuration.
-
The system employs a 1-to-1 switchover configuration.
-
Host 3 is a standby server module.
- Important
-
In the hot-standby configuration explained here, the specification of host address (address operand in the HA Monitor environment settings) requires special care. For details, see (2) Notes about sharing a reset path among hot-standby configurations.
The following shows an example of settings specified in the system for the configuration shown in the following figure that satisfies all the above conditions (performing the hot standby operation between hosts 1 and 2; host 3 is a standby server module).
|
|
The following shows an example of the values that are set with the monsetup command to achieve the above settings:
|
Setting item |
Settings on host |
||
|---|---|---|---|
|
Host 1 |
Host 2 |
Host 3 |
|
|
Partition name |
MS0001 |
MS0002 |
-- |
|
IP address of reset path |
x.x.x.a |
x.x.x.b |
-- |
|
Port number of reset path |
ppppp |
ppppp |
-- |
|
IP address of SVP |
auto |
auto |
-- |
|
Port number of SVP |
qqqqq |
qqqqq |
-- |
Legend: --: Specification is not required.
- When using BladeSymphony BS500 or BS2500
-
For this hot standby configuration, the following shows an example of the values specified for linking HA Monitor:
Setting item
Settings on SVP
SVP on host 1
SVP on host 2
SVP on host 3
HA Monitor:
Enabled
Enabled
--
Port(5001-65535):#
qqqqq
qqqqq
--
System name:
MS0001
MS0002
--
N+M Cold standby:
Enable
Enable
--
Legend: --: Specification is not required.
#: For Blade Symphony BS2500, this setting item appears as "Port number (5001-65535)".
(7) Mutual hot-standby configuration (when a host with reset priority is not specified)
This subsection explains an example of reset path settings in a system that runs under the following conditions:
-
A mutual hot-standby configuration is employed.
-
A host with reset priority is not specified (system is specified in the cpudown operand in the HA Monitor environment settings).
The following shows an example of settings specified with the monsetup command for the configuration shown in the following figure (performing hot standby operation between hosts 1 and 2) that satisfies all the above conditions.
|
|
The following shows an example of values specified with the monsetup command to obtain the above settings:
|
Setting item |
Settings on host |
|
|---|---|---|
|
Host 1 |
Host 2 |
|
|
Partition name |
MS0001 |
MS0002 |
|
IP address of reset path |
x.x.x.a |
x.x.x.b |
|
Port number of reset path |
ppppp |
ppppp |
|
IP address of SVP |
x.x.x.c |
x.x.x.d |
|
Port number of SVP |
qqqqq |
qqqqq |
- When using BladeSymphony BS2500
-
The following shows an example of the values to be specified in the HA Monitor linkage settings of the SVPs in this hot-standby switchover configuration:
Setting item
Settings for SVP
SVP on host 1
SVP on host 2
Port (5001-65535):
ppppp
ppppp
Fast reset assistance:
Disabled
Disabled
Cluster management:
Enabled
Enabled
Cluster manager config:
Enable#
Disable
#: Set Enable for only one of the SVPs in the system.