11.14.5 Example of using the function for centrally managing client definitions
This subsection provides an example of using the function for centrally managing client definitions, according to the procedure in 11.14.3 Newly using the function for centrally managing client definitions.
▪ Conditions
-
The HADB server is stopped.
-
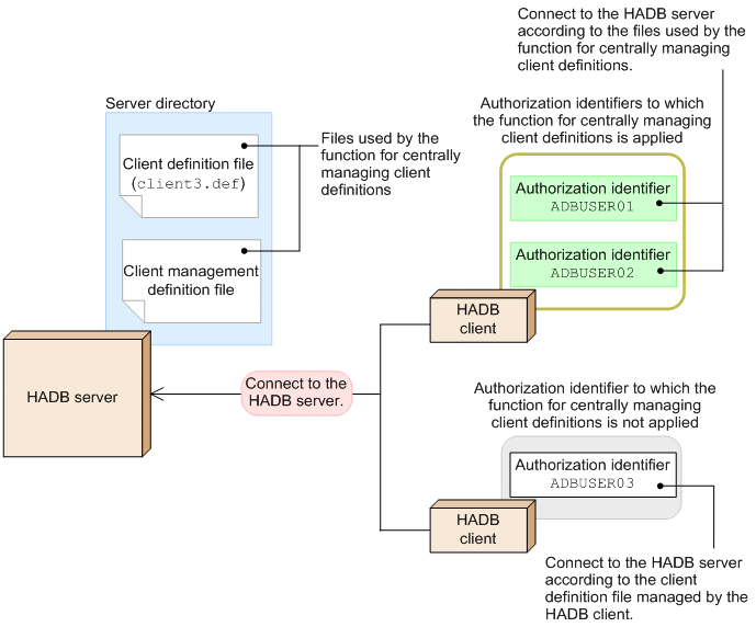
The function for centrally managing client definitions manages the following values specified in the client definition:
-
adb_sql_exe_max_rthd_num operand
-
adb_sql_exe_hashgrp_area_size operand
-
adb_sql_exe_hashtbl_area_size operand
-
adb_sql_exe_hashflt_area_size operand
-
-
The following authorization identifiers are applied to the function for centrally managing client definitions:
-
ADBUSER01
-
ADBUSER02
-
-
The following authorization identifier is not applied to the function for centrally managing client definitions:
-
ADBUSER03
-
|
|
- Organization of this subsection
(1) Creating the client definition file to be used by the function for centrally managing client definitions
Create the client definition file to be used by the function for centrally managing client definitions, and in the file, specify individual client definitions.
In this example, create the client definition file (client3.def) in the server directory $ADBDIR/conf.
- Specification example of the client definition file to be used by the function for centrally managing client definitions
-
set adb_sql_exe_max_rthd_num = 12 set adb_sql_exe_hashgrp_area_size = 2400 set adb_sql_exe_hashtbl_area_size = 1000 set adb_sql_exe_hashflt_area_size = 100
(2) Creating the client management definition file
Create the client management definition file (adbclientdefmang.def) in the server directory $ADBDIR/conf, and in the file, specify the adbclientmang operand in the client-managing definition.
- Specification example of the client management definition file
-
adbclientmang -f client3.def ...1 -i ADBUSER01,ADBUSER02 ...2 - Explanation:
-
-
Specify the file name (client3.def) of the client definition file created in (1) Creating the client definition file to be used by the function for centrally managing client definitions.
-
Specify the authorization identifiers (ADBUSER01 and ADBUSER02) to which the function for centrally managing client definitions is to be applied.
-
(3) Executing the adbstart command
Execute the adbstart command to start the HADB server. After the HADB server starts, according to the contents of the following two files, the function for centrally managing client definitions is applied:
-
Client definition file used by the function for centrally managing client definitions
-
Client management definition file
- Note
-
If the HADB server is running, execute the adbclientdefmang command with the --update option specified. The contents in the client management definition file are applied.
(4) Executing the adbclientdefmang command
Execute the adbclientdefmang command to check the status of how the function for centrally managing client definitions has been applied.
Execution example of the adbclientdefmang command
adbclientdefmang -u ADBUSER01 ...1
-p '#HelloHADB_01' ...2
- Explanation:
-
-
Specify the authorization identifier of the HADB user who executes the adbclientdefmang command.
-
Specify the password for the authorization identifier specified for the -u option.
-
From the execution result of the adbclientdefmang command, you can check whether the definitions in the client management definition file you created in (2) Creating the client management definition file have been applied.
Execution result example of the adbclientdefmang command
authorization-identifier client-definition-file ADBUSER01 client3.def ADBUSER02 client3.def
- Explanation:
-
You can confirm that the client definition file (client3.def) used by the function for centrally managing client definitions has been applied to the authorization identifiers ADBUSER01 and ADBUSER02.