8.6.3 Steps to take after version upgrading
After the HADB server version has been upgraded, take the following steps.
For details about how to restore the previous version after a version upgrade of the HADB server, see 8.7 Downgrading the HADB server version (restoring the previous version).
- Organization of this subsection
(3) Re-examining the HADB user password and privileges (version 02-00)
(4) Re-examining the HADB user's privileges (versions earlier than 03-00)
(5) Re-examining the HADB users' privileges (version 03-02 or later)
(6) Re-examining access privileges for viewed tables (version 03-06 or later)
(7) Checking whether the uniqueness constraint has been violated
(1) Acquiring a database backup
We recommend that you make a full backup of the database whose version has been upgraded. Acquiring this backup will allow you, if necessary, to restore the database to its status immediately following completion of version upgrading.
(2) Upgrading the HADB client version
Once you have finished upgrading the HADB server version, upgrade the HADB client version as well. An HADB client can only connect to an HADB server if its version is the same as the HADB server version.
For details about upgrading the HADB client version, see Setting Up an Environment for an HADB Client (If the ODBC Driver and CLI Functions Are Used) in the HADB Application Development Guide.
(3) Re-examining the HADB user password and privileges (version 02-00)
When the HADB server is upgraded from version 02-00, an HADB user is created based on the schema name stored in the SQL_SCHEMATA dictionary table (base table). The authorization identifier and password of all created HADB users are the same as the schema name. The DBA privilege, CONNECT privilege, and schema definition privilege are also granted to the created HADB users.
Therefore, first change the passwords of all HADB users. You can do so by using the ALTER USER definition SQL statement. For details about changing the password of an HADB user, see 11.6.2 Changing an HADB user's password.
Next, check the user privileges granted to all HADB users. If an HADB user has an unnecessary user privilege, use the REVOKE definition SQL statement to revoke the privilege. For details about revoking privileges, see 11.7.3 Revoking an HADB user's user privileges and schema operation privilege.
(4) Re-examining the HADB user's privileges (versions earlier than 03-00)
If you are upgrading the HADB server from a version earlier than 03-00, check whether the schema definition privilege granted to HADB users is necessary.
If there is an HADB user who does not need the schema definition privilege (for example, an HADB user who does not need to create a database on his or her own, but who only retrieves databases created by other HADB users), use the REVOKE definition SQL statement to revoke the privilege. For details about revoking privileges, see 11.7.3 Revoking an HADB user's user privileges and schema operation privilege.
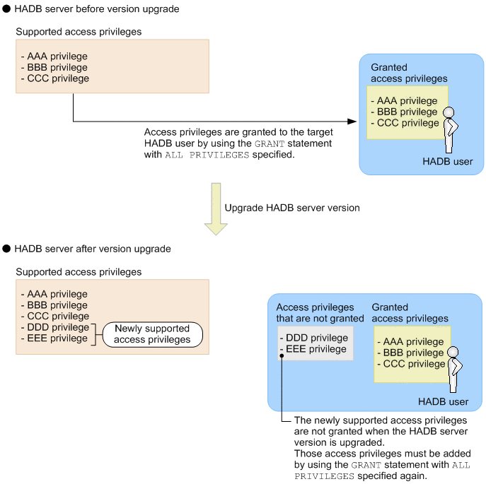
(5) Re-examining the HADB users' privileges (version 03-02 or later)
If you are upgrading the HADB server to version 03-02 or later, revise the access privileges of the following HADB users.
- ▪ HADB users whose access privileges must be revised
-
-
HADB users to whom access privileges are granted by the GRANT statement (a definition SQL statement) with ALL PRIVILEGES specified before the version upgrade
-
If new types of access privileges are supported in version 03-02 or later, upgrading the HADB server automatically grants the new types of access privileges to only the following HADB users:
-
An HADB user who owns schema objects (excluding viewed tables)
-
An HADB user who owns viewed tables (however, this applies only to the HADB user who owns all underlying tables of the viewed tables)
Therefore, when the HADB server is upgraded, new access privileges are not granted to the HADB users whose access privileges must be revised.
The following figure shows an overview of an HADB user whose access privileges must be revised.
|
|
If you want to grant all the access privileges, including the new ones, to an HADB user whose access privileges must be revised, re-execute the GRANT statement with ALL PRIVILEGES specified. For details about granting access privileges, see 11.8.1 Granting access privileges to an HADB user.
(6) Re-examining access privileges for viewed tables (version 03-06 or later)
The specifications of versions of HADB server earlier than 03-06 and versions 03-06 and later differ in the following ways:
-
HADB server versions earlier than 03-06
Propagation of access privileges for viewed tables does not take place when new access privileges are granted for the underlying table.
For example, if the INSERT privilege is granted for the underlying table X.T1 of the viewed table A.V1, the INSERT privilege will not be granted for the viewed table A.V1. In this manner, because access privileges do not propagate, the access privileges a user has for the underlying table do not necessarily match the access privileges the user has for the viewed tables.
-
HADB server version 03-06 and later
Propagation of access privileges for viewed tables takes place when new access privileges are granted for the underlying table.
For example, if the INSERT privilege is granted for the underlying table X.T1 of the viewed table A.V1, the INSERT privilege is also granted for the viewed table A.V1. Because the access privileges propagate, the access privileges the user has for the underlying table match the access privileges the user has for the viewed tables.
When you upgrade from a version earlier than 03-06 to version 03-06 or later, propagation of access privileges does not automatically take place for viewed tables that are already defined. Therefore, to have any changes you made to the access privileges for underlying tables also apply to the viewed tables, you need to grant the access privileges for the underlying table again. When you again grant access privileges for the underlying table to the owner of the viewed table, the access privileges propagate and the user will have the same access privileges for the viewed table as for the underlying table. It does not matter whether the owner of the viewed table already has the access privileges you are granting.
For details about the propagation of access privileges for viewed tables, see 2.7.6 Access privileges for viewed tables.
(7) Checking whether the uniqueness constraint has been violated
When the HADB server is upgraded from a version earlier than 02-02, it becomes unknown whether unique indexes satisfy the uniqueness constraint. Use one of the following methods to determine whether unique indexes satisfy the uniqueness constraint.
-
Checking using a command
-
Rebuild a unique index.
Execute the adbidxrebuild command on the table for which the unique index is defined to rebuild a unique index. For details about the adbidxrebuild command, see adbidxrebuild (Rebuild Indexes) in the manual HADB Command Reference.
-
Check whether the uniqueness constraint has been violated.
Use the adbdbstatus command to check whether the target unique index violates the uniqueness constraint. For details, see 10.9.3 Checking the status and usage of a B-tree index.
-
-
Checking using the SELECT statement
Execute the SELECT statement on the table for which the target unique index is defined to search for duplicated keys. For an example of specifying a SELECT statement that searches for duplicate keys, see (2) Steps to take when the uniqueness constraint is violated in 15.9.2 Steps to take when the uniqueness constraint is violated (when the KFAA61205-W message is output).
If a unique index does not satisfy the uniqueness constraint (that is the index is in uniqueness constraint violation status), release the unique index from the uniqueness constraint violation status by following the steps in 15.9.2 Steps to take when the uniqueness constraint is violated (when the KFAA61205-W message is output).
If it is not known whether a unique index satisfies the uniqueness constraint, the HADB server builds an access path, assuming that the unique index satisfies the uniqueness constraint.
(8) Rebuilding a text index for a word-context search
When both of the following conditions are met, you need to use the adbidxrebuild command to rebuild a text index for a word-context search.
-
The HADB server was upgraded from version 03-06 to version 04-00 or later
-
A text index for a word-context search was defined in version 03-06 of the HADB server (by specifying TEXT WORDCONTEXT in INDEXTYPE of a CREATE INDEX statement)
To check whether a text index for a word-context search was defined, see (34) Checking index options specified for text indexes in B.22 Searching a dictionary table.
If a text index for a word-context search was defined, use the adbidxrebuild command to rebuild it. For details about the adbidxrebuild command, see adbidxrebuild (Rebuild Indexes) in the manual HADB Command Reference.
If you do not use the adbidxrebuild command to rebuild the text index for a word-context search, you will not be able to use that index. If you perform either of the following operations, an error occurs (the KFAA34009-E message is output).
-
Searching using a text index for a word-context search
-
Updating a text index for a word-context search
(9) Re-examining specification of the adbbuff operand in the server definition (version 04-01 or later)
From HADB server version 04-01, a -v option was added to the adbbuff operand in the server definition as an option related to the use of table scan buffers. Therefore, you need to re-examine the specification of the adbbuff operand.
With the addition of the -v option, the options to be specified when using table scan buffers has changed as follows:
-
HADB server version 04-00 and earlier
The -k option is specified for the adbbuff operand.
-
HADB server version 04-01 and later
One or other of the -v option or the -k option is specified for the adbbuff operand.
We recommend that you specify the -v option when you want to use a table scan buffer. Specifying the -v option allows table scan buffers to be used more efficiently than if the -k option is specified.
Therefore, if you specified the -k option in the adbbuff operand in version 04-00 or earlier, specify the -v option in version 04-01 and later. For details about the -v option of the adbbuff operand, see 7.2.11 Operands and options related to global buffers (command format).
When changing the specified option from the -k option to the -v option, check the following details before specifying the -v option:
- ■ Value specified for memory-size-used-for-table-scan-buffer in -v option
-
As the memory-size-used-for-table-scan-buffer, specify the value determined by the following formula:
Value specified for memory-size-used-for-table-scan-buffer = Value specified for -k option in version 04-00 or earlier × 4When you specify the value determined by the preceding formula, the size of the table scan buffer will be the same as that allocated by the -k option in version 04-00 or earlier.
- ■ Value specified for maximum-memory-size-used-per-real-thread in -v option
-
In maximum-memory-size-used-per-real-thread, specify a value determined according to the explanation of the -v option of the adbbuff operand. For details about the -v option of the adbbuff operand, see 7.2.11 Operands and options related to global buffers (command format).
If you want memory to be evenly allocated among each real thread in the same manner as the -k option in version 04-00 and earlier, specify the value determined by the following formula:
Value specified for maximum-memory-size-used-per-real-thread = Value specified for -k option in version 04-00 or earlier × 4 ÷ value specified for adb_sys_rthd_num operandFor details about the adb_sys_rthd_num operand in the server definition, see 7.2.2 Operands related to performance (set format).
- Important
-
If there was insufficient table scan buffer during operation of HADB server version 04-00 or earlier, specify maximum-memory-size-used-per-real-thread in the -v option after upgrading to version 04-01 or later. If you do not specify this option, processing performance might suffer when executing multiple SQL statements concurrently.
(10) Re-examining the values specified in the server definition and command options (version 04-01 or later)
The adb_cmd_rthd_num operand, which specifies the number of processing real threads to be used for command execution, has been removed as a server definition operand in version 04-01 of HADB server. If you execute an adbstart command that still specifies the adb_cmd_rthd_num operand, an error will occur (the HADB server will not start). At this time, the KFAA52200-E message is output. If the adb_cmd_rthd_num operand was specified in the server definition, you must delete the adb_cmd_rthd_num operand before starting the HADB server.
With the removal of the adb_cmd_rthd_num operand, the default number of processing real threads used during command execution (the value used when the command option is omitted) is now the value specified in the adb_sql_exe_max_rthd_num operand in the server definition. As needed, you must re-examine the number of threads specified in the adb_sql_exe_max_rthd_num operand in the server definition and in various command options.
- ■ Target commands
-
-
adbarchivechunk command
-
adbexport command
-
adbgetcst command
-
adbidxrebuild command
-
adbimport command
-
adbmergechunk command
-
adbunarchivechunk command
-
- ■ Re-examining the command options that specify numbers of threads
-
In HADB server version 04-01, changes have been made to the command options that specify the processing real threads used by each command. An error occurs if a command is executed that specifies a command option from a previous version. At this time, the KFAA90500-E message is output. Therefore, you need to re-examine the command options for each command. The following table lists the affected commands and command options:
Table 8‒9: Commands and command options to be re-examined Command name
Name of command option in version 04-00 and earlier#
Name of command option in version 04-01 and later
Value to specify to realize the same number of threads as in version 04-00 and earlier
adbarchivechunk command
The following archive chunk option:
-
adb_arcv_scan_rthd_num
The following archive chunk option:
-
adb_arcv_rthd_num
For details, see (a) For the adbarchivechunk command (determining the value to specify for archive chunk option adb_arcv_rthd_num).
adbexport command
The following export option:
-
adb_export_scan_rthd_num
The following export option:
-
adb_export_rthd_num
For details, see (b) For the adbexport command (determining the value to specify for export option adb_export_rthd_num).
adbgetcst command
The following cost information collection option:
-
adb_getcst_scan_rthd_num
The following cost information collection option:
-
adb_getcst_rthd_num
For details, see (c) For the adbgetcst command (determining the value to specify for cost information collection option adb_getcst_rthd_num).
adbidxrebuild command
The following index rebuild options:
-
adb_idxrebuild_scan_rthd_num
-
adb_idxrebuild_sort_rthd_num
-
adb_idxrebuild_dividx_rthd_num
The following index rebuild option:
-
adb_idxrebuild_rthd_num
For details, see (d) For the adbidxrebuild command (determining the value of the index rebuild option adb_idxrebuild_rthd_num).
adbimport command
The following import options:
-
adb_import_dataload_rthd_num
-
adb_import_sort_rthd_num
-
adb_import_dividx_rthd_num
The following import option:
-
adb_import_rthd_num
For details, see (e) For the adbimport command (determining the value to specify for import option adb_import_rthd_num).
adbmergechunk command
The following merge chunk options:
-
adb_mergechunk_scan_rthd_num
-
adb_mergechunk_sort_rthd_num
-
adb_mergechunk_dividx_rthd_num
The following merge chunk option:
-
adb_mergechunk_rthd_num
For details, see (f) For the adbmergechunk command (determining merge chunk option adb_mergechunk_rthd_num).
adbunarchivechunk command
The following unarchive chunk options:
-
adb_unarcv_dataload_rthd_num
-
adb_unarcv_sort_rthd_num
-
adb_unarcv_dividx_rthd_num
The following unarchive chunk option:
-
adb_unarcv_rthd_num
For details, see (g) For the adbunarchivechunk command (determining the unarchive chunk option adb_unarcv_rthd_num).
- #
-
No longer used in version 04-01.
-
The value that must be specified to yield the same number of threads as in version 04-00 and earlier is shown for each command.
To determine the value of the variable DEFAULT_RTHD_NUM in a formula, use the formula in the following table:
|
Client-group facility |
Value of variable DEFAULT_RTHD_NUM |
|
|---|---|---|
|
When using the client-group facility |
The associated command group is set in the adbcltgrp operand in the server definition |
Whichever of the following values is smaller
|
|
The associated command group is not set in the adbcltgrp operand in the server definition |
A - B |
|
|
When not using the client-group facility |
A |
|
- Legend:
-
A: The value specified for the adb_sys_rthd_num operand in the server definition
B: The total of the values specified in the -e option of the adbcltgrp operand in the server definition in which the client group is set
(a) For the adbarchivechunk command (determining the value to specify for archive chunk option adb_arcv_rthd_num)
By specifying the value determined by the formula in the following table in the adb_arcv_rthd_num archive chunk option, you can execute commands using the same number of threads as in version 04-00 or earlier.
|
No. |
Value of archive chunk option or server definition in version 04-00 or earlier |
Value to specify for archive chunk option adb_arcv_rthd_num in version 04-01 or later |
|
|---|---|---|---|
|
1 |
When the archive chunk option adb_arcv_scan_rthd_num is not specified |
When the adb_cmd_rthd_num operand is not specified in the server definition |
Whichever of the following values is smaller
|
|
2 |
When 0 is specified for the adb_cmd_rthd_num operand in the server definition |
||
|
3 |
When 1 or greater is specified for the adb_cmd_rthd_num operand in the server definition |
Value specified for adb_cmd_rthd_num operand in server definition × 2 + 1 |
|
|
4 |
When 0 is specified for the archive chunk option adb_arcv_scan_rthd_num |
Whichever of the following values is smaller
|
|
|
5 |
When 1 or greater is specified for the archive chunk option adb_arcv_scan_rthd_num |
Value specified for archive chunk option adb_arcv_scan_rthd_num × 2 + 1 |
|
- #
-
Determine the value of the variable DEFAULT_RTHD_NUM as explained in Table 8‒10: Determining variable DEFAULT_RTHD_NUM.
(b) For the adbexport command (determining the value to specify for export option adb_export_rthd_num)
By specifying the value determined by the formula in the following table in the adb_export_rthd_num export option, you can execute commands using the same number of threads as in version 04-00 or earlier.
|
No. |
Value of export option or server definition in version 04-00 or earlier |
Value to specify for export option adb_export_rthd_num in version 04-01 or later |
|
|---|---|---|---|
|
1 |
In either of the following cases:
|
When the adb_cmd_rthd_num operand is not specified in the server definition |
Whichever of the following values is smaller
|
|
2 |
When 0 is specified for the adb_cmd_rthd_num operand in the server definition |
||
|
3 |
When 1 or greater is specified for the adb_cmd_rthd_num operand in the server definition |
Value specified for adb_cmd_rthd_num operand in server definition × 2 + 1 |
|
|
4 |
When 1 or greater is specified for the export option adb_export_scan_rthd_num |
Value specified for export option adb_export_scan_rthd_num × 2 + 1 |
|
- #
-
Determine the value of the variable DEFAULT_RTHD_NUM as explained in Table 8‒10: Determining variable DEFAULT_RTHD_NUM.
(c) For the adbgetcst command (determining the value to specify for cost information collection option adb_getcst_rthd_num)
By specifying the value determined by the formula in the following table in the adb_getcst_rthd_num cost information collection option, you can execute commands using the same number of threads as in version 04-00 or earlier.
|
No. |
Value of cost-information collection option or server definition in version 04-00 or earlier |
Value to specify for cost-information collection option adb_getcst_rthd_num in version 04-01 or later |
|
|---|---|---|---|
|
1 |
When the cost-information collection option adb_getcst_scan_rthd_num is not specified |
When the adb_cmd_rthd_num operand is not specified in the server definition |
Value of variable DEFAULT_RTHD_NUM# |
|
2 |
When 0 is specified for the adb_cmd_rthd_num operand in the server definition |
||
|
3 |
When 1 or greater is specified for the adb_cmd_rthd_num operand in the server definition |
Value specified for adb_cmd_rthd_num operand in server definition + 1 |
|
|
4 |
When 0 is specified for the cost-information collection option adb_getcst_scan_rthd_num |
There is no specifiable value that obtains the same number of threads as in version 04-00 and earlier. |
|
|
5 |
When 1 or greater is specified for the cost-information collection option adb_getcst_scan_rthd_num |
Value specified for cost information collection option adb_getcst_scan_rthd_num + 1 |
|
- #
-
Determine the value of the variable DEFAULT_RTHD_NUM as explained in Table 8‒10: Determining variable DEFAULT_RTHD_NUM.
(d) For the adbidxrebuild command (determining the value of the index rebuild option adb_idxrebuild_rthd_num)
By specifying the value determined by the following formula in the adb_idxrebuild_rthd_num index rebuild option, you can execute commands using the same number of threads as in version 04-00 or earlier.
Formula
value-specified-for-adb_idxrebuild_rthd_num
= MAX(IDXREBUILD_SCAN_RTHD_NUM × 2,
IDXREBUILD_SORT_RTHD_NUM,
IDXREBUILD_DIVIDX_RTHD_NUM) + 1
Explanation of variables
- IDXREBUILD_SCAN_RTHD_NUM
-
Use the applicable formula in the following table to determine the value:
Table 8‒14: Determining IDXREBUILD_SCAN_RTHD_NUM No.
Value of index rebuild option or server definition in version 04-00 or earlier
Value to substitute for IDXREBUILD_SCAN_RTHD_NUM
1
When the index rebuild option adb_idxrebuild_scan_rthd_num is not specified
When the adb_cmd_rthd_num operand is not specified in the server definition
↓(value of variable DEFAULT_RTHD_NUM# - 1) ÷ 2↓
2
When 0 is specified for the adb_cmd_rthd_num operand in the server definition
3
When 1 or greater is specified for the adb_cmd_rthd_num operand in the server definition
Value specified for the adb_cmd_rthd_num operand in the server definition
4
When 0 is specified for the index rebuild option adb_idxrebuild_scan_rthd_num
↓(value of variable DEFAULT_RTHD_NUM# - 1) ÷ 2↓
5
When 1 or greater is specified for the index rebuild option adb_idxrebuild_scan_rthd_num
Value specified for the index rebuild option adb_idxrebuild_scan_rthd_num
- #
-
Determine the value of the variable DEFAULT_RTHD_NUM as explained in Table 8‒10: Determining variable DEFAULT_RTHD_NUM.
- IDXREBUILD_SORT_RTHD_NUM
-
Use the applicable formula in the following table to determine the value:
Table 8‒15: Determining IDXREBUILD_SORT_RTHD_NUM No.
Value of index rebuild option or server definition in version 04-00 or earlier
Value to substitute for IDXREBUILD_SORT_RTHD_NUM
1
When the index rebuild option adb_idxrebuild_sort_rthd_num is not specified
When the adb_cmd_rthd_num operand is not specified in the server definition
Value of variable DEFAULT_RTHD_NUM#
2
When 0 is specified for the adb_cmd_rthd_num operand in the server definition
3
When 1 or greater is specified for the adb_cmd_rthd_num operand in the server definition
Value specified for the adb_cmd_rthd_num operand in the server definition
4
When 0 is specified for the index rebuild option adb_idxrebuild_sort_rthd_num
Value of variable DEFAULT_RTHD_NUM#
5
When 1 or greater is specified for the index rebuild option adb_idxrebuild_sort_rthd_num
Value specified for the index rebuild option adb_idxrebuild_sort_rthd_num
- #
-
Determine the value of the variable DEFAULT_RTHD_NUM as explained in Table 8‒10: Determining variable DEFAULT_RTHD_NUM.
- IDXREBUILD_DIVIDX_RTHD_NUM
-
Use the applicable formula in the following table to determine the value:
Table 8‒16: Determining IDXREBUILD_DIVIDX_RTHD_NUM No.
Value of index rebuild option or server definition in version 04-00 or earlier
Value to substitute for IDXREBUILD_DIVIDX_RTHD_NUM
1
When the index rebuild option adb_idxrebuild_dividx_rthd_num is not specified
When the adb_cmd_rthd_num operand is not specified in the server definition
Value of variable DEFAULT_RTHD_NUM#
2
When 0 is specified for the adb_cmd_rthd_num operand in the server definition
3
When 1 or greater is specified for the adb_cmd_rthd_num operand in the server definition
Value specified for the adb_cmd_rthd_num operand in the server definition
4
When 0 is specified for the index rebuild option adb_idxrebuild_dividx_rthd_num
Value of variable DEFAULT_RTHD_NUM#
5
When 1 or greater is specified for the index rebuild option adb_idxrebuild_dividx_rthd_num
Value specified for the index rebuild option adb_idxrebuild_dividx_rthd_num
- #
-
Determine the value of the variable DEFAULT_RTHD_NUM as explained in Table 8‒10: Determining variable DEFAULT_RTHD_NUM.
(e) For the adbimport command (determining the value to specify for import option adb_import_rthd_num)
By specifying the value determined by the following formula in the adb_import_rthd_num import option, you can execute commands using the same number of threads as in version 04-00 or earlier.
Formula
value-specified-for-adb_import_rthd_num
= MAX(IMPORT_DATALOAD_RTHD_NUM,
IMPORT_SORT_RTHD_NUM,
IMPORT_DIVIDX_RTHD_NUM) + 1
Explanation of variables
- IMPORT_DATALOAD_RTHD_NUM
-
Use the applicable formula in the following table to determine the value:
Table 8‒17: Determining IMPORT_DATALOAD_RTHD_NUM No.
Value of import option or server definition in version 04-00 or earlier
Value to substitute for IMPORT_DATALOAD_RTHD_NUM
1
When the import option adb_import_dataload_rthd_num is not specified
When the adb_cmd_rthd_num operand is not specified in the server definition
Value of variable DEFAULT_RTHD_NUM# - 1
2
When 0 is specified for the adb_cmd_rthd_num operand in the server definition
3
When 1 or greater is specified for the adb_cmd_rthd_num operand in the server definition
Value specified for the adb_cmd_rthd_num operand in the server definition
4
When 0 is specified for the import option adb_import_dataload_rthd_num
Value of variable DEFAULT_RTHD_NUM# - 1
5
When 1 or greater is specified for the import option adb_import_dataload_rthd_num
Value specified for the import option adb_import_dataload_rthd_num
- #
-
Determine the value of the variable DEFAULT_RTHD_NUM as explained in Table 8‒10: Determining variable DEFAULT_RTHD_NUM.
- IMPORT_SORT_RTHD_NUM
-
Use the applicable formula in the following table to determine the value:
Table 8‒18: Determining IMPORT_SORT_RTHD_NUM No.
Value of import option or server definition in version 04-00 or earlier
Value to substitute for IMPORT_SORT_RTHD_NUM
1
When the import option adb_import_sort_rthd_num is not specified
When the adb_cmd_rthd_num operand is not specified in the server definition
Value of variable DEFAULT_RTHD_NUM#
2
When 0 is specified for the adb_cmd_rthd_num operand in the server definition
3
When 1 or greater is specified for the adb_cmd_rthd_num operand in the server definition
Value specified for the adb_cmd_rthd_num operand in the server definition
4
When 0 is specified for the import option adb_import_sort_rthd_num
Value of variable DEFAULT_RTHD_NUM#
5
When 1 or greater is specified for the import option adb_import_sort_rthd_num
Value specified for the import option adb_import_sort_rthd_num
- #
-
Determine the value of the variable DEFAULT_RTHD_NUM as explained in Table 8‒10: Determining variable DEFAULT_RTHD_NUM.
- IMPORT_DIVIDX_RTHD_NUM
-
Use the applicable formula in the following table to determine the value:
Table 8‒19: Determining IMPORT_DIVIDX_RTHD_NUM No.
Value of import option or server definition in version 04-00 or earlier
Value to substitute for IMPORT_DIVIDX_RTHD_NUM
1
When the import option adb_import_dividx_rthd_num is not specified
When the adb_cmd_rthd_num operand is not specified in the server definition
Value of variable DEFAULT_RTHD_NUM#
2
When 0 is specified for the adb_cmd_rthd_num operand in the server definition
3
When 1 or greater is specified for the adb_cmd_rthd_num operand in the server definition
Value specified for the adb_cmd_rthd_num operand in the server definition
4
When 0 is specified for the import option adb_import_dividx_rthd_num
Value of variable DEFAULT_RTHD_NUM#
5
When 1 or greater is specified for the import option adb_import_dividx_rthd_num
Value specified for the import option adb_import_dividx_rthd_num
- #
-
Determine the value of the variable DEFAULT_RTHD_NUM as explained in Table 8‒10: Determining variable DEFAULT_RTHD_NUM.
(f) For the adbmergechunk command (determining merge chunk option adb_mergechunk_rthd_num)
By specifying the value determined by the following formula in the adb_mergechunk_rthd_num merge chunk option, you can execute commands using the same number of threads as in version 04-00 or earlier.
Formula
value-specified-for-adb_mergechunk_rthd_num
= MAX(MERGECHUNK_SCAN_RTHD_NUM × 2,
MERGECHUNK_SORT_RTHD_NUM,
MERGECHUNK_DIVIDX_RTHD_NUM) + 1
Explanation of variables
- MERGECHUNK_SCAN_RTHD_NUM
-
Use the applicable formula in the following table to determine the value:
Table 8‒20: Determining MERGECHUNK_SCAN_RTHD_NUM No.
Value of merge chunk option or server definition in version 04-00 or earlier
Value to substitute for MERGECHUNK_SCAN_RTHD_NUM
1
When the merge chunk option adb_mergechunk_scan_rthd_num is not specified
When the adb_cmd_rthd_num operand is not specified in the server definition
Whichever of the following values is larger:
-
↓(value specified for adb_sql_exe_max_rthd_num operand in server definition - 1) ÷ 2↓
-
1
2
When 0 is specified for the adb_cmd_rthd_num operand in the server definition
3
When 1 or greater is specified for the adb_cmd_rthd_num operand in the server definition
Value specified for the adb_cmd_rthd_num operand in the server definition
4
When 0 is specified for the merge chunk option adb_mergechunk_scan_rthd_num
Whichever of the following values is larger:
-
↓(value specified for adb_sql_exe_max_rthd_num operand in server definition - 1) ÷ 2↓
-
1
5
When 1 or greater is specified for the merge chunk option adb_mergechunk_scan_rthd_num
Value specified for the merge chunk option adb_mergechunk_scan_rthd_num
-
- MERGECHUNK_SORT_RTHD_NUM
-
Use the applicable formula in the following table to determine the value:
Table 8‒21: Determining MERGECHUNK_SORT_RTHD_NUM No.
Value of merge chunk option or server definition in version 04-00 or earlier
Value to substitute for MERGECHUNK_SORT_RTHD_NUM
1
When the merge chunk option adb_mergechunk_sort_rthd_num is not specified
When the adb_cmd_rthd_num operand is not specified in the server definition
Value of variable DEFAULT_RTHD_NUM#
2
When 0 is specified for the adb_cmd_rthd_num operand in the server definition
3
When 1 or greater is specified for the adb_cmd_rthd_num operand in the server definition
Value specified for the adb_cmd_rthd_num operand in the server definition
4
When 0 is specified for the merge chunk option adb_mergechunk_sort_rthd_num
Value of variable DEFAULT_RTHD_NUM#
5
When 1 or greater is specified for the merge chunk option adb_mergechunk_sort_rthd_num
Value specified for the adb_mergechunk_sort_rthd_num merge chunk option
- #
-
Determine the value of the variable DEFAULT_RTHD_NUM as explained in Table 8‒10: Determining variable DEFAULT_RTHD_NUM.
- MERGECHUNK_DIVIDX_RTHD_NUM
-
Use the applicable formula in the following table to determine the value:
Table 8‒22: Determining MERGECHUNK_DIVIDX_RTHD_NUM No.
Value of merge chunk option or server definition in version 04-00 or earlier
Value to substitute for MERGECHUNK_DIVIDX_RTHD_NUM
1
When the merge chunk option adb_mergechunk_dividx_rthd_num is not specified
When the adb_cmd_rthd_num operand is not specified in the server definition
Value of variable DEFAULT_RTHD_NUM#
2
When 0 is specified for the adb_cmd_rthd_num operand in the server definition
3
When 1 or greater is specified for the adb_cmd_rthd_num operand in the server definition
Value specified for the adb_cmd_rthd_num operand in the server definition
4
When 0 is specified for the merge chunk option adb_mergechunk_dividx_rthd_num
Value of variable DEFAULT_RTHD_NUM#
5
When 1 or greater is specified for the merge chunk option adb_mergechunk_dividx_rthd_num
Value specified for the merge chunk option adb_mergechunk_dividx_rthd_num
- #
-
Determine the value of the variable DEFAULT_RTHD_NUM as explained in Table 8‒10: Determining variable DEFAULT_RTHD_NUM.
(g) For the adbunarchivechunk command (determining the unarchive chunk option adb_unarcv_rthd_num)
By specifying the value determined by the following formula in the adb_unarcv_rthd_num unarchive chunk option, you can execute commands using the same number of threads as in version 04-00 or earlier.
Formula
value-specified-for-adb_unarcv_rthd_num
= MAX(UNARCHIVE_DATALOAD_RTHD_NUM,
UNARCHIVE_SORT_RTHD_NUM,
UNARCHIVE_DIVIDX_RTHD_NUM) + 1
Explanation of variables
- UNARCHIVE_DATALOAD_RTHD_NUM
-
Use the applicable formula in the following table to determine the value:
Table 8‒23: Determining UNARCHIVE_DATALOAD_RTHD_NUM No.
Value of unarchive chunk option or server definition in version 04-00 or earlier
Value to substitute for UNARCHIVE_DATALOAD_RTHD_NUM
1
When the unarchive chunk option adb_unarcv_dataload_rthd_num is not specified
When the adb_cmd_rthd_num operand is not specified in the server definition
Value of variable DEFAULT_RTHD_NUM# - 1
2
When 0 is specified for the adb_cmd_rthd_num operand in the server definition
3
When 1 or greater is specified for the adb_cmd_rthd_num operand in the server definition
Value specified for the adb_cmd_rthd_num operand in the server definition
4
When 0 is specified for the unarchive chunk option adb_unarcv_dataload_rthd_num
Value of variable DEFAULT_RTHD_NUM# - 1
5
When 1 or greater is specified for the unarchive chunk option adb_unarcv_dataload_rthd_num
Value specified for the unarchive chunk option adb_unarcv_dataload_rthd_num
- #
-
Determine the value of the variable DEFAULT_RTHD_NUM as explained in Table 8‒10: Determining variable DEFAULT_RTHD_NUM.
- UNARCHIVE_SORT_RTHD_NUM
-
Use the applicable formula in the following table to determine the value:
Table 8‒24: Determining UNARCHIVE_SORT_RTHD_NUM No.
Value of unarchive chunk option or server definition in version 04-00 or earlier
Value to substitute for UNARCHIVE_SORT_RTHD_NUM
1
When the unarchive chunk option adb_unarcv_sort_rthd_num is not specified
When the adb_cmd_rthd_num operand is not specified in the server definition
Value of variable DEFAULT_RTHD_NUM#
2
When 0 is specified for the adb_cmd_rthd_num operand in the server definition
3
When 1 or greater is specified for the adb_cmd_rthd_num operand in the server definition
Value specified for the adb_cmd_rthd_num operand in the server definition
4
When 0 is specified for the unarchive chunk option adb_unarcv_sort_rthd_num
Value of variable DEFAULT_RTHD_NUM#
5
When 1 or greater is specified for the unarchive chunk option adb_unarcv_sort_rthd_num
Value specified for the unarchive chunk option adb_unarcv_sort_rthd_num
- #
-
Determine the value of the variable DEFAULT_RTHD_NUM as explained in Table 8‒10: Determining variable DEFAULT_RTHD_NUM.
- UNARCHIVE_DIVIDX_RTHD_NUM
-
Use the applicable formula in the following table to determine the value:
Table 8‒25: Determining UNARCHIVE_DIVIDX_RTHD_NUM No.
Value of unarchive chunk option or server definition in version 04-00 or earlier
Value to substitute for UNARCHIVE_DIVIDX_RTHD_NUM
1
When the unarchive chunk option adb_unarcv_dividx_rthd_num is not specified
When the adb_cmd_rthd_num operand is not specified in the server definition
Value of variable DEFAULT_RTHD_NUM#
2
When 0 is specified for the adb_cmd_rthd_num operand in the server definition
3
When 1 or greater is specified for the adb_cmd_rthd_num operand in the server definition
Value specified for the adb_cmd_rthd_num operand in the server definition
4
When 0 is specified for the unarchive chunk option adb_unarcv_dividx_rthd_num
Value of variable DEFAULT_RTHD_NUM#
5
When 1 or greater is specified for the unarchive chunk option adb_unarcv_dividx_rthd_num
Value specified for the unarchive chunk option adb_unarcv_dividx_rthd_num
- #
-
Determine the value of the variable DEFAULT_RTHD_NUM as explained in Table 8‒10: Determining variable DEFAULT_RTHD_NUM.
(11) Enabling the updated-row columnizing facility
Enable the updated-row columnizing facility if you disabled it in (11) Disabling the updated-row columnizing facility in 8.6.1 Steps to take before upgrading the server version.
Execute the adbcolumnize command with the --start option specified. The updated-row columnizing facility is enabled.
- Note
-
For details about the adbcolumnize command, see adbcolumnize (Manage the Updated-Row Columnizing Facility) in the manual HADB Command Reference.