Hitachi

Hitachi Advanced Database Setup and Operation Guide


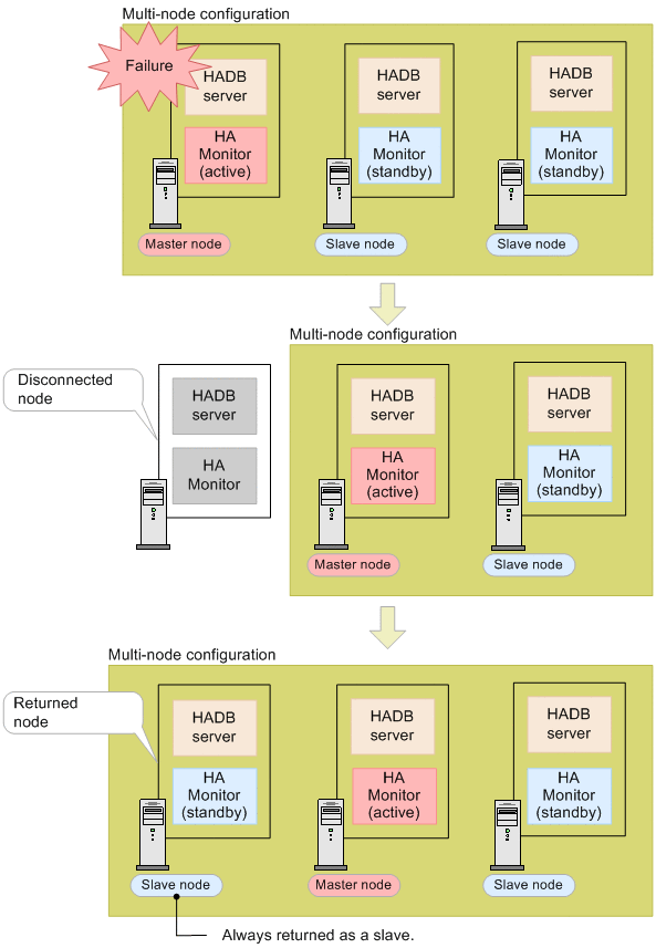
2.19.5 Returning a node to the multi-node configuration

A node that is separated from the multi-node configuration due to a node failure can be returned to the multi-node configuration after the failure has been corrected. At this time, it is not necessary to stop the HADB server in the multi-node configuration. The following figure shows an example of the case in which a node is returned to the multi-node configuration.

Figure 2‒72: Example of when a node is returned to the multi-node configuration

[Figure]

Explanation

When a node is returned to a multi-node configuration, its node type is always slave node.

For details about how to return nodes to a multi-node configuration, see 16.15.3 Returning a node to the multi-node configuration.

Note

Nodes can be manually disconnected from the multi-node configuration by executing an HA Monitor command for maintenance of the server machine. After maintenance of the server machine finishes, the nodes can be returned to the multi-node configuration.