Hitachi

Hitachi Advanced Database Setup and Operation Guide


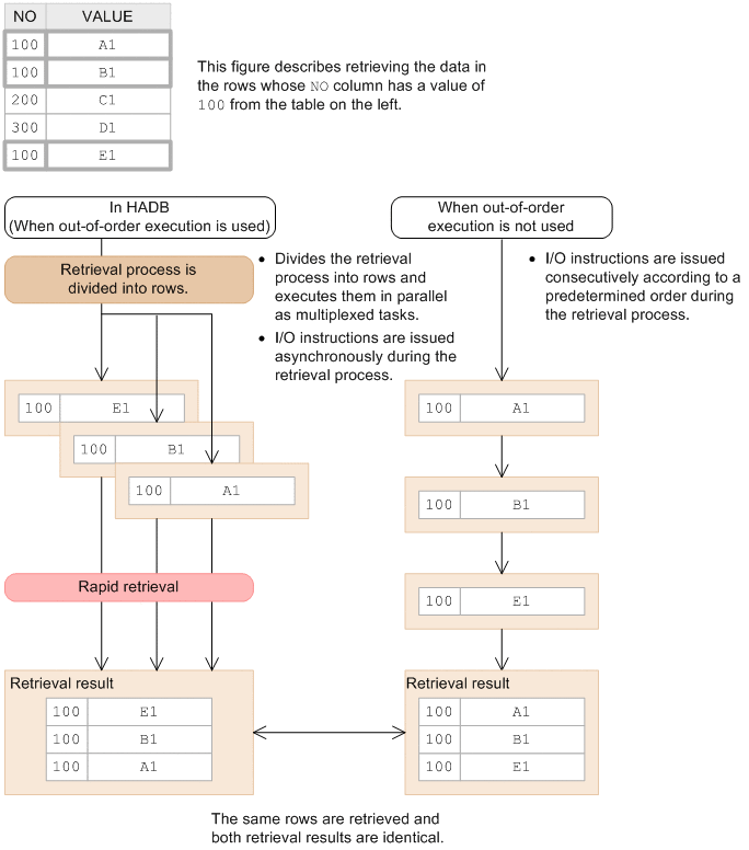
1.2.1 High-speed retrieval of data from a large volume of data

HADB allows you to execute complex retrieval operations using SQL on a large volume of data.

HADB uses a retrieval method called out-of-order execution, which is based on the out-of-order execution principle. This method breaks the retrieval process into rows, assigns those rows to multiple tasks, and then executes these tasks in parallel. Therefore, HADB can execute a large number of tasks in parallel, unlike DBMSs that do not use out-of-order execution. This provides for very high-speed data retrieval.

The following figure provides an overview of retrieval processing when out-of-order execution is used.

Figure 1‒1: High-speed retrieval when out-of-order execution is used

[Figure]

The out-of-order execution method was developed based on the relational database execution principle, which states, "retrieval processing consists of set operations on rows with no rules governing the sequence in which retrieval results are returned by a DBMS, except for sort processes."