Scalable Database Server, HiRDB Version 8 Command Reference

[Contents][Index][Back][Next]

pdrdrefls (Display information about related RDAREAs)

Function

The pdrdrefls command displays information about related RDAREAs.

The pdrdrefls command has the following two functions:

  1. Displaying information about related RDAREAs
  2. Checking the relationships among RDAREAs

Executor

HiRDB administrator

Format

Options

Specifies the function of the pdrdrefls command that is to be executed.

dsp:
Display information about all RDAREAs that store a specified table or all RDAREAs that are related to a specified resource (table, index, LOB column).

chk:
Check the relationships among RDAREAs. If related RDAREAs are missing, this option displays a message providing information about the missing RDAREAs.

This option is fixed.

Specifies the names of the RDAREAs to be processed. Specify user RDAREAs or user LOB RDAREAs. If you use updatable online reorganization, specify the name of the original RDAREA.

If an RDAREA name is enclosed in double quotation marks ("), the system treats it as being case sensitive; otherwise, the system treats it as all uppercase letters. If an RDAREA name contains a space, enclose the entire name in double quotation marks ("). If you are using sh (Bourne shell), csh (C shell), or ksh (Korn shell), you must enclose the entire set of RDAREA names in single quotation marks (').

Specifies the name of a table to be processed.

When the authorization identifier is omitted, the command assumes the authorization identifier of the PDUSER environment variable at the time of command execution. If the PDUSER environment variable has not been set, the command assumes the user name in the logon window.

If an authorization identifier and a table identifier are enclosed in double quotation marks ("), the command treats them as being case sensitive. If they are not enclosed in double quotation marks ("), the command treats them as in all uppercase letters. If you are using sh (Bourne shell), csh (C shell), or ksh (Korn shell), you must enclose this information in single quotation marks (').

Specifies the names of servers to be processed. You can specify a maximum of 128 server names.

When -k dsp is specified, the command displays only information that has been defined in the specified servers.

When -k chk is specified, the command checks to see whether all the RDAREAs specified in the -r option have been defined in the specified servers. If any of the RDAREAs specified in the -r option does not satisfy this condition, the command displays the applicable RDAREA name in a message and then terminates with an error.

You can check the server names to be specified using pddbst's condition analysis in units of RDAREAs (logical analysis) or in units of tables.

Specifies that the output information is to be displayed without linefeeds.

Specifies a single-byte character as the delimiter for the information that is output when the -l option is specified.

When this option is omitted, the command assumes a space.

To specify a special character as the delimiter, such as a single quotation mark (') or double quotation mark ("), specify \' or \". To specify the escape character as the delimiter, specify \\.

Specifies that all related information (server names, RDAREA names, RDAREA types, and resource information) is to be displayed. When this option is omitted, the command display only the RDAREA names.

Specifies that referential RDAREA information associated with referential constraints is to be displayed or checked.

ref
Specifies that the RDAREA information associated with referential constraints is to be displayed or checked. An RDAREA associated with referential constraints is an RDAREA that stores a referencing table or referenced table and that must be handled with the generation number. For details about how to handle referential constraints, see the manual HiRDB Version 8 Installation and Design Guide.

Rules

  1. The pdrdrefls command can be executed only while HiRDB is active.
  2. The pdrdrefls command must be executed at the server machine that contains the single server or where the system manager is located.

Notes

  1. The result of the pdrdrefls command can be checked on the basis of the return code from execution of the command. Return code 0 for the pdrdrefls command indicates normal termination, return code 4 indicates warning termination (there is no resource to be analyzed), and return code 8 indicates abnormal termination.
  2. Do not add to, delete, or change the definition of a table or index for an RDAREA that is to be processed by the pdrdrefls command. If you do so, the command's execution result may be invalid or the command may terminate abnormally.

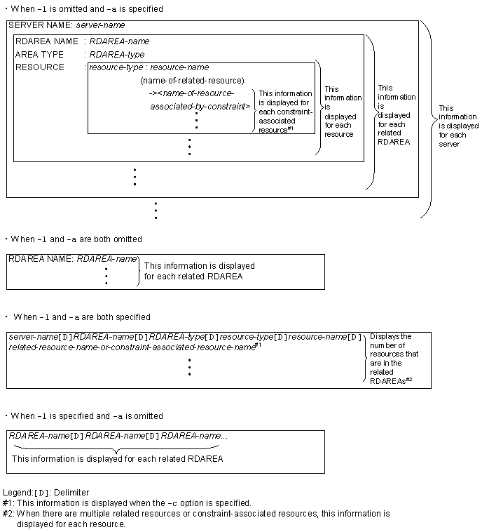
Output format

[Figure]

Explanation

server-name (maximum of 8 bytes):
Name of a server that contains related RDAREAs.

RDAREA-name (maximum of 32 bytes):
Name of a related RDAREA. The RDAREA name is enclosed in double quotation marks (").

RDAREA-type (maximum of 8 bytes):
Type of RDAREA:
USER: User RDAREA
USER_LOB: User LOB RDAREA

resource-type (3 bytes):
Type of resource:
TBL: Table
IDX: Index
LOB: LOB column

resource-name (maximum of 43 bytes):
Name of the resource that is stored in the corresponding RDAREA. The resource name is enclosed in double quotation marks.
When the resource type is TBL: authorization-identifier.table-identifier
When the resource type is IDX: authorization-identifier.index-identifier
When the resource type is LOB: LOB column name or abstract data type column name of LOB attribute

name-of-related-resource (maximum of 45 bytes):
Name of the resource related to the resource with type IDX or LOB. The related resource name is displayed in the format authorization-identifier.table-identifier and is enclosed in double quotation marks.

name-of-resource-associated-by-constraint (maximum of 47 bytes):
Name of the resource with type TBL that is associated by the constraint definition. This information is displayed only when the -c option is specified. When -c ref is specified, the name of the referenced table is displayed. A constraint-associated resource name is displayed enclosed in double quotation marks (").

Examples

This example displays information about related RDAREAs when updatable online reorganization is used. The example omits the -d option. In the execution result, [Figure] indicates a single-byte space.