Scalable Database Server, HiRDB Version 8 System Operation Guide

[Contents][Index][Back][Next]

11.8.1 Back-end server load balancing based on a scenario

If, for example, some jobs have peak demand at the end of each month, the workload may become concentrated on specific back-end servers, slowing down the overall job-processing speed. In such a case, you can dynamically modify the positioning of back-end servers according to the fluctuations in their workload, thereby balancing the workload among the individual units.

Note that the back-end server load balancing explained here assumes the following:

In the case of a HiRDB policy operation, a scenario template is converted to a scenario and executed as shown in Figure 11-7.

Terminology
  • Scenario: Object that is formed by a networking scenario job by assigning to it an execution sequence. A scenario is registered into JP1/AJS2 and can then be executed.
  • Scenario template: Template for a scenario that consists of procedures only, and in which the environmental information (parameters) necessary for executing the scenario are defined as scenario variables. A scenario template is used as a component for creating a scenario.
  • Scenario variable values: User (system)-specific information (including HiRDB identifier, host name, server name, and unit identifier of the migration destination) that is added when a scenario is created from a scenario template.
  • Jobnet: Set of jobs to which an execution sequence is assigned by JP1/AJS2. When a jobnet is executed, the jobs constituting the jobnet are executed automatically according to the execution sequence.

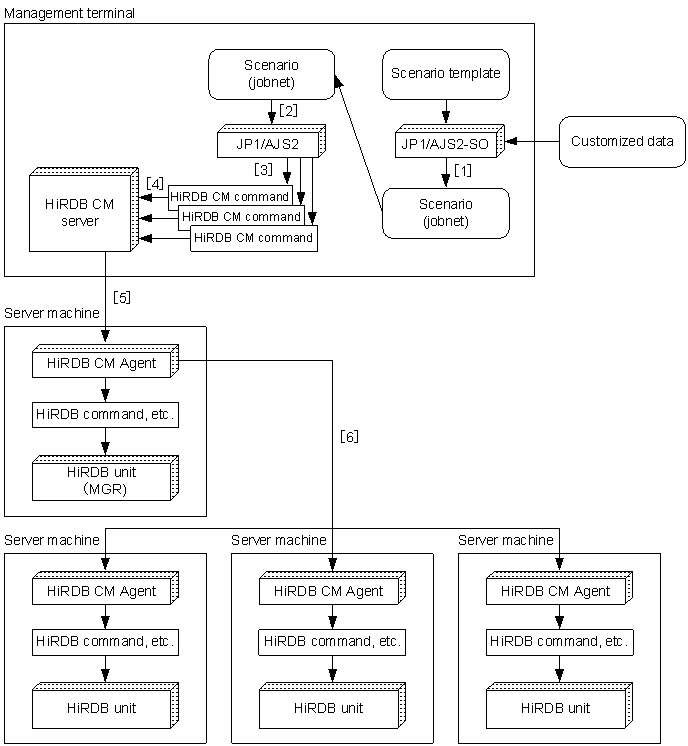
    Figure 11-7 Using a scenario for back-end server load balancing

    [Figure]

Explanation
  1. Create a scenario (JP1/AJS2 jobnet) by entering a scenario template and scenario variable values into JP1/AJS2-SO. This step is performed only once the first time the scenario is to be executed.
  2. Register the created scenario (jobnet) into JP1/AJS2 and execute it.
  3. The jobnet executes HiRDB CM commands.
  4. The HiRDB CM commands request processing by the HiRDB CM server.
  5. The HiRDB CM server requests processing by the HiRDB CM Agent of the server machine where the system manager is defined.
  6. The HiRDB CM Agent of the server machine where the system manager is defined executes HiRDB commands and HA monitor commands, or requests processing by the HiRDB CM Agents of other units.
For details about HiRDB CM, see the Help section in HiRDB CM.