Scalable Database Server, HiRDB Version 8 Installation and Design Guide

[Contents][Index][Back][Next]

10.1.2 System configuration of HiRDB/Parallel Server

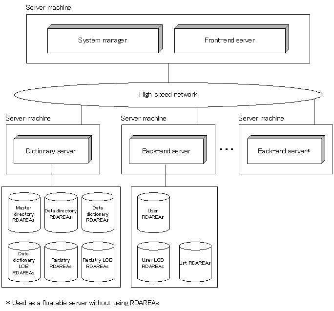
Figure 10-1 shows an example of a HiRDB/Parallel Server system configuration. The system configuration of a HiRDB/Parallel Server is defined in the HiRDB system definition. For a definition example of the HiRDB system configuration shown in Figure 10-1, see the manual HiRDB Version 8 System Definition.

Figure 10-1 System configuration for a HiRDB/Parallel Server

[Figure]