Scalable Database Server, HiRDB Version 8 Description

[Contents][Glossary][Index][Back][Next]

2.8 Linkage to products that handle multimedia information

Linking to the following products allows you to build a system that can support multimedia information, such as text and images, and distributed object environments:

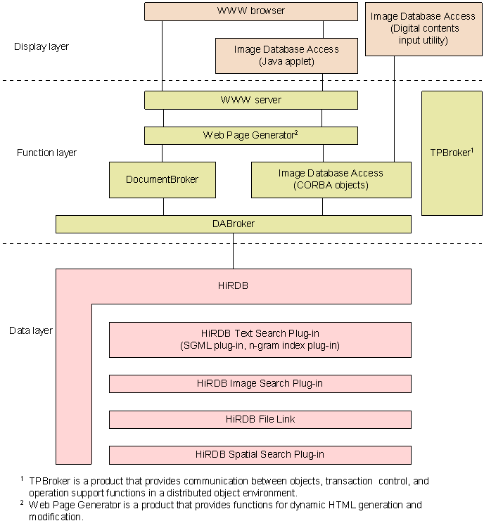
Figure 2-19 shows the system configuration of the HiRDB-related products.

Figure 2-19 System configuration of HiRDB-related products

[Figure]

Organization of this section
(1) Plug-ins
(2) DocumentBroker
(3) Image Database Access
(4) Database access tools

(1) Plug-ins

(a) HiRDB Text Search Plug-in

The HiRDB Text Search Plug-in enables you to use an SQL to search both structured SGML documents and unstructured documents. In the case of searching Japanese text, the HiRDB Text Search Plug-in features an n-gram index method that stores the positions in which n characters (n-gram) occur in a given document so that a high-speed search of the entire document can be performed.

(b) HiRDB Image Search Plug-in

When a keyword search cannot sufficiently identify an image, the HiRDB Image Search Plug-in is used to retrieve similar images using image data colors and shapes as keys. The HiRDB Image Search Plug-in extracts and registers color and shape features of image data in a HiRDB database and retrieves images that have the same features as the image that is used as the key.

(c) HiRDB File Link

HiRDB File Link is used to implement a storage mode that minimizes the database load while managing a large volume of large-scale data by means of a database. In the data storage mode that uses HiRDB File Link, large-scale image data is stored in a file server and only the linkage information to the image data is kept in the database. Therefore, even if the volume of image data increases, the load on the database is kept to a minimum. Moreover, an increasing volume of image data can be handled by increasing the disk capacity or the number of file servers.

(d) HiRDB Spatial Search Plug-in

The HiRDB Spatial Search Plug-in is used to retrieve spatial data (2-dimensional data), such as mapping information.

(2) DocumentBroker

The DocumentBroker product provides a basis for development and execution of applications for constructing systems that efficiently manage large volumes of documents in a distributed object environment and applied in mission-critical operations in business and in government agencies. By storing in a HiRDB database the documents to be handled by DocumentBroker and such attributes as the document creation dates, you can assure scalability, which is a feature of HiRDB, and thus construct high-performance, highly-reliable systems. By also using the HiRDB Text Search Plug-in, you can further increase the speed of document searches. DocumentBroker provides functions such as document history management and management of multiple documents through grouping.

(3) Image Database Access

Image Database Access is a group of programs that support the building of an image management system under a distributed object environment for efficient management of a large volume of image data, such as is used by communications companies and publishing houses. Image Database Access provides CORBA objects that are intended to be executed by the Web Page Generator. Using these CORBA objects with the HiRDB Image Search Plug-in, a system that can retrieve images in the WWW environment can be built. A digital content input/output utility for registering image data into a database is also provided. The digital content input/output utility can generate thumbnails and synthesize mark stamps during image data registration.

(4) Database access tools

(a) DABroker

DABroker is a database access tool for achieving high-speed access to a large volume of data. DABroker also supports a CORBA-based distributed object environment.

Database access in a distributed object environment
DABroker enables you to store multimedia information, such as documents, images, and audio, in a HiRDB database and access that information in a distributed object environment in a manner transparent to the specific location of the database.

Database response improvement
Because a multi-thread environment can be used, the amount of memory required for each connected client can be reduced. Therefore, even when the number of connected clients increases, a uniform response can be expected from the HiRDB server. Additionally, because data transfer from a client and data retrieval from the database can be executed in parallel, response performance can be improved even when the number of clients is small.

Realization of advanced database access
The Simple Interface facility, which consolidates complicated database access processing into eight functions, can implement focused and random searches.